Die „Programmkontrolle“ verwaltet den Start von Programmen auf den Benutzercomputern. Dadurch wird ermöglicht, die Sicherheitsrichtlinie des Unternehmens bei der Verwendung von Programmen zu erfüllen. Außerdem reduziert die „Programmkontrolle“ das Risiko einer Infektion des Computers. Dazu wird der Zugriff auf Programme beschränkt.
Die „Programmkontrolle“ wird mit folgenden Schritten angepasst:
Der Administrator erstellt Kategorien für die Programme, die er verwalten möchte. Die Programmkategorien gelten unabhängig von der Administrationsgruppe für alle Computer des Unternehmensnetzwerks. Für die Kategorien können Sie beispielsweise folgende Kriterien verwenden: KL-Kategorie (z. B. Browser), Datei-Hash und Programmhersteller.
Der Administrator erstellt Regeln der „Programmkontrolle“ in der Richtlinie für die Administrationsgruppe. Eine Regel enthält Programmkategorien und einen Startstatus für die Programme aus diesen Kategorien: verboten oder erlaubt.
Der Administrator wählt einen Modus für die Arbeit mit den Programmen aus, die zu keiner Regel gehören: Denyliste und Allowliste.
Wenn der Benutzer versucht, ein verbotenes Programm zu starten, blockiert Kaspersky Endpoint Security den Programmstart und zeigt eine Benachrichtigung an (s. Abb. unten).
Die Einstellungen der „Programmkontrolle“ können im Testmodus überprüft werden. In diesem Modus führt Kaspersky Endpoint Security die folgenden Aktionen aus:

Benachrichtigung der „Programmkontrolle”
Modi der „Programmkontrolle”
Die Komponente „Programmkontrolle“ bietet zwei Modi:
Dieser Modus ist für die Programmkontrolle standardmäßig ausgewählt.
Wenn eine extrem genaue Erlaubnisregel für die Programmkontrolle erstellt wurde, verbietet die Komponente den Start aller neuen Programme, die noch nicht vom Administrator des lokalen Unternehmensnetzwerks überprüft wurden, gewährleistet dabei aber die Funktionsfähigkeit des Betriebssystems und der bereits untersuchten Programme, die von Benutzern für dienstliche Zwecke benötigt werden.
Beachten Sie die Tipps für die Anpassung von Regeln der Programmkontrolle im Allowlist-Modus.
Diese Modi für die Programmkontrolle können sowohl auf der lokalen Benutzeroberfläche von Kaspersky Endpoint Security als auch mithilfe von Kaspersky Security Center angepasst werden.
Allerdings verfügt Kaspersky Security Center über Tools, die auf der lokalen Benutzeroberfläche von Kaspersky Endpoint Security nicht verfügbar sind und für folgende Aufgaben dienen:
Die Regeln der Programmkontrolle, die in der Verwaltungskonsole von Kaspersky Security Center erstellt wurden, beruhen auf den von Ihnen erstellten Programmkategorien, und nicht wie in der lokalen Benutzeroberfläche von Kaspersky Endpoint Security auf ein- und ausschließenden Bedingungen.
Deshalb wird empfohlen, die Komponente „Programmkontrolle“ mithilfe von Kaspersky Security Center anzupassen.
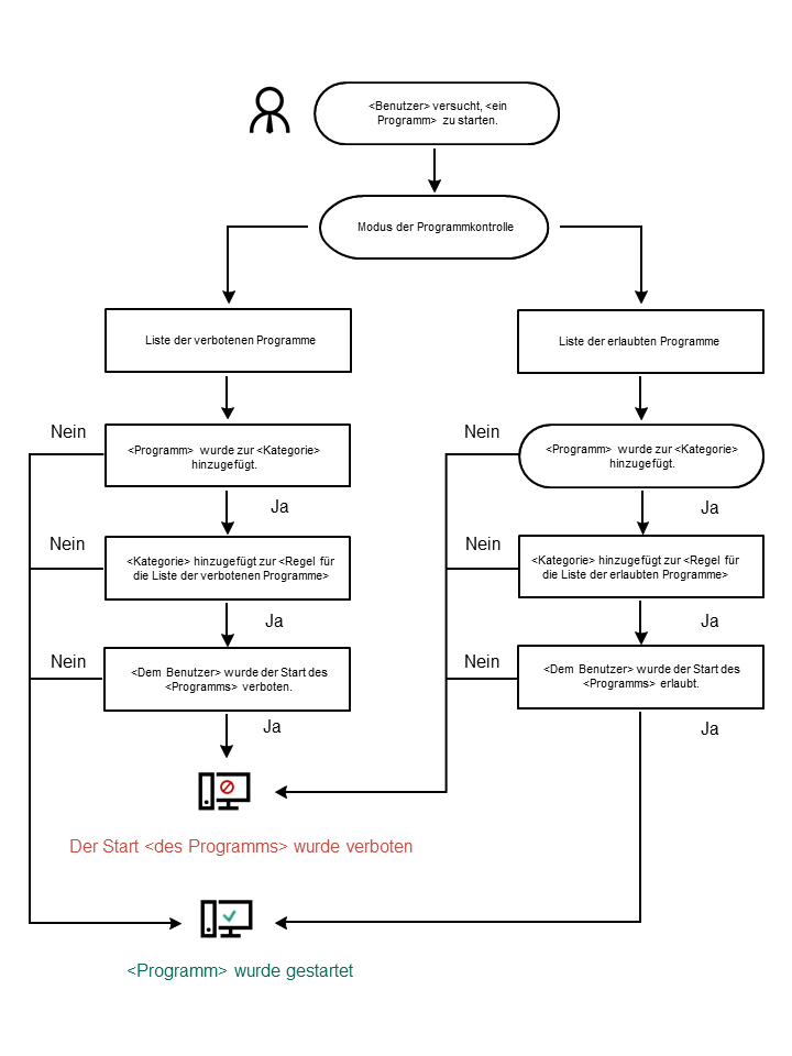
Algorithmus der „Programmkontrolle”
Kaspersky Endpoint Security verwendet einen Algorithmus, um über den Start eines Programms zu entscheiden (s. Abb. unten).

Algorithmus der „Programmkontrolle”
Einstellungen für die Komponente „Programmkontrolle”
Einstellung |
Beschreibung |
|---|---|
Aktion beim Start blockierter Programme |
Regeln anwenden. Kaspersky Endpoint Security verwaltet den Programmstart gemäß dem ausgewählten Modus. Regeln testen. Kaspersky Endpoint Security erlaubt den Start des Programms, das im aktuellen Modus der Programmkontrolle verboten ist, und protokolliert Informationen über den Programmstart. |
Modus „Kontrolle des Programmstarts“ |
Sie können zwischen folgenden Varianten wählen:
Bei Auswahl des Modus Allow-Liste werden automatisch zwei Regeln für die Programmkontrolle erstellt:
Automatisch erstellte Regeln können nicht geändert oder gelöscht werden. Sie können diese Regeln aktivieren oder deaktivieren. |
Laden von DLL-Modulen kontrollieren |
Ist das Kontrollkästchen aktiviert, so kontrolliert Kaspersky Endpoint Security das Laden von DLL-Modulen, wenn Programme von Benutzern gestartet werden. Informationen über das DLL-Modul und das Programm, das dieses DLL-Modul geladen hat, werden protokolliert. Wenn die Funktion zur Kontrolle des Ladens von DLL-Modulen und Treibern aktiviert ist, vergewissern Sie sich, dass in den „Programmkontrolle“-Einstellungen entweder die Regel Goldene Kategorie aktiviert ist oder eine andere Regel, welche die KL-Kategorie „Vertrauenswürdige Zertifikate“ enthält und das Laden von DLL-Modulen und Treibern vor dem Start von Kaspersky Endpoint Security gewährleistet. Wenn die Kontrolle von DLL-Modulen und Treibern gleichzeitig mit der Regel Goldene Kategorie aktiviert ist, kann es zur Instabilität des Betriebssystems kommen. Kaspersky Endpoint Security kontrolliert nur jene DLL-Module und Treiber, die geladen wurden, nachdem das Kontrollkästchen aktiviert wurde. Nach dem Aktivieren des Kontrollkästchens wird empfohlen, den Computer neu zu starten, um sicherzustellen, dass das Programm alle DLL-Module und Treiber überwacht, einschließlich derer, die vor dem Start von Kaspersky Endpoint Security geladen wurden. |
Vorlagen für Nachrichten über Programmblockierung |
Nachricht beim Blockieren. Vorlage der Nachricht, die beim Auslösen einer Regel der Programmkontrolle erscheint, wenn diese Regel den Programmstart blockiert. Nachricht an den Administrator. Vorlage für die Nachricht, die an den Administrator des lokalen Unternehmensnetzwerks gesendet wird, wenn ein Programm nach Meinung des Benutzers irrtümlich blockiert wurde. Nachdem der Benutzer den Zugriff anfragt, sendet Kaspersky Endpoint Security ein Ereignis an Kaspersky Security Center: Nachricht an den Administrator über Verbot des Programmstarts. Die Ereignisbeschreibung enthält eine Nachricht an den Administrator mit ersetzten Variablen. Sie können diese Ereignisse in der Kaspersky Security Center-Konsole mithilfe der vordefinierten Ereignisauswahl Benutzeranfragen ansehen. Wenn Kaspersky Security Center in Ihrem Unternehmen nicht bereitgestellt wird oder keine Verbindung zum Administrationsserver besteht, sendet die App dem Administrator eine Nachricht an die angegebene E-Mail-Adresse. |