Parola koruması

Bilgisayar okuryazarlığı düzeyi farklı kullanıcılar aynı bilgisayarı kullanabilir. Kaspersky Endpoint Security’ye ve ayarlarına sınırsız erişiminiz varsa bilgisayar korumasının genel düzeyi düşebilir. Parola koruması, kullanıcıların Kaspersky Endpoint Security'ye erişimlerini kendilerine verilen izinler kapsamında (uygulamadan çıkma izni gibi) kısıtlamanızı sağlar.

Windows oturumunu başlatan kullanıcı (oturum kullanıcısı) eylemi gerçekleştirme iznine sahipse, Kaspersky Endpoint Security kullanıcı adı ve parola ya da bir geçici parola istemez. Kullanıcı, Kaspersky Endpoint Security erişimini verilen izinlere uygun olarak alır.

Oturum kullanıcısının bir eylemi gerçekleştirmek için izni yoksa, kullanıcı uygulamaya erişimi şu yollarla elde edebilir:

Kullanıcı, parola korumalı bir eylem gerçekleştirmeye çalıştığında Kaspersky Endpoint Security, kullanıcıdan kullanıcı adı ve parolasını veya geçici parolayı girmesini ister (aşağıdaki resme bakın).

Parola girişi penceresinde, dilleri sadece ALT+SHIFT tuşlarına basarak değiştirebilirsiniz. Başka kısayollar, işletim sisteminde yapılandırılmış olsalar bile, dil değiştirmek için kullanılamaz.

Kullanıcı eylemi onay penceresi. Kullanıcı, uygulamanın parola istemeyeceği bir süre seçebilir.

Kaspersky Endpoint Security erişimi parola istemi

Kullanıcı adı ve parolası

Kaspersky Endpoint Security'ye erişmek için hesap kimlik bilgilerini girmeniz gerekir. Parola koruması aşağıdaki hesaplarda desteklenir:

Geçici parola

Kurumsal ağın dışındaki bir bilgisayar için Kaspersky Endpoint Security'ye geçici erişim vermek amacıyla geçici bir parola kullanılabilir. Yönetici, Kaspersky Security Center'daki bilgisayar özelliklerinde ayrı bir bilgisayar için geçici bir parola oluşturur. Yönetici, geçici parola ile koruma altına alınacak eylemleri seçer ve geçici parolanın geçerlilik dönemini belirler.

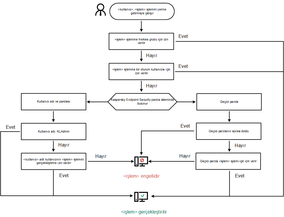
Parola korumasının çalışma algoritması

Kaspersky Endpoint Security, parola korumalı bir eyleme izin verilip verilmeyeceğini aşağıdaki algoritmaya (aşağıdaki şekle bakın) göre belirler.

Parola korumasının çalışma algoritması

Bu bölümde

Parola korumasını etkinleştir

Ayrı ayrı kullanıcılara veya gruplara izinler verme

İzinler vermek için geçici parola kullanma

Geçici parolanın iptal edilmesi

Parola koruması izinlerinin özel boyutları

KLAdmin parolasını sıfırlama

Sayfanın başına git