多个不同计算机知识水平的用户可以公用一台计算机。如果用户可以无限制访问 Kaspersky Endpoint Security 及其设置,则计算机保护的总体水平可能会下降。密码保护允许您根据用户被授予的权限(例如,退出应用程序的权限)来限制用户对 Kaspersky Endpoint Security 的访问。
如果启动 Windows 会话的用户(会话用户)拥有执行操作的权限,则 Kaspersky Endpoint Security 不会请求用户名和密码或临时密码。用户将按照授予的权限获得 Kaspersky Endpoint Security 的访问权限。
如果会话用户没有执行操作的权限,该用户可以通过以下方式获得应用程序的访问权限:
此方法适合日常操作。要执行受密码保护的操作,必须输入具有所需权限的用户的域账户凭据。在这种情况下,计算机必须位于该域中。如果计算机不在域中,您可以使用 KLAdmin 账户。
此方法适合为公司网络外部的用户授予执行被阻止操作(例如,退出应用程序)的临时权限。当临时密码到期或会话结束后,Kaspersky Endpoint Security 会将其设置恢复为先前状态。
当用户尝试执行受密码保护的操作时,Kaspersky Endpoint Security 会提示用户输入用户名和密码或者临时密码(请参见下图)。
在密码输入窗口中,只能按 ALT+SHIFT 切换语言。即使在操作系统中配置了其他快捷方式,使用这些快捷方式也无法切换语言。

Kaspersky Endpoint Security 访问密码提示
用户名和密码
要访问 Kaspersky Endpoint Security,您必须输入域账户凭据。密码保护支持以下账户:
临时密码
临时密码可用于授权公司网络外部的单台计算机临时访问 Kaspersky Endpoint Security。管理员在 Kaspersky Security Center 的计算机属性中为单台计算机生成临时密码。管理员选择将以临时密码保护的操作,并指定临时密码的有效期。
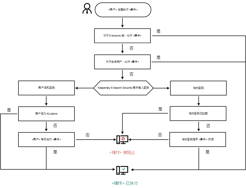
密码保护操作算法
Kaspersky Endpoint Security 根据以下算法决定是允许还是阻止受密码保护的操作(请参见下图)。

密码保护操作算法