Protecția prin parolă

Pe un computer pot avea acces mai mulți utilizatori, cu niveluri diferite de cunoștințe privind computerele. Dacă utilizatorii ar avea acces nelimitat la Kaspersky Endpoint Security și la setările sale, nivelul general de protecție a computerului s-ar putea reduce. Protecția prin parolă vă permite să restricționați accesul utilizatorilor la Kaspersky Endpoint Security în conformitate cu permisiunile acordate acestora (de exemplu, permisiunea de a părăsi aplicația).

Dacă utilizatorul care a pornit sesiunea Windows (utilizatorul sesiunii) are permisiunea de a efectua acțiunea, Kaspersky Endpoint Security nu solicită numele de utilizator și parola sau o parolă temporară. Utilizatorul primește acces la Kaspersky Endpoint Security în conformitate cu permisiunile acordate.

Dacă un utilizator de sesiune nu are permisiunea de a efectua o acțiune, utilizatorul poate obține acces la aplicație în următoarele moduri:

Când un utilizator încearcă să efectueze o acțiune protejată prin parolă, Kaspersky Endpoint Security solicită utilizatorului numele de utilizator și parola sau o parolă temporară (vezi figura de mai jos).

În fereastra de introducere a parolei, puteți schimba limba doar apăsând ALT+SHIFT. Utilizarea altor comenzi rapide, chiar dacă sunt configurate în sistemul de operare, nu funcționează pentru comutarea limbilor.

Fereastra conține câmpuri pentru introducerea numelui de utilizator și a parolei. Utilizatorul poate selecta o perioadă de timp în care aplicația nu solicită parola.

Mesaj de solicitare a parolei de acces la Kaspersky Endpoint Security

Nume de utilizator și parolă

Pentru a accesa Kaspersky Endpoint Security, trebuie să introduci acreditările contului. Protecția prin parolă este compatibilă cu următoarele conturi:

Parolă temporară

Se poate utiliza o parolă temporară pentru a acorda acces temporar la Kaspersky Endpoint Security pentru un computer individual din afara rețelei companiei. Administratorul generează o parolă temporară pentru un computer individual în proprietățile computerului din Kaspersky Security Center. Administratorul selectați acțiunile care vor fi protejate cu parola temporară și specifică perioada de valabilitate a parolei temporare.

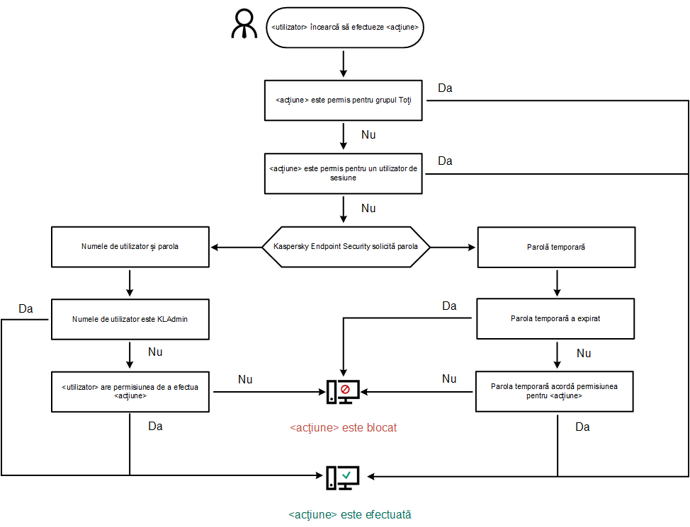
Algoritmul de funcționare a protecției prin parolă

Kaspersky Endpoint Security decide dacă va permite sau va bloca o acțiune protejată prin parolă pe baza următorului algoritm (vezi figura de mai jos).

Algoritmul de funcționare a protecției prin parolă

În această secțiune

Activarea protecției prin parolă

Acordarea de permisiuni utilizatorilor individuali sau grupurilor

Utilizarea unei parole temporare pentru acordarea de permisiuni

Aspecte speciale ale permisiunilor Protecție prin parolă

Resetarea parolei KLAdmin

Începutul paginii