Controllo applicazioni gestisce l'avvio delle applicazioni nei computer degli utenti. Ciò consente di implementare un criterio di sicurezza aziendale quando si utilizzano le applicazioni. Controllo applicazioni riduce anche il rischio di infezione del computer limitando l'accesso alle applicazioni.
La configurazione di Controllo applicazioni prevede i seguenti passaggi:
L'amministratore crea categorie di applicazioni che l'amministratore desidera gestire. Le categorie di applicazioni sono destinate a tutti i computer della rete aziendale, indipendentemente dai gruppi di amministrazione. Per creare una categoria, è possibile utilizzare i seguenti criteri: Categoria KL (ad esempio, Browser), hash del file, fornitore dell'applicazione e altri criteri.
L'amministratore crea le regole di Controllo applicazioni nel criterio per il gruppo di amministrazione. La regola include le categorie di applicazioni e lo stato di avvio delle applicazioni di queste categorie: bloccate o consentite. L'amministratore può creare molte regole. Una sola applicazione può soddisfare i criteri di più regole. La priorità di una regola di blocco è superiore a quella di una regola di autorizzazione. Kaspersky Endpoint Security controlla se un'applicazione soddisfa una regola ogni volta che viene avviata. Kaspersky Endpoint Security abbina in sequenza l'applicazione a tutte le regole di Controllo applicazioni.
L'amministratore sceglie la modalità per l'utilizzo delle applicazioni che non sono incluse in nessuna delle regole: (lista vietati e lista consentiti delle applicazioni).
Quando un utente tenta di avviare un'applicazione vietata, Kaspersky Endpoint Security blocca l'avvio dell'applicazione e visualizza una notifica (vedere la figura seguente).
È disponibile una modalità test per verificare la configurazione di Controllo applicazioni. In questa modalità, Kaspersky Endpoint Security procede come segue:

Notifica di Controllo applicazioni
Modalità di esecuzione di Controllo applicazioni
Il componente Controllo applicazioni funziona in due modalità:
Questa modalità di Controllo applicazioni è abilitata per impostazione predefinita.
Se le regole di permesso di Controllo applicazioni sono completamente configurate, il componente blocca l'avvio di tutte le nuove applicazioni che non sono state verificate dall'amministratore della LAN, consentendo al contempo il funzionamento del sistema operativo e delle applicazioni attendibili alle quali gli utenti si affidano per le proprie attività.
Sono disponibili suggerimenti sulla configurazione delle regole di Controllo applicazioni nella modalità Lista consentiti.
Controllo Applicazioni può essere configurato per il funzionamento in queste modalità sia utilizzando l'interfaccia locale di Kaspersky Endpoint Security che utilizzando Kaspersky Security Center.
Tuttavia, Kaspersky Security Center offre strumenti che non sono disponibili nell'interfaccia locale di Kaspersky Endpoint Security, come gli strumenti necessari per le seguenti attività:
Le regole di Controllo applicazioni create in Kaspersky Security Center Administration Console si basano sulle categorie di applicazioni personalizzate e non sulle condizioni di inclusione ed esclusione, come nel caso dell'interfaccia locale di Kaspersky Endpoint Security.
Questo è il motivo per cui si consiglia di utilizzare Kaspersky Security Center per configurare il funzionamento del componente Controllo applicazioni.
Algoritmo operativo di Controllo applicazioni
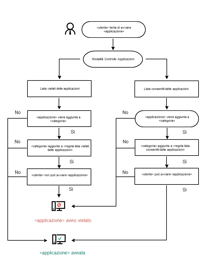
Kaspersky Endpoint Security utilizza un algoritmo per prendere una decisione in merito all'avvio di un'applicazione (vedere la figura seguente).

Algoritmo operativo di Controllo applicazioni
Impostazioni dei componenti di Controllo applicazioni
Parametro |
Descrizione |
|---|---|
Azione all'avvio delle applicazioni bloccate dalle regole |
Applica regole. Kaspersky Endpoint Security gestisce l'avvio delle applicazioni in base alla modalità selezionata. Testa regole. Kaspersky Endpoint Security consente l'avvio di un'applicazione bloccata nella modalità corrente di Controllo applicazioni, ma registra le informazioni sull'avvio dell'applicazione nel rapporto. |
Modalità Controllo avvio applicazioni |
È possibile selezionare una delle seguenti opzioni:
Quando la modalità Lista consentiti è selezionata, vengono automaticamente create due regole di Controllo applicazioni:
Non è possibile modificare le impostazioni di o eliminare le regole create automaticamente. È possibile abilitare o disabilitare queste regole. |
Monitora caricamento dei moduli DLL |
Se la casella di controllo è selezionata, Kaspersky Endpoint Security controlla il caricamento dei moduli DLL quando gli utenti tentano di avviare le applicazioni. Le informazioni sul modulo DLL e sull'applicazione che lo ha caricato vengono registrate nel rapporto. Quando si abilita il controllo del caricamento dei moduli DLL e dei driver, verificare che nelle impostazioni di Controllo applicazioni sia abilitata una delle seguenti regole: la regola Immagine gold predefinita o un'altra regola che contiene la categoria KL "Immagine gold\Certificati attendibili" e garantisce che i moduli DLL e i driver attendibili siano caricati prima dell'avvio di Kaspersky Endpoint Security. Abilitare il controllo del caricamento dei moduli DLL e dei driver quando la regola Immagine gold è disabilitata può generare instabilità nel sistema operativo. Kaspersky Endpoint Security monitora solo i moduli DLL e i driver caricati dal momento che è stata selezionata la casella di controllo. Dopo aver selezionato la casella di controllo, è consigliabile riavviare il computer per assicurarsi che l'applicazione monitori tutti i moduli DLL e i driver, inclusi quelli caricati prima dell'avvio di Kaspersky Endpoint Security. |
Usa una rigorosa verifica della firma digitale |
È possibile selezionare un certificato come condizione di attivazione per una regola di Controllo applicazioni. Se questa casella di controllo è selezionata, Kaspersky Endpoint Security applica le regole alle applicazioni firmate con i certificati solo dall'archivio dei certificati di sistema attendibili. Le applicazioni firmate con tale certificato sono considerate attendibili anche dai componenti della protezione, ad esempio l'attività Scansione malware. Tuttavia, se si specifica un certificato da un archivio diverso in una regola di Controllo applicazioni, Kaspersky Endpoint Security non applica tale regola. Se la casella di controllo è deselezionata, Kaspersky Endpoint Security applica le regole alle applicazioni firmate da un certificato dell'archivio dei certificati radice attendibili di Windows. Tali applicazioni non fanno parte dell'area attendibile. I componenti della protezione monitorano le attività di tali applicazioni. |
Modelli di messaggi sul blocco delle applicazioni |
Messaggio relativo al blocco. Modello del messaggio visualizzato quando viene attivata una regola di Controllo applicazioni che blocca l'avvio di un'applicazione. Messaggio all'amministratore. Modello del messaggio che un utente può inviare all'amministratore della LAN aziendale se l'utente ritiene che un'applicazione sia stata bloccata per errore. Dopo che l'utente ha richiesto di fornire l'accesso, Kaspersky Endpoint Security invia un evento a Kaspersky Security Center: Messaggio all'amministratore per il blocco dell'avvio di un'applicazione. La descrizione dell'evento contiene un messaggio all'amministratore con variabili sostituite. È possibile visualizzare questi eventi nella console di Kaspersky Security Center utilizzando la selezione di eventi predefinita Richieste utente. Se nell'organizzazione non è installato Kaspersky Security Center o non è presente alcuna connessione ad Administration Server, l'applicazione invierà un messaggio all'amministratore all'indirizzo e-mail specificato. |