Protezione tramite password

Più utenti con diversi livelli di esperienza possono condividere un computer. Se gli utenti dispongono di un accesso senza limitazioni a Kaspersky Endpoint Security e alle relative impostazioni, il livello complessivo di protezione del computer può risultare inferiore. Protezione tramite password consente di limitare l'accesso degli utenti a Kaspersky Endpoint Security in base alle autorizzazioni concesse (ad esempio l'autorizzazione per la chiusura dell'applicazione).

Se l'utente che ha avviato la sessione di Windows (utente della sessione) dispone dell'autorizzazione per eseguire l'azione, Kaspersky Endpoint Security non richiede il nome utente e la password o una password temporanea. L'utente riceve l'accesso a Kaspersky Endpoint Security in base alle autorizzazioni concesse.

Se un utente della sessione non dispone dell'autorizzazione per eseguire un'azione, l'utente può ottenere l'accesso all'applicazione nei seguenti modi:

Quando un utente tenta di eseguire un'azione protetta da password, Kaspersky Endpoint Security richiede all'utente nome utente e password o la password provvisoria (vedere la figura di seguito).

Nella finestra di immissione della password, è possibile cambiare la lingua: a tale scopo, è sufficiente premere ALT+MAIUSC. L'utilizzo di altri collegamenti, anche se configurati nel sistema operativo, non funziona per il cambio di lingua.

La finestra contiene i campi per l'immissione del nome utente e della password. L'utente può selezionare un periodo di tempo durante il quale l'applicazione non richiede la password.

Richiesta della password di accesso a Kaspersky Endpoint Security

Nome utente e password

Per accedere a Kaspersky Endpoint Security, è necessario immettere le credenziali dell'account. Protezione tramite password supporta i seguenti account:

Password provvisoria

È possibile utilizzare una password provvisoria per concedere l'accesso provvisorio a Kaspersky Endpoint Security per un singolo computer all'esterno della rete aziendale. L'amministratore genera una password provvisoria per un singolo computer nelle proprietà del computer in Kaspersky Security Center. L'amministratore seleziona le azioni che saranno protette dalla password provvisoria e specifica il periodo di validità della password provvisoria.

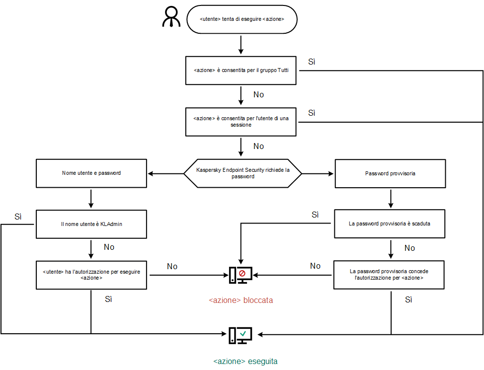
Algoritmo operativo della protezione tramite password

Kaspersky Endpoint Security decide se consentire o bloccare un'azione protetta da password in base al seguente algoritmo (vedere la figura seguente).

Algoritmo operativo della protezione tramite password

In questa sezione

Abilitazione della protezione tramite password

Concessione delle autorizzazioni a singoli utenti o gruppi

Utilizzo di una password provvisoria per concedere le autorizzazioni

Revoca delle password provvisorie

Caratteristiche speciali delle autorizzazioni di Protezione tramite password

Reimpostazione della password KLAdmin

Inizio pagina