Součást Kontrola aplikací řídí spouštění aplikací v počítačích uživatelů. Tím vám umožňuje implementovat podnikové zásady zabezpečení při používání aplikací. Součást Kontrola aplikací také snižuje riziko počítačové infekce omezením přístupu k aplikacím.
Konfigurace součásti Kontrola aplikací se skládá z následujících kroků:
Správce vytvoří kategorie aplikací, které chce spravovat. Kategorie aplikací jsou určeny pro všechny počítače v podnikové síti bez ohledu na skupiny pro správu. Chcete-li vytvořit kategorii, můžete použít následující kritéria: Kategorie KL (například Browsers), hodnota hash souboru, dodavatel aplikace a další kritéria.
Správce vytvoří pravidla součástí Kontrola aplikací v zásadách pro skupinu správy. Pravidlo zahrnuje kategorie aplikace a stav spouštění aplikací z těchto kategorií: blokované nebo povolené.
Správce vybere režim pro práci s aplikacemi, které nejsou zahrnuty v žádném z pravidel (seznam blokovaných aplikací nebo seznam povolených aplikací).
Pokud se uživatel pokusí spustit zakázanou aplikaci, aplikace Kaspersky Endpoint Security její spuštění zablokuje a zobrazí upozornění (viz obrázek níže).
K dispozici je testovací režim pro kontrolu konfigurace součásti Kontrola aplikací. V tomto režimu aplikace Kaspersky Endpoint Security provádí následující akce:

Upozornění součásti Kontrola aplikací
Režimy operace součásti Kontrola aplikací
Součást Kontrola aplikací funguje ve dvou režimech:
Tento režim je ve výchozím nastavení povolen.
Pokud jsou pravidla povolených aplikací součástí Kontrola aplikací plně nakonfigurována, tato součást blokuje spouštění všech nových aplikací, které nebyly ověřeny správcem LAN, a zároveň umožňuje fungování operačního systému a důvěryhodných aplikací, které uživatelé potřebují pro práci.
Můžete si přečíst doporučení ohledně konfigurace pravidel součásti Kontrola aplikací v režimu povolených aplikací.
Součást Kontrola aplikací lze nakonfigurovat tak, aby v těchto režimech fungovala jak pomocí místního rozhraní aplikace Kaspersky Endpoint Security, tak pomocí aplikace Kaspersky Security Center.
Aplikace Kaspersky Security Center však nabízí nástroje, které nejsou dostupné v místním rozhraní aplikace Kaspersky Endpoint Security, jako jsou například nástroje potřebné pro následující úkoly:
Pravidla součásti Kontrola aplikací vytvořená v konzole pro správu aplikace Kaspersky Security Center jsou založena na vašich vlastních kategoriích aplikací, nikoli na podmínkách zahrnutí a vyloučení, jako je tomu v místním rozhraní aplikace Kaspersky Endpoint Security.
Z tohoto důvodu se doporučuje používat aplikaci Kaspersky Security Center ke konfiguraci provozu součásti Kontrola aplikací.
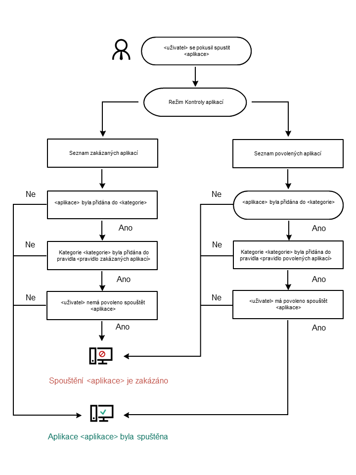
Algoritmus činnosti součásti Kontrola aplikací
Aplikace Kaspersky Endpoint Security používá k rozhodnutí o spuštění aplikace algoritmus (viz obrázek níže).

Algoritmus činnosti součásti Kontrola aplikací