Meerdere gebruikers met een verschillende kennis van computers kunnen eenzelfde computer delen. Als gebruikers onbeperkte toegang tot Kaspersky Endpoint Security en de instellingen ervan hebben, is het algemene niveau van de computerbescherming mogelijk lager dan gewenst. Met de wachtwoordbeveiliging kunt u de toegang van gebruikers tot Kaspersky Endpoint Security beperken overeenkomstig de machtigingen die u hen hebt verleend (bijvoorbeeld de machtiging om het programma te sluiten).
Als de gebruiker die de Windows-sessie (sessiegebruiker) heeft gestart is gemachtigd om de actie uit te voeren, vraagt Kaspersky Endpoint Security geen gebruikersnaam en wachtwoord of geen tijdelijk wachtwoord. De gebruiker krijgt toegang tot Kaspersky Endpoint Security overeenkomstig de verleende machtigingen.
Als een sessiegebruiker niet is gemachtigd om een actie uit te voeren, kan de gebruiker toegang tot het programma krijgen op de volgende manieren:
Deze methode is geschikt voor bewerkingen die u dagelijks uitvoert. Voor het uitvoeren van acties die zijn beveiligd met een wachtwoord moet u de accountgegevens voor de gebruiker met de vereiste machtiging invoeren. In dit geval moet de computer zich in dat domein bevinden. Als de computer zich niet in het domein bevindt, kunt u het KLAdmin-account gebruiken of een handmatig toegevoegde account.
Deze methode is geschikt als u tijdelijke machtigingen voor het uitvoeren geblokkeerde acties (bijvoorbeeld om het programma te sluiten) wilt verlenen aan gebruikers buiten het bedrijfsnetwerk. Wanneer een tijdelijk wachtwoord verloopt of een sessie wordt beƫindigd, herstelt Kaspersky Endpoint Security de eerdere waarden van de instellingen.
Als een gebruiker een actie probeert uit te voeren die met een wachtwoord is beveiligd, wordt de gebruiker door Kaspersky Endpoint Security gevraagd om de gebruikersnaam en het wachtwoord of een tijdelijk wachtwoord in te voeren (zie onderstaande afbeelding).
In het wachtwoordinvoervenster kunt u alleen van taal wisselen door ALT+SHIFT in te drukken. Andere sneltoetscombinaties om van taal te wisselen werken niet, zelfs niet als deze zijn geconfigureerd in het besturingssysteem.

Vraag van Kaspersky Endpoint Security om een wachtwoord voor de toegang in te voeren
Gebruikersnaam en wachtwoord
Voor de toegang tot Kaspersky Endpoint Security voert u uw accountgegevens. De wachtwoordbeveiliging kunt u gebruiken voor de volgende accounts:
Tijdelijk wachtwoord
U kunt een tijdelijk wachtwoord gebruiken als u tijdelijke toegang tot Kaspersky Endpoint Security wilt verlenen aan een enkele computer buiten het bedrijfsnetwerk. De beheerder genereert een tijdelijk wachtwoord voor een enkele computer in de computereigenschappen in Kaspersky Security Center. De beheerder selecteert de acties die met het tijdelijke wachtwoord worden beveiligd en geeft op hoelang het tijdelijke wachtwoord geldig is.
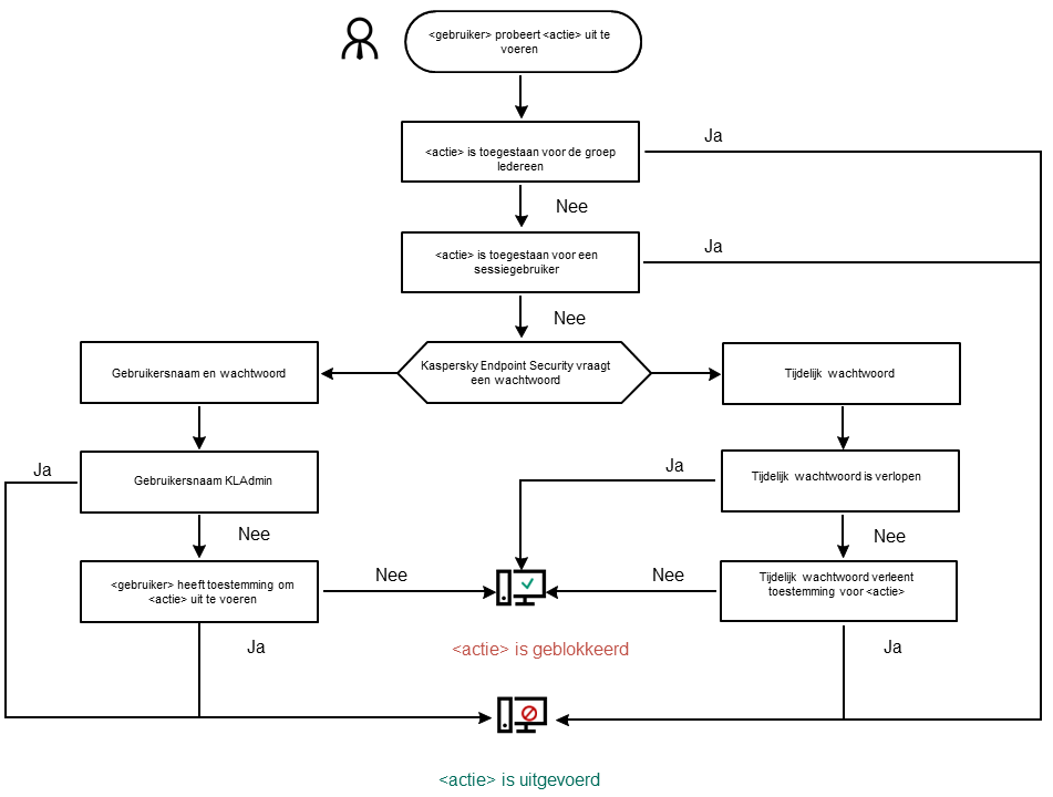
Algoritme voor werking van wachtwoordbeveiliging
Kaspersky Endpoint Security beslist of een actie met wachtwoordbeveiliging wordt toegestaan of geblokkeerd op basis van het volgende algoritme (zie onderstaande afbeelding).

Algoritme voor werking van wachtwoordbeveiliging