创建任务

要创建任务:

  1. 在主菜单中,转到“资产(设备)” → “任务”。
  2. 单击添加

    “新任务向导”启动。遵循其说明。

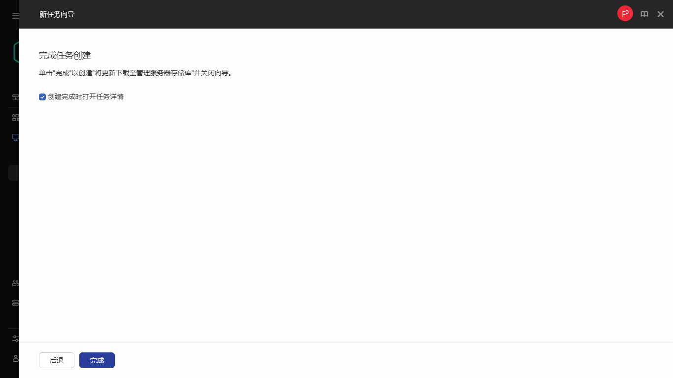
  3. 如果要修改默认任务设置,请启用“完成任务创建”页面上的“创建完成时打开任务详情”选项。如果您不启用该选项,任务使用默认设置创建。您可以稍后随时修改默认设置。
  4. 单击“完成”按钮。

任务被创建并显示在任务列表。

完成任务创建。

完成任务创建

要创建分配给所选设备的新任务:

  1. 在主菜单中,转到“资产(设备)”→“受管理设备”。

    将显示受管理设备列表。

  2. 在受管理设备列表中,选中设备旁边的复选框以为其运行任务。您可以使用搜索和过滤功能来查找您正在寻找的设备。
  3. 单击运行任务按钮,然后选择添加一个新任务

    “新任务向导”启动。

    在向导的第一步中,您可以删除被选择包括在任务范围中的设备。按照向导的说明进行操作。

  4. 单击“完成”按钮。

任务为选定的设备创建。

另请参阅:

管理任务

常规任务设置

方案:Kaspersky 应用程序部署

方案:监控和报告

方案:配置网络保护

页面顶部