對您自己的帳戶啟用雙步驟驗證
您只能為自己的帳戶啟用兩步驟驗證。
在開始為帳戶啟用雙步驟驗證之前,請確保在行動裝置上安裝了身分驗證器應用程式。確保驗證應用程式中設定的時間必須與管理伺服器上設定的裝置時間同步。
要啟用使用者帳戶的兩步驟驗證:
- 在主功能表中,轉至使用者和角色 → 使用者和群組,然後選擇使用者頁簽。
- 請點擊帳戶的名稱。
- 在開啟的使用者設定視窗中,選取身分驗證安全性頁籤:
- 選擇請求使用者名稱、密碼和安全碼(雙步驟驗證)選項。點擊儲存按鈕。
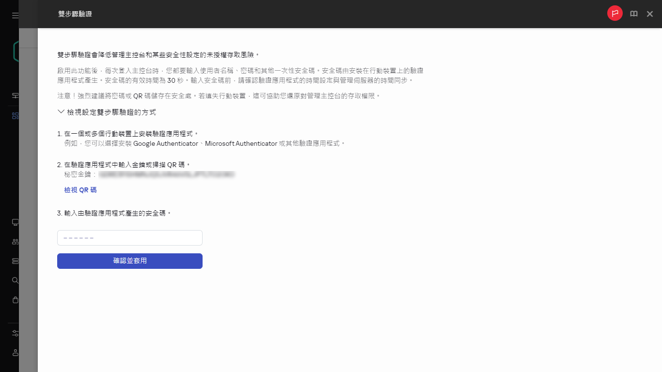
- 在開啟的雙步驟驗證視窗中,點擊檢視設定雙步驟驗證的方式。
點擊檢視 QR 碼

為身分驗證器應用程式產生 QR 代碼
- 透過行動裝置上的身分驗證器應用程式掃描 QR 碼以接收一次性安全碼。

身分驗證器應用程式的 QR 代碼
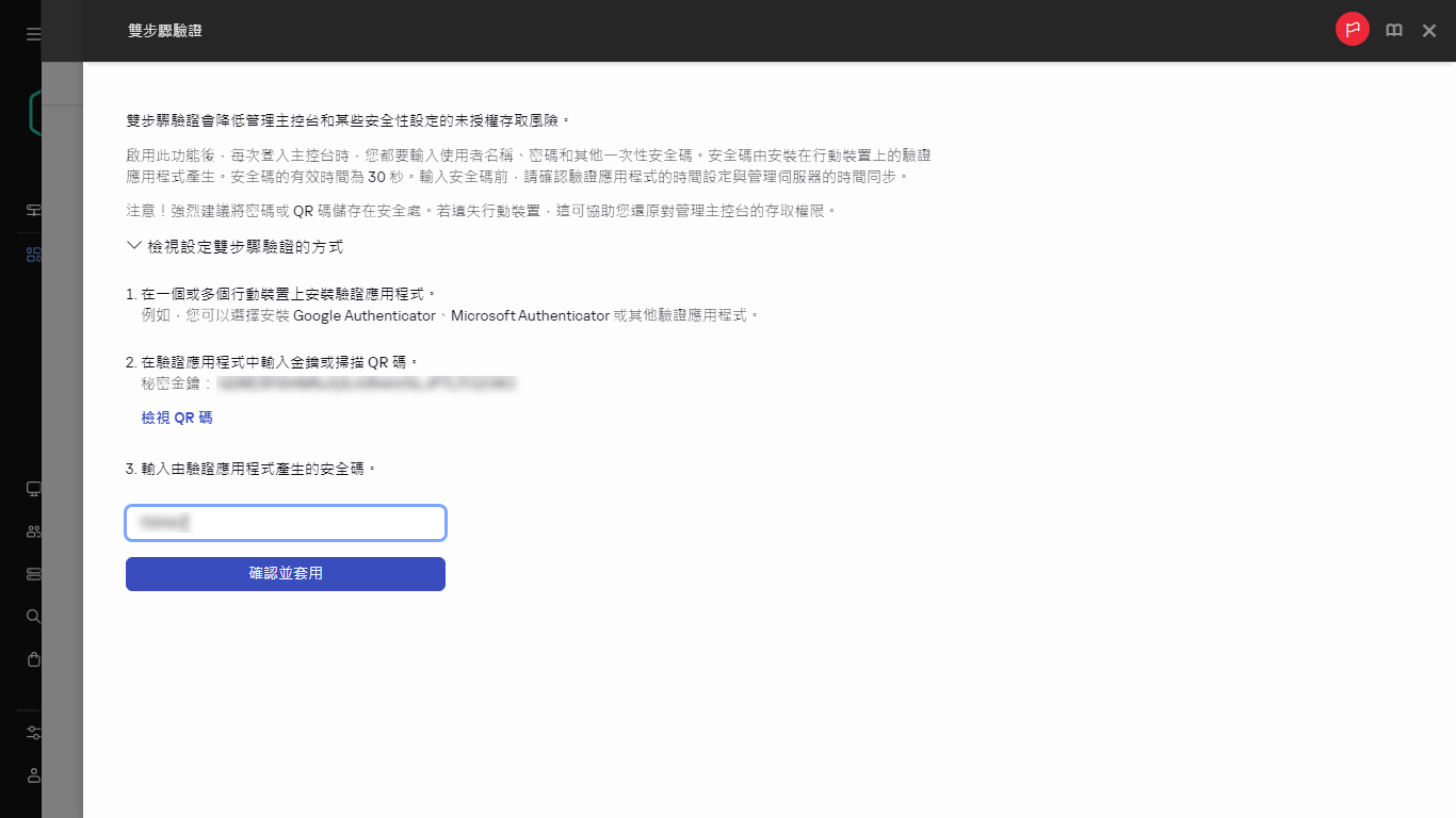
- 在開啟的兩步驟驗證視窗中,指定由身分驗證器應用程式產生的安全碼,然後點擊確認並套用按鈕。

輸入來自身分驗證器應用程式的安全碼
- 點擊儲存按鈕。
對帳戶啟用雙步驟驗證。
透過行動裝置上的身份驗證器應用程式掃描 QR 碼以接收一次性安全碼。
頁頂