扩展所有 | 折叠所有
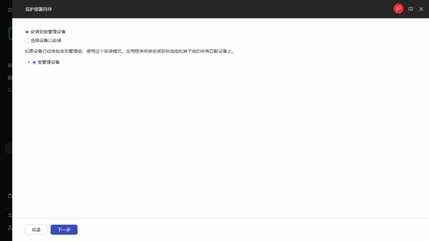
指定要安装应用程序的设备列表:
如果选择该选项,程序将为该设备组创建远程安装任务。
该任务被分配到设备分类中的设备。您可以指定现有分类之一。
例如,您可能要使用该选项在特定操作系统版本的设备上运行任务。
指定要在上面安装应用程序的设备列表
另请参阅:
保护部署向导
方案:Kaspersky 应用程序部署