当设备显示不活动时查看和配置操作
扩展所有 | 折叠所有
如果组中的客户端设备不活动,您可以获取关于它的通知。您也可以自动删除此类设备。
要在组中设备显示不活动时查看或配置操作:
- 在主菜单中,转到“资产(设备)”→“组层级”。
- 点击所需管理组的名称。

管理组的层次结构
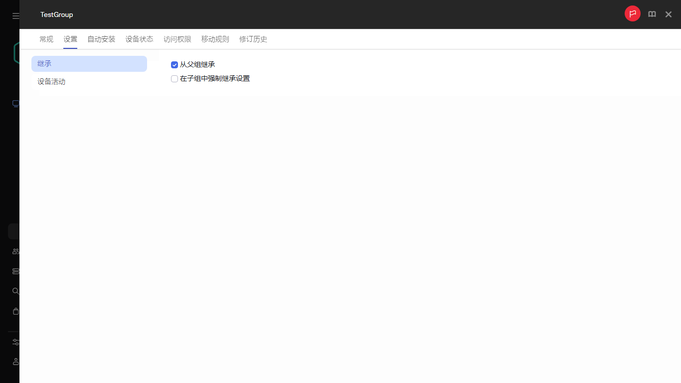
管理组属性窗口将开启。
- 在属性窗口中,转到“设置”选项卡。
- 在“继承”区域中,启用或禁用以下选项:
- 从父组继承
该区域的设置将从包含客户端设备的父组继承。如果启用该选项,“网络中的设备活动”下的设置将被锁定以阻止更改。
该选项仅在管理组拥有父组时可用。
默认情况下已启用该选项。
- 在子组中强制继承设置
该设置值将被分发到子组,但在子组的属性中这些设置被锁定。
默认情况下已禁用该选项。

管理组属性
- 在“设备活动”区域中,启用或禁用以下选项:

管理组属性
- 点击“保存”。
您的更改已保存并应用。
页面顶部