您可以使用自定义安装包执行以下操作:
自定义安装包是一个包含一组文件的文件夹。创建自定义安装包的源是存档文件。存档文件包含一个或多个必须包含在自定义安装包中的文件。
创建自定义安装包时,您可以指定命令行参数,例如以静默模式安装应用程序。
要创建自定义安装包:
此时会显示管理服务器上可用的安装包的列表。

安装包列表
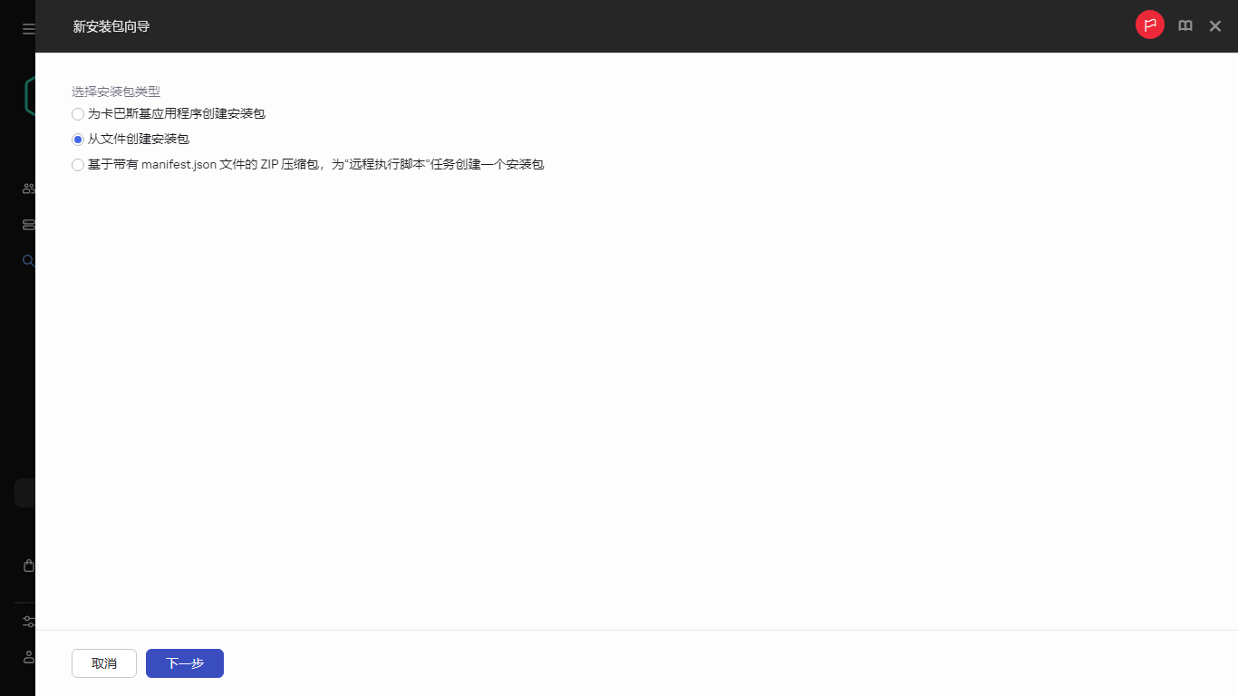
新安装包向导启动。使用下一步按钮进行向导。

选择安装包类型
您可以上传 ZIP、CAB、TAR 或 TAR.GZ 压缩文件。无法从 SFX(自解压存档)文件创建安装包。
开始上传文件到管理服务器。

指定安装包文件
此外,系统还可能会提示您阅读并接受隐私策略。要继续,您必须接受隐私策略。仅当您理解并同意您的数据将按照隐私策略中所述进行处理和传输(包括传输到第三方国家)后,才选中“我接受隐私策略”选项。
您可以指定命令行参数,以静默模式从安装包中安装应用程序。指定命令行参数是可选的。

指定可选的命令行参数
创建安装包的过程将开始。
该向导将在过程完成时通知您。
如果未创建安装包,则会显示相应的消息。
您创建的安装包将下载到管理服务器共享文件夹的 Packages 子文件夹中。下载后,安装包出现在安装包列表。
在管理服务器上的可用安装包列表中,通过单击带有自定义安装包名称的链接,您可以: