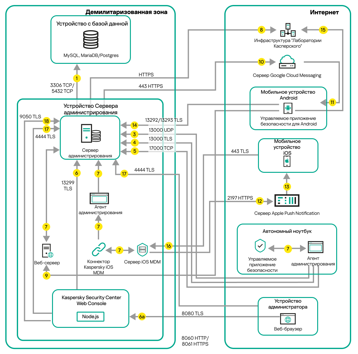
Сервер администрирования внутри демилитаризованной зоны (DMZ), управляемые устройства в интернете

На рисунке ниже показан трафик данных, когда Сервер администрирования расположен в демилитаризованной зоне, а управляемые устройства расположены в интернете.

Трафик данных, если Сервер находится в демилитаризованной зоне. Мобильные устройства, автономный ноутбук, устройство администратора находятся в интернете.

Сервер администрирования в демилитаризованной зоне, управляемые мобильные устройства в интернете

На этом рисунке шлюз соединения не используется: мобильные устройства подключаются к Серверу администрирования напрямую.

Стрелки указывают направление трафика: каждая стрелка проведена от устройства, которое инициирует соединение, к устройству, которое "отвечает" на вызов. Указаны номер порта и название протокола, используемые для передачи данных. Каждая стрелка пронумерована и содержит следующую информацию о соответствующем трафике данных:

  1. Сервер администрирования передает данные в базу данных. Если вы установили Сервер администрирования и базу данных на разные устройства, вам нужно сделать доступными необходимые порты на устройстве, где расположена база данных (например, порт 3306 для MySQL Server и MariaDB Server, или порт 5432 для PostgreSQL Server или Postgres Pro Server). Подробную информацию см. в документации СУБД.
  2. Запросы на связь с Сервером администрирования передаются на все немобильные управляемые устройства через UDP-порт 15000.

    Агенты администрирования отправляют запросы друг другу в пределах одного широковещательного домена. Затем данные отправляются на Сервер администрирования и используются для определения пределов широковещательного домена и для автоматического назначения точек распространения (если этот параметр включен).

    Если Сервер администрирования не имеет прямого доступа к управляемым устройствам, запросы на связь с Сервером администрирования на эти устройства не отправляются напрямую.

  3. Информация о выключении управляемых устройств передается от Агента администрирования на Сервер администрирования через UDP-порт 13000.
  4. Сервер администрирования принимает подключения от Агентов администрирования и от подчиненных Серверов администрирования через TLS-порт 13000.

    Если вы используете Kaspersky Security Center одной из предыдущих версий, то в вашей сети Сервер администрирования может принимать подключение от Агентов администрирования по не TLS-порту 14000. Kaspersky Security Center Linux также поддерживает подключение Агентов администрирования по порту 14000, однако рекомендуется использовать TLS-порт 13000.

  5. Управляемые устройства (кроме мобильных устройств) запрашивают активацию через TCP-порт 17000. В этом нет необходимости, если устройство имеет собственный доступ в интернет; в этом случае устройство отправляет данные на серверы "Лаборатории Касперского" напрямую через интернет.
  6. Сервер Kaspersky Security Center Web Console передает данные на Сервер администрирования, который может быть установлен на том же устройстве или на другом, через TLS-порт 13299.

    Если компонент Identity and Access Manager (IAM) подключается к Серверу администрирования по TLS-порту TCP 13299.

    6a. Данные от браузера, установленного на отдельном устройстве администратора, передаются на Сервер Kaspersky Security Center Web Console через TLS-порт 8080. Сервер Kaspersky Security Center Web Console можно установить на то же устройство, на котором установлен Сервер администрирования, или на другое устройство.

  7. Приложения на одном устройстве обмениваются локальным трафиком (либо на Сервере администрирования, либо на управляемом устройстве). Открывать внешние порты не требуется.
  8. Данные от Сервера администрирования к серверам "Лаборатории Касперского" (например, данные KSN, информация о лицензиях) и данные от серверов "Лаборатории Касперского" к Серверу администрирования (например, обновления приложений и обновления антивирусных баз) передаются по протоколу HTTPS.

    Если вы не хотите иметь доступ в интернет на вашем Сервере администрирования, вам нужно управлять этими данными вручную.

  9. Запросы на пакеты от управляемых устройств передаются на Веб-сервер, который находится на том же устройстве, на котором установлен Сервер администрирования.
  10. Только для мобильных устройств Android: данные от Сервера администрирования передаются серверам Google. Это соединение используется для уведомления мобильных устройств Android о том, что требуется их подключение к Серверу администрирования. Затем push-уведомления отправляются на мобильные устройства. Сервис FCM также работает на порту 443 HTTPS.
  11. Только для мобильных устройств Android: push-уведомления от серверов Google отправляются к мобильному устройству. Это соединение используется для уведомления мобильных устройств о том, что требуется их подключение к Серверу администрирования.
  12. Только для мобильных устройств iOS: данные с Сервера iOS MDM передаются на серверы Apple Push Notification. Затем push-уведомления отправляются на мобильные устройства.
  13. Только для мобильных устройств iOS: push-уведомления от серверов Apple отправляются к мобильному устройству. Это соединение используется для уведомления мобильных устройств о том, что требуется подключить их к Серверу iOS MDM.
  14. Только для мобильных устройств: управляемое приложение передает данные на Сервер администрирования через TLS-порт 13292/13293 напрямую или через обратный прокси-сервер.
  15. Только для мобильных устройств: данные от мобильного устройства передаются к инфраструктуре "Лаборатории Касперского".

    Если мобильное устройство не имеет доступа в интернет, данные передаются на Сервер администрирования через порт 17100, а Сервер администрирования передает их инфраструктуре "Лаборатории Касперского". Однако этот сценарий используется очень редко.

  16. Только для мобильных устройств iOS: данные от мобильных устройств передаются по TLS-порту 443 на Сервер iOS MDM, который находится на том же устройстве, на котором установлен Сервер администрирования или шлюз соединения.
  17. Сервер Kaspersky Security Center Web Console и браузер (используемый с Kaspersky Security Center Web Console) подключаются к Серверу администрирования по протоколу аутентификации OpenID Connect через TLS-порт 4444.
  18. Сервер Kaspersky Security Center Web Console подключается к Серверу администрирования по TLS-порту 9050.

См. также:

Порты, используемые Kaspersky Security Center Linux

Доступ из интернета: Сервер администрирования в демилитаризованной зоне

В начало