Varios usuarios con distintos niveles de conocimientos informáticos pueden usar un solo equipo. Si los usuarios cuentan con acceso ilimitado a Kaspersky Endpoint Security y su configuración, el nivel general de protección del equipo puede verse reducido. La protección con contraseña le permite restringir el acceso de los usuarios a Kaspersky Endpoint Security según los permisos que se le otorgaron (por ejemplo, permiso para salir de la aplicación).
Si el usuario que ha iniciado sesión en Windows (el usuario de la sesión) tiene el permiso necesario para realizar una acción, Kaspersky Endpoint Security no le solicita un nombre de usuario y contraseña o una contraseña temporal. El usuario obtiene acceso a Kaspersky Endpoint Security de conformidad con los permisos que tiene asignados.
Si el usuario de la sesión no tiene permitido realizar una acción, tiene las siguientes alternativas para obtener acceso a la aplicación:
Este método es conveniente para las operaciones cotidianas. Para realizar una acción protegida con contraseña, se introducen las credenciales de una cuenta de dominio perteneciente a un usuario con el permiso necesario. En este caso, el equipo debe estar en ese dominio. Si el equipo no está en el dominio, puede usar la cuenta de KLAdmin.
Este método es conveniente para otorgar permisos temporales para realizar acciones bloqueadas (por ejemplo, salir de la aplicación) a usuarios fuera de la red corporativa. Cuando expira una contraseña temporal o se cierra una sesión, Kaspersky Endpoint Security revierte su configuración a su estado anterior.
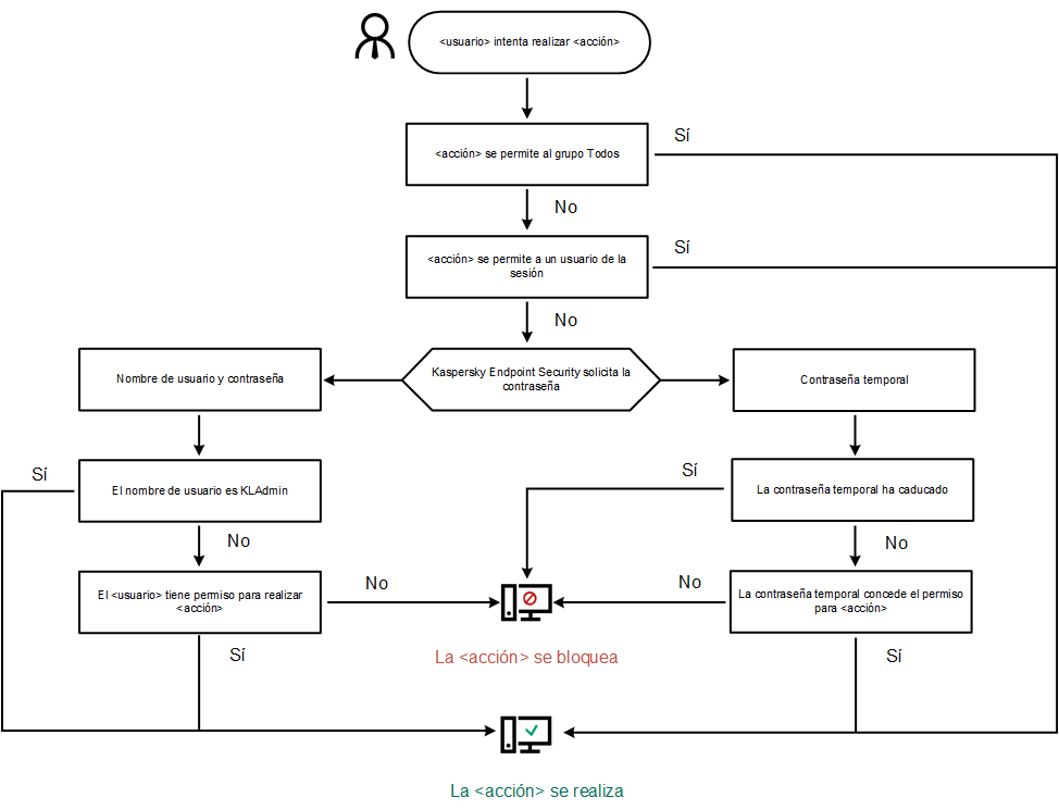
Cuando un usuario intenta realizar una acción protegida con contraseña, Kaspersky Endpoint Security le solicita al usuario el nombre de usuario y la contraseña o la contraseña temporal (consulte la siguiente figura).
En la ventana de ingreso de contraseña, puede cambiar de idioma solo pulsando ALT+SHIFT. El uso de otros accesos directos, incluso si están configurados en el sistema operativo, no funcionan para cambiar de idioma.

Solicitud de contraseña de acceso a Kaspersky Endpoint Security
Nombre de usuario y contraseña
Para acceder a Kaspersky Endpoint Security, debe introducir sus credenciales de la cuenta de dominio. La protección con contraseña admite las siguientes cuentas:
Contraseña temporal
Se puede utilizar una contraseña temporal para otorgar acceso temporal a Kaspersky Endpoint Security a un equipo particular fuera de la red corporativa. El Administrador genera una contraseña temporal para un equipo particular en las propiedades del equipo de Kaspersky Security Center. El Administrador selecciona las acciones que se protegerán con la contraseña temporal y especifica el período de validez de la contraseña temporal.
Algoritmo de funcionamiento de la protección con contraseña
Kaspersky Endpoint Security decide si se autoriza o se bloquea una acción protegida con contraseña de acuerdo al siguiente algoritmo (consulte la siguiente figura).

Algoritmo de funcionamiento de la protección con contraseña