Thành phần Kiểm soát ứng dụng quản lý việc khởi động ứng dụng trên máy tính của người dùng. Điều này cho phép bạn thực hiện chính sách bảo mật của công ty khi sử dụng các ứng dụng. Thành phần Kiểm soát ứng dụng cũng làm giảm nguy cơ lây nhiễm máy tính bằng cách hạn chế quyền truy cập vào các ứng dụng.
Việc cấu hình Kiểm soát ứng dụng bao gồm các bước sau:
Quản trị viên sẽ tạo các danh mục ứng dụng mà quản trị viên muốn quản lý. Các danh mục ứng dụng dành cho tất cả các máy tính trong mạng công ty, bất kể các nhóm quản trị. Để tạo một danh mục, bạn có thể sử dụng các tiêu chí sau: Danh mục KL (ví dụ: Browsers ), giá trị băm của tập tin, nhà cung cấp ứng dụng và các tiêu chí khác.
Quản trị viên sẽ tạo các quy tắc Kiểm soát ứng dụng trong chính sách cho nhóm quản trị. Quy tắc bao gồm các danh mục ứng dụng và trạng thái khởi động của các ứng dụng trong các danh mục này: bị chặn hoặc được phép.
Quản trị viên sẽ chọn chế độ làm việc với các ứng dụng không có trong bất kỳ quy tắc nào (danh sách ứng dụng không được phép và được phép).
Khi người dùng cố khởi chạy một ứng dụng bị cấm, Kaspersky Endpoint Security sẽ chặn ứng dụng đó khởi chạy và sẽ hiển thị một thông báo (xem hình bên dưới).
Một chế độ thử nghiệm được cung cấp để kiểm tra cấu hình của Kiểm soát ứng dụng. Trong chế độ này, Kaspersky Endpoint Security thực hiện các hoạt động sau:

Thông báo của Kiểm soát ứng dụng
Chế độ hoạt động của Kiểm soát ứng dụng
Thành phần Kiểm soát ứng dụng hoạt động ở hai chế độ:
Chế độ này của thành phần Kiểm soát ứng dụng được bật theo mặc định.
Nếu quy tắc cho phép của thành phần Kiểm soát ứng dụng được cấu hình đầy đủ, thành phần này sẽ chặn khởi chạy tất cả các ứng dụng mới chưa được xác minh bởi quản trị viên mạng LAN, đồng thời cho phép hoạt động của hệ điều hành và của các ứng dụng được tin tưởng mà người dùng phụ thuộc để thực hiện công việc của họ.
Bạn có thể đọc các đề xuất về cấu hình Quy tắc kiểm soát ứng dụng trong chế độ danh sách được phép.
Bạn có thể cấu hình Kiểm soát ứng dụng để hoạt động ở các chế độ này bằng cả hai cách: sử dụng giao diện cục bộ của Kaspersky Endpoint Security và bằng cách sử dụng Kaspersky Security Center.
Tuy nhiên, Kaspersky Security Center cung cấp các công cụ không có sẵn trong giao diện cục bộ của Kaspersky Endpoint Security, ví dụ như các công cụ cần thiết cho các tác vụ sau:
Quy tắc kiểm soát ứng dụng được tạo trong Bảng điều khiển quản trị Kaspersky Security Center dựa trên các danh mục ứng dụng tùy chỉnh của bạn chứ không dựa trên các điều kiện bao gồm và loại trừ như trong trường hợp trong giao diện cục bộ của Kaspersky Endpoint Security.
Đây là lý do tại sao bạn nên sử dụng Kaspersky Security Center để cấu hình hoạt động của thành phần Kiểm soát ứng dụng.
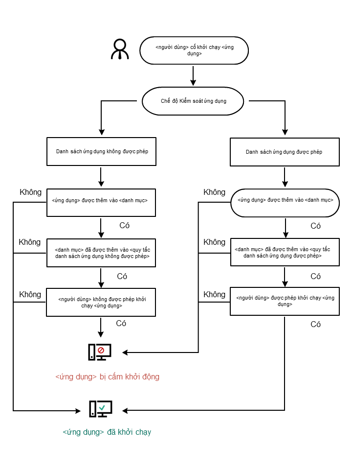
Thuật toán hoạt động của Kiểm soát ứng dụng
Kaspersky Endpoint Security sử dụng một thuật toán để đưa ra quyết định về việc khởi chạy một ứng dụng (xem hình bên dưới).

Thuật toán hoạt động của Kiểm soát ứng dụng
Cấu hình thành phần Kiểm soát ứng dụng
Tham số |
Mô tả |
|---|---|
Hành động tại thời điểm khởi động của các ứng dụng bị chặn |
Áp dụng quy tắc. Kaspersky Endpoint Security sẽ quản lý việc khởi động các ứng dụng theo chế độ đã chọn. Quy tắc kiểm tra. Kaspersky Endpoint Security sẽ cho phép việc khởi động ứng dụng bị chặn trong chế độ Kiểm soát ứng dụng hiện tại, nhưng ghi lại thông tin về việc khởi động ứng dụng trong báo cáo. |
Chế độ Kiểm soát khởi động ứng dụng |
Bạn có thể chọn một trong các tùy chọn sau:
Khi chế độ Danh sách được phép được chọn, hai quy tắc Kiểm soát ứng dụng sẽ tự động được tạo:
Bạn không thể sửa các thiết lập của hoặc xóa các quy tắc được tạo tự động. Bạn có thể bật hoặc tắt các quy tắc này. |
Kiểm soát nạp mô-đun DLL |
Khi hộp kiểm này được lựa chọn, Kaspersky Endpoint Security sẽ kiểm soát việc tải các mô-đun DLL khi người dùng cố gắng khởi động ứng dụng. Thông tin về mô-đun DLL và ứng dụng đã tải mô-đun DLL sẽ được ghi lại trong báo cáo. Khi bật chức năng kiểm soát quá trình nạp các mô-đun DLL và trình điều khiển, hãy đảm bảo rằng một trong các quy tắc sau đây được bật trong thiết lập Kiểm soát ứng dụng: quy tắc Tập tin ảnh hoàn hảo mặc định hoặc một quy tắc khác chứa danh mục KL "Chứng chỉ được tin tưởng" và đảm bảo rằng các mô-đun DLL và trình điều khiển được tin tưởng đã được nạp trước khi khởi chạy Kaspersky Endpoint Security. Việc bật tính năng kiểm soát nạp mô-đun DLL và trình điều khiển khi quy tắc Tập tin ảnh hoàn hảo bị tắt có thể gây bất ổn cho hệ điều hành. Kaspersky Endpoint Security chỉ giám sát các mô-đun DLL và trình điều khiển được nạp kể từ khi hộp kiểm được chọn. Sau khi chọn hộp kiểm, bạn nên khởi động lại máy tính để đảm bảo rằng ứng dụng giám sát tất cả các mô-đun DLL và trình điều khiển, bao gồm những mô-đun và trình điều khiển được nạp trước khi Kaspersky Endpoint Security khởi động. |
Mẫu tin nhắn về việc chặn ứng dụng |
Tin nhắn về hoạt động chặn. Mẫu thông báo được hiển thị khi kích hoạt một quy tắc Kiểm soát ứng dụng chặn ứng dụng khởi chạy. Thông điệp đến quản trị viên. Mẫu tin nhắn mà người dùng có thể gửi cho quản trị viên mạng LAN doanh nghiệp nếu người dùng tin rằng một ứng dụng bị chặn do nhầm lẫn. Sau khi người dùng yêu cầu cung cấp quyền truy cập, Kaspersky Endpoint Security sẽ gửi một sự kiện đến Kaspersky Security Center: Thông báo chặn việc khởi chạy ứng dụng gửi đến quản trị viên. Phần mô tả sự kiện chứa một thông báo cho quản trị viên với các biến được thay thế. Bạn có thể xem các sự kiện này trong bảng điều khiển Kaspersky Security Center bằng cách sử dụng lựa chọn sự kiện được định sẵn User requests. Nếu tổ chức của bạn chưa triển khai Kaspersky Security Center hoặc không có kết nối với Máy chủ quản trị thì ứng dụng sẽ gửi một thông báo cho quản trị viên tới địa chỉ email được chỉ định. |