Nhiều người dùng với các cấp độ thông thạo máy tính khác nhau có thể dùng chung một máy tính. Nếu nhiều người dùng đều có truy cập không hạn chế đến Kaspersky Endpoint Security cùng các cấu hình của ứng dụng, cấp độ bảo vệ máy tính tổng quát có thể bị ảnh hưởng. Bảo vệ bằng mật khẩu cho phép bạn hạn chế quyền truy cập của người dùng đến Kaspersky Endpoint Security theo các quyền truy cập được cấp cho họ (ví dụ, quyền thoát ứng dụng).
Nếu người dùng đó đã khởi chạy phiên Windows (người dùng phiên) có quyền thực hiện hành động thì Kaspersky Endpoint Security không yêu cầu tên người dùng và mật khẩu hoặc mật khẩu tạm thời. Người dùng đó sẽ nhận được quyền truy cập đến Kaspersky Endpoint Security theo các quyền được cấp.
Nếu người dùng phiên không có quyền thực hiện một hành động, người dùng đó có thể lấy quyền truy cập đến ứng dụng theo các cách sau:
Phương thức này phù hợp cho hoạt động hàng ngày. Để thực hiện một hành động được bảo vệ bằng mật khẩu, bạn phải nhập thông tin đăng nhập tài khoản miền của người dùng kèm theo quyền cần thiết. Trong trường hợp này, máy tính phải ở trong miền đó. Nếu máy tính không ở trong miền, bạn có thể sử dụng tài khoản KLAdmin.
Phương thức này phù hợp để cấp quyền truy cập tạm thời để thực hiện hành động bị chặn (ví dụ, thoát ứng dụng) cho người dùng bên ngoài mạng doanh nghiệp. Khi một mật khẩu tạm thời hết hạn hoặc một phiên kết thúc, Kaspersky Endpoint Security sẽ hoàn tác các thiết lập về trạng thái trước đó.
Nếu người dùng cố gắng thực hiện một hành động được bảo vệ bằng mật khẩu, Kaspersky Endpoint Security sẽ nhắc người dùng nhập vào tên người dùng và mật khẩu hoặc mật khẩu tạm thời (xem hình dưới đây).
Trong cửa sổ nhập mật khẩu, bạn chỉ có thể chuyển đổi ngôn ngữ bằng cách nhấn ALT+SHIFT. Sử dụng các phím tắt khác, ngay cả khi chúng được cấu hình trong hệ điều hành, sẽ không có tác dụng để chuyển đổi ngôn ngữ.

Hỏi mật khẩu truy cập Kaspersky Endpoint Security
Tên người dùng và mật khẩu
Để truy cập Kaspersky Endpoint Security, bạn phải nhập thông tin tài khoản tên miền của mình. Bảo vệ bằng mật khẩu hỗ trợ các tài khoản sau:
Mật khẩu tạm thời
Một mật khẩu tạm thời có thể được sử dụng để cấp quyền truy cập tạm thời đến Kaspersky Endpoint Security cho một máy tính riêng biệt ngoài mạng doanh nghiệp. Quản trị viên tạo một mật khẩu tạm thời cho một máy tính riêng biệt trong thuộc tính máy tính trong Kaspersky Security Center. Quản trị viên lựa chọn hành động sẽ được bảo vệ bằng mật khẩu tạm thời, và quy định thời hạn hiệu lực của mật khẩu tạm thời đó.
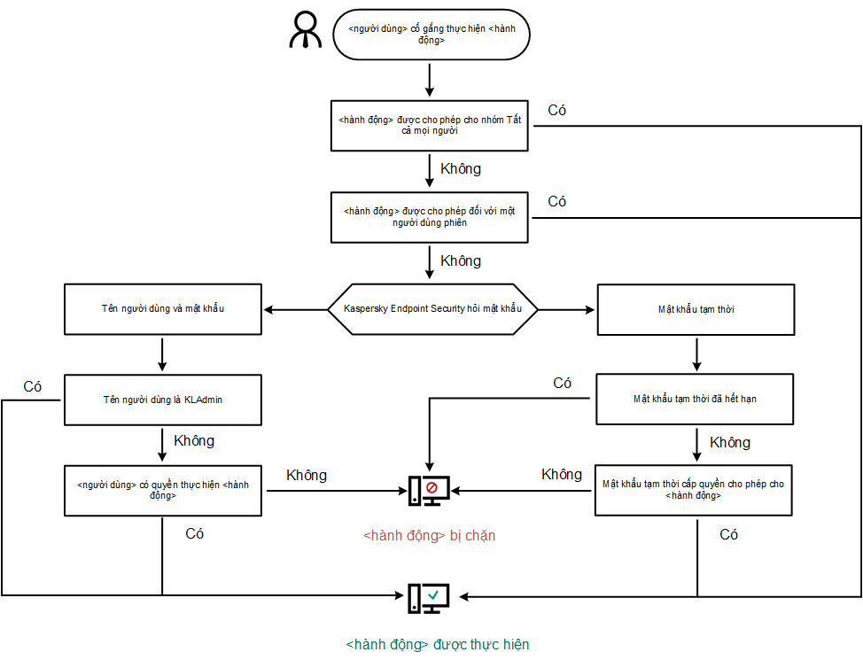
Thuật toán hoạt động của bảo vệ bằng mật khẩu
Kaspersky Endpoint Security quyết định liệu có cho phép hay chặn một hành động được bảo vệ bằng mật khẩu dựa trên thuật toán sau (xem hình dưới đây).

Thuật toán hoạt động của bảo vệ bằng mật khẩu