Controllo applicazioni

Controllo applicazioni gestisce l'avvio delle applicazioni nei computer degli utenti. Ciò consente di implementare un criterio di sicurezza aziendale quando si utilizzano le applicazioni. Controllo applicazioni riduce anche il rischio di infezione del computer limitando l'accesso alle applicazioni.

La configurazione di Controllo applicazioni prevede i seguenti passaggi:

  1. Creazione delle categorie di applicazioni.

    L'amministratore crea categorie di applicazioni che l'amministratore desidera gestire. Le categorie di applicazioni sono destinate a tutti i computer della rete aziendale, indipendentemente dai gruppi di amministrazione. Per creare una categoria, è possibile utilizzare i seguenti criteri: Categoria KL (ad esempio, Browser), hash del file, fornitore dell'applicazione e altri criteri.

  2. Creazione delle regole di Controllo applicazioni.

    L'amministratore crea le regole di Controllo applicazioni nel criterio per il gruppo di amministrazione. La regola include le categorie di applicazioni e lo stato di avvio delle applicazioni di queste categorie: bloccate o consentite.

  3. Selezione della modalità di Controllo applicazioni.

    L'amministratore sceglie la modalità per l'utilizzo delle applicazioni che non sono incluse in nessuna delle regole: (lista vietati e lista consentiti delle applicazioni).

Quando un utente tenta di avviare un'applicazione vietata, Kaspersky Endpoint Security blocca l'avvio dell'applicazione e visualizza una notifica (vedere la figura seguente).

È disponibile una modalità test per verificare la configurazione di Controllo applicazioni. In questa modalità, Kaspersky Endpoint Security procede come segue:

Modalità di esecuzione di Controllo applicazioni

Il componente Controllo applicazioni funziona in due modalità:

Controllo Applicazioni può essere configurato per il funzionamento in queste modalità sia utilizzando l'interfaccia locale di Kaspersky Endpoint Security che utilizzando Kaspersky Security Center.

Tuttavia, Kaspersky Security Center offre strumenti che non sono disponibili nell'interfaccia locale di Kaspersky Endpoint Security, come gli strumenti necessari per le seguenti attività:

Questo è il motivo per cui si consiglia di utilizzare Kaspersky Security Center per configurare il funzionamento del componente Controllo applicazioni.

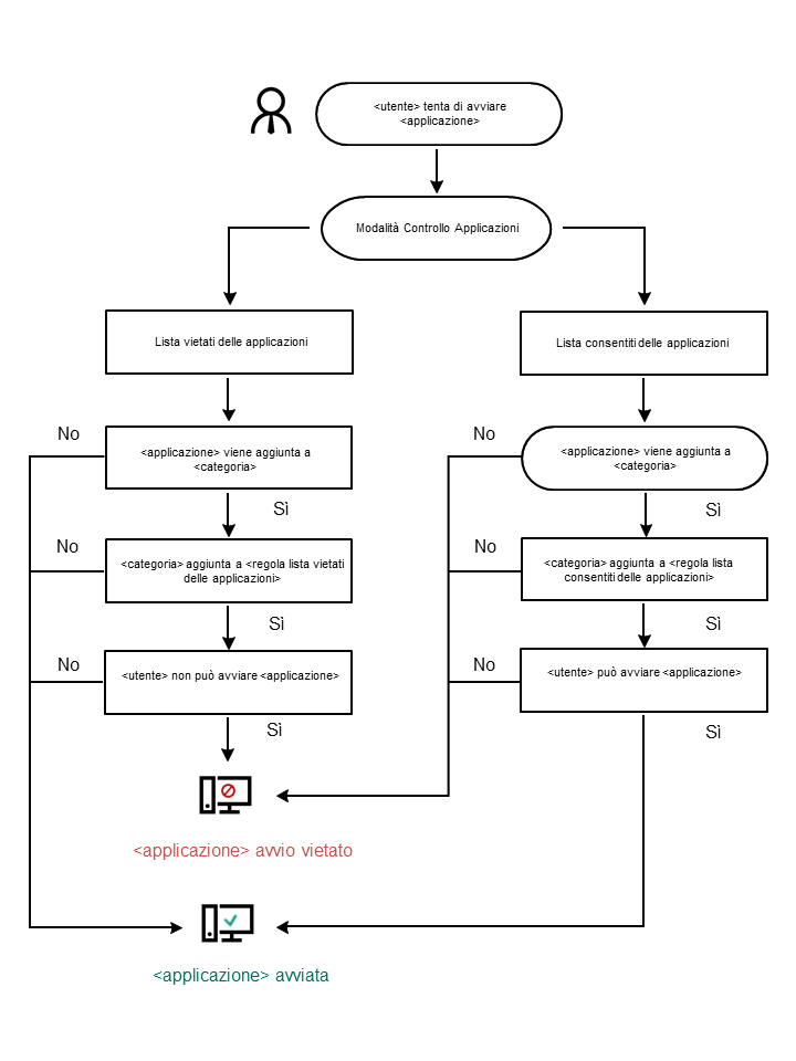
Algoritmo operativo di Controllo applicazioni

Kaspersky Endpoint Security utilizza un algoritmo per prendere una decisione in merito all'avvio di un'applicazione (vedere la figura seguente).

Algoritmo operativo di Controllo applicazioni

In questa sezione

Limitazioni delle funzionalità di Controllo applicazioni

Ricezione delle informazioni sulle applicazioni installate nei computer degli utenti

Abilitazione e disabilitazione di Controllo applicazioni

Selezione della modalità di Controllo applicazioni

Gestione delle regole di Controllo applicazioni

Verifica delle regole di Controllo applicazioni

Monitor attività applicazioni

Regole per la creazione delle maschere dei nomi per file o cartelle

Modifica dei modelli dei messaggi di Controllo applicazioni

Best practice per l'implementazione di un elenco di applicazioni consentite

Inizio pagina