Um computador pode ser partilhado por vários utilizadores com diferentes níveis de conhecimento informático. Se os utilizadores tiverem acesso ilimitado ao Kaspersky Endpoint Security e às suas definições, o nível global de proteção do computador poderá ser reduzido. A proteção por password permite restringir o acesso dos utilizadores ao Kaspersky Endpoint Security de acordo com as permissões que lhes são concedidas (por exemplo, permissão para sair da aplicação).
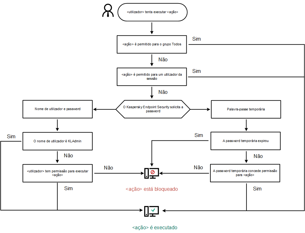
Se o utilizador que iniciou a sessão do Windows (utilizador da sessão) tiver permissão para executar a ação, o Kaspersky Endpoint Security não solicitará o nome de utilizador, a password ou uma password temporária. O utilizador recebe acesso ao Kaspersky Endpoint Security de acordo com as permissões concedidas.
Se um utilizador da sessão não tiver permissão para executar uma ação, poderá obter acesso à aplicação das seguintes formas:
Este método é adequado para operações do dia-a-dia. Para executar uma ação protegida por password, deve inserir as credenciais da conta de domínio do utilizador com a permissão necessária. Nesse caso, o computador deve estar nesse domínio. Se o computador não estiver no domínio, pode usar a conta KLAdmin.
Esse método é adequado para conceder permissões temporárias para executar ações bloqueadas (por exemplo, sair da aplicação) para utilizadores fora da rede corporativa. Quando uma password temporária expira ou uma sessão termina, o Kaspersky Endpoint Security reverte as suas configurações para o estado anterior.
Quando um utilizador tenta executar uma ação protegida por password, o Kaspersky Endpoint Security solicita ao utilizador o nome de utilizador e a password ou password temporária (veja a figura abaixo).
Na janela de entrada de password, pode alternar os idiomas ao pressionar ALT+SHIFT. A utilização de outros atalhos não funciona para a troca de idiomas, mesmo que tenham sido configurados no sistema operativo.

Pedido de password de acesso do Kaspersky Endpoint Security
Utilizador e password
Para aceder ao Kaspersky Endpoint Security, deve inserir as suas credenciais de conta de domínio. A proteção por password suporta as seguintes contas:
Password temporária
Uma password temporária pode ser usada para conceder acesso temporário ao Kaspersky Endpoint Security para um computador individual fora da rede corporativa. O Administrador gera uma password temporária para um computador individual nas propriedades do computador no Kaspersky Security Center. O Administrador seleciona as ações que serão protegidas com a password temporária e especifica o período de validade da password temporária.
Algoritmo operacional de proteção por password
O Kaspersky Endpoint Security decide se permite ou bloqueia uma ação protegida por password com base no seguinte algoritmo (veja a figura abaixo).

Algoritmo operacional de proteção por password