Protection par mot de passe

L'ordinateur peut être utilisé par plusieurs personnes dont les connaissances informatiques varient. L'accès illimité des utilisateurs à Kaspersky Endpoint Security et à ses paramètres peut entraîner une réduction du niveau de sécurité de l'ordinateur dans son ensemble. La Protection par mot de passe permet de limiter l'accès des utilisateurs à Kaspersky Endpoint Security en fonction d'autorisations octroyées (par exemple, autorisation pour quitter l'application).

Si l'utilisateur qui a ouvert la session Windows (l'utilisateur de la session) est autorisé à réaliser l'action, Kaspersky Endpoint Security ne demande pas le nom d'utilisateur et le mot de passe ou le mot de passe temporaire. L'utilisateur a accès à Kaspersky Endpoint Security conformément aux autorisations octroyées.

Si l'utilisateur de session n'est pas autorisé à réaliser des actions, il peut accéder à l'application d'une des manières suivantes :

Si l'utilisateur tente d'exécuter une action protégée par un mot de passe, Kaspersky Endpoint Security propose à l'utilisateur de saisir le nom d'utilisateur et le mot de passe ou le mot de passe temporaire (cf. ill. ci-après).

Dans la fenêtre de saisie du mot de passe, vous pouvez changer de langue uniquement en appuyant sur les touches ALT+SHIFT. L'utilisation d'autres raccourcis, même s'ils sont configurés dans le système d'exploitation, ne fonctionne pas pour le changement de langue.

La fenêtre contient des champs pour saisir le nom d'utilisateur et le mot de passe. L'utilisateur peut sélectionner une période pendant laquelle l'application ne demande pas de mot de passe.

Sollicitation du mot de passe d'accès à Kaspersky Endpoint Security

Nom d'utilisateur et mot de passe

Pour pouvoir accéder à Kaspersky Endpoint Security, il faut saisir les identifiants du compte. La Protection par mot de passe fonctionne avec les comptes utilisateur suivants :

Mot de passe temporaire

Le mot de passe temporaire permet d'octroyer un accès temporaire à Kaspersky Endpoint Security pour un ordinateur particulier hors du réseau de l'entreprise. L'administrateur crée un mot de passe temporaire pour un ordinateur distinct dans Kaspersky Security Center dans les propriétés de l'ordinateur de l'utilisateur. L'administrateur sélectionne les actions couvertes par le mot de passe temporaire, ainsi que la durée de validité de ce dernier.

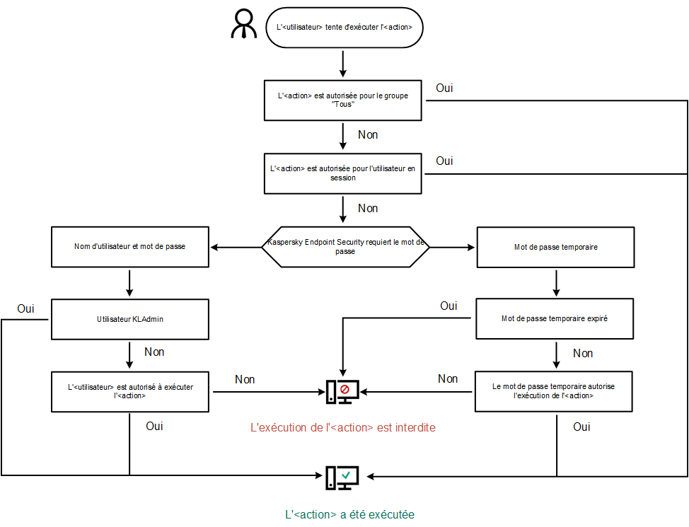
Algorithme de fonctionnement de la Protection par mot de passe

Kaspersky Endpoint Security autorise ou non l'exécution d'une action protégée par mot de passe selon l'algorithme suivante (cf. ill. ci-dessous).

Algorithme de fonctionnement de la Protection par mot de passe

Dans cette section

Activation de la Protection par mot de passe

Octroi d'autorisations à des utilisateurs ou des groupes distincts

Utilisation du mot de passe temporaire pour octroyer un accès

Particularités des autorisations de la Protection par mot de passe

Réinitialisation du mot de passe KLAdmin

Haut de page