Kiểm soát thiết bị quản lý quyền truy cập của người dùng đến các thiết bị được cài đặt trên máy tính hoặc kết nối với máy tính (ví dụ, ổ cứng, camera, hoặc mô-đun Wi-Fi). Việc này cho phép bạn bảo vệ máy tính khỏi bị nhiễm độc khi các thiết bị đó được kết nối, và ngăn thất thoát hoặc rò rỉ dữ liệu.
Các cấp truy cập thiết bị
Kiểm soát thiết bị kiểm soát quyền truy cập ở các cấp độ sau:
Bạn có thể cấu hình quyền truy cập thiết bị như sau:
Bạn có thể cấu hình quyền truy cập thiết bị như sau:
Bạn có thể bổ sung các thiết bị được tin tưởng dựa trên dữ liệu sau:
SCSI\CDROM&VEN_NECVMWAR&PROD_VMWARE_SATA_CD00\5&354AE4D7&0&000000. Thêm thiết bị theo ID là một cách thuận tiện nếu bạn muốn thêm một số thiết bị cụ thể.VID_1234&PID_5678. Thêm thiết bị theo model là cách thuận tiện nếu bạn sử dụng các thiết bị thuộc một model nhất định trong tổ chức của mình. Bằng cách này, bạn có thể thêm tất cả các thiết bị thuộc model này.* sẽ thay thế bất kỳ bộ ký tự nào. Kaspersky Endpoint Security không hỗ trợ ký tự ? khi nhập tên đại diện. Ví dụ: WDC_C*.* sẽ thay thế bất kỳ bộ ký tự nào. Kaspersky Endpoint Security không hỗ trợ ký tự ? khi nhập tên đại diện. Ví dụ: VID_05AC&PID_*.Kiểm soát thiết bị điều chỉnh quyền truy cập của người dùng đến các thiết bị thông qua các quy tắc truy cập. Kiểm soát thiết bị cũng cho phép bạn lưu các sự kiện kết nối/ngắt kết nối thiết bị. Để lưu các sự kiện, bạn cần cấu hình việc đăng ký sự kiện trong một chính sách.
Nếu quyền truy cập một thiết bị tùy thuộc vào bus kết nối (trạng thái
), Kaspersky Endpoint Security sẽ không lưu các sự kiện kết nối/ngắt kết nối thiết bị. Để cho phép Kaspersky Endpoint Security lưu các sự kiện kết nối/ngắt kết nối thiết bị, hãy cho phép truy cập đến loại thiết bị tương ứng (trạng thái
) hoặc thêm thiết bị vào danh sách tin tưởng.
Khi một thiết bị bị chặn bởi Kiểm soát thiết bị được kết nối đến máy tính, Kaspersky Endpoint Security sẽ chặn quyền truy cập và hiển thị một thông báo (xem hình dưới đây).

Thông báo Kiểm soát thiết bị
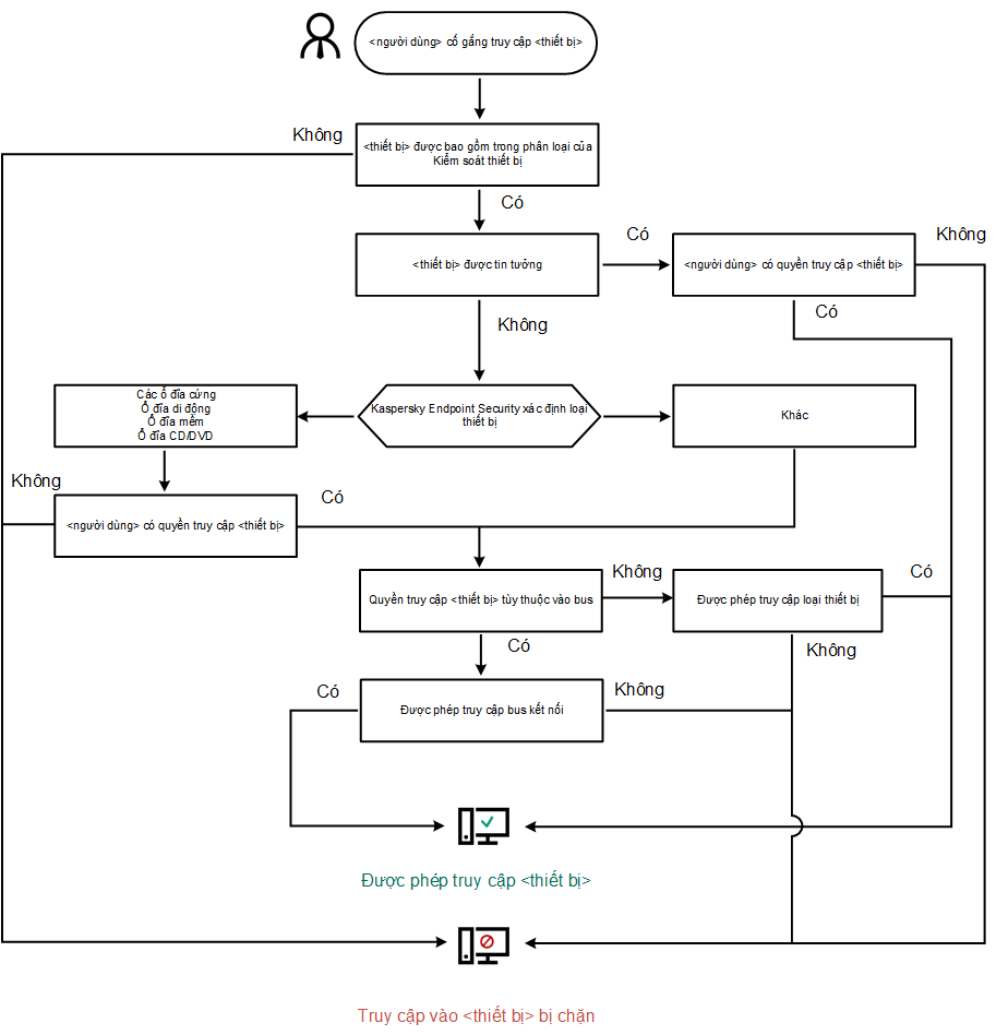
Thuật toán vận hành Kiểm soát thiết bị
Kaspersky Endpoint Security sẽ đưa ra quyết định về việc cho phép truy cập đến một thiết bị hay không, sau khi người dùng kết nối thiết bị đến máy tính (xem hình bên dưới).

Thuật toán vận hành Kiểm soát thiết bị
Nếu một thiết bị được kết nối và được cho phép truy cập, bạn có thể chỉnh sửa quy tắc truy cập và chặn quyền truy cập. Trong trường hợp này, lần tới, khi có người cố truy cập thiết bị (như xem cây thư mục hoặc thực hiện hoạt động đọc hay ghi) thì Kaspersky Endpoint Security sẽ chặn quyền truy cập. Một thiết bị không có hệ thống tập tin sẽ chỉ bị chặn ở lần tiếp theo thiết bị này được kết nối.
Nếu một người dùng của máy tính có cài đặt Kaspersky Endpoint Security phải yêu cầu truy cập đến một thiết bị mà người dùng đó tin là đã bị chặn do nhầm lẫn, hãy gửi cho người dùng đó hướng dẫn yêu cầu truy cập.
Cấu hình thành phần Kiểm soát thiết bị
Tham số |
Mô tả |
|---|---|
Cho phép yêu cầu truy cập tạm thời (chỉ khả dụng trong Bảng điều khiển Kaspersky Security Center) |
Nếu hộp kiểm được chọn, nút Yêu cầu truy cập sẽ có thể được sử dụng thông qua giao diện cục bộ của Kaspersky Endpoint Security. Khi dùng này, người dùng có thể yêu cầu truy cập tạm thời đến một thiết bị bị chặn. |
Các thiết bị và mạng Wi-Fi
|
Bảng này chứa tất cả các loại thiết bị có thể có theo phân loại của thành phần Kiểm soát thiết bị, bao gồm trạng thái truy cập tương ứng của chúng. |
Các Bus kết nối |
Một danh sách tất cả các bus kết nối có thể sử dụng theo phân loại của thành phần Kiểm soát thiết bị, bao gồm trạng thái truy cập tương ứng của chúng. |
Thiết bị được tin tưởng |
Danh sách các thiết bị được tin tưởng và người dùng được cấp quyền truy cập các thiết bị này. |
Anti-Bridging |
Anti-Bridging ngăn tạo các cầu nối mạng bằng cách ngăn thiết lập đồng thời nhiều kết nối mạng cho một máy tính. Tính năng này cho phép bạn bảo vệ mạng doanh nghiệp trước các cuộc tấn công qua mạng không được bảo vệ, mạng phép. Anti-Bridging chặn thiết lập nhiều kết nối theo các mức ưu tiên của thiết bị. Thiết bị có vị trí càng cao trong danh sách thì có mức ưu tiên càng cao. Nếu một kết nối đang hoạt động và một kết nối mới đều cùng loại (như kết nối Wi-Fi), Kaspersky Endpoint Security sẽ chặn kết nối đang hoạt động và cho phép thiết lập kết nối mới. Nếu một kết nối đang hoạt động và một kết nối mới khác loại (ví dụ như kết nối qua bộ điều hợp mạng và kết nối Wi-Fi), Kaspersky Endpoint Security sẽ chặn kết nối có mức ưu tiên thấp hơn và cho phép kết nối có mức ưu tiên cao hơn. Anti-Bridging hỗ trợ hoạt động với các loại thiết bị sau: bộ điều hợp mạng, Wi-Fi và modem. |
Tin nhắn mẫu |
Tin nhắn về hoạt động chặn. Mẫu thông báo hiển thị khi người dùng cố truy cập thiết bị bị chặn. Thông báo này cũng sẽ hiển thị khi người dùng cố thực hiện một hành động lên nội dung thiết bị bị chặn đối với người dùng này. Thông điệp đến quản trị viên. Một mẫu tin nhắn sẽ được gửi đến quản trị viên mạng LAN khi người dùng tin rằng việc chặn truy cập đến ứng dụng hoặc cấm thao tác với ứng dụng là do nhầm lẫn. Sau khi người dùng yêu cầu cung cấp quyền truy cập, Kaspersky Endpoint Security sẽ gửi một sự kiện đến Kaspersky Security Center: Thông báo chặn truy cập thiết bị gửi đến quản trị viên. Phần mô tả sự kiện chứa một thông báo cho quản trị viên với các biến được thay thế. Bạn có thể xem các sự kiện này trong bảng điều khiển Kaspersky Security Center bằng cách sử dụng lựa chọn sự kiện được định sẵn User requests. Nếu tổ chức của bạn chưa triển khai Kaspersky Security Center hoặc không có kết nối với Máy chủ quản trị thì ứng dụng sẽ gửi một thông báo cho quản trị viên tới địa chỉ email được chỉ định. |