Thành phần Kiểm soát ứng dụng quản lý việc khởi động ứng dụng trên máy tính của người dùng. Điều này cho phép bạn thực hiện chính sách bảo mật của công ty khi sử dụng các ứng dụng. Thành phần Kiểm soát ứng dụng cũng làm giảm nguy cơ lây nhiễm máy tính bằng cách hạn chế quyền truy cập vào các ứng dụng.
Việc cấu hình Kiểm soát ứng dụng bao gồm các bước sau:
Quản trị viên sẽ tạo các danh mục ứng dụng mà quản trị viên muốn quản lý. Các danh mục ứng dụng dành cho tất cả các máy tính trong mạng công ty, bất kể các nhóm quản trị. Để tạo một danh mục, bạn có thể sử dụng các tiêu chí sau: Danh mục KL (ví dụ: Browsers ), giá trị băm của tập tin, nhà cung cấp ứng dụng và các tiêu chí khác.
Quản trị viên sẽ tạo các quy tắc Kiểm soát ứng dụng trong chính sách cho nhóm quản trị. Quy tắc bao gồm các danh mục ứng dụng và trạng thái khởi động của các ứng dụng trong các danh mục này: bị chặn hoặc được phép. Quản trị viên có thể tạo nhiều quy tắc. Một ứng dụng có thể khớp tiêu chí của nhiều quy tắc. Một quy tắc chặn được ưu tiên hơn một quy tắc cho phép. Kaspersky Endpoint Security sẽ kiểm tra xem ứng dụng có khớp với quy tắc nào không mỗi khi khởi động. Kaspersky Endpoint Security sẽ so sánh tuần tự ứng dụng với tất cả các quy tắc Kiểm soát ứng dụng.
Quản trị viên sẽ chọn chế độ làm việc với các ứng dụng không có trong bất kỳ quy tắc nào (danh sách ứng dụng không được phép và được phép).
Khi người dùng cố khởi chạy một ứng dụng bị cấm, Kaspersky Endpoint Security sẽ chặn ứng dụng đó khởi chạy và sẽ hiển thị một thông báo (xem hình bên dưới).
Một chế độ thử nghiệm được cung cấp để kiểm tra cấu hình của Kiểm soát ứng dụng. Trong chế độ này, Kaspersky Endpoint Security thực hiện các hoạt động sau:

Thông báo của Kiểm soát ứng dụng
Chế độ hoạt động của Kiểm soát ứng dụng
Thành phần Kiểm soát ứng dụng hoạt động ở hai chế độ:
Chế độ này của thành phần Kiểm soát ứng dụng được bật theo mặc định.
Nếu quy tắc cho phép của thành phần Kiểm soát ứng dụng được cấu hình đầy đủ, thành phần này sẽ chặn khởi chạy tất cả các ứng dụng mới chưa được xác minh bởi quản trị viên mạng LAN, đồng thời cho phép hoạt động của hệ điều hành và của các ứng dụng được tin tưởng mà người dùng phụ thuộc để thực hiện công việc của họ.
Bạn có thể đọc các đề xuất về cấu hình Quy tắc kiểm soát ứng dụng trong chế độ danh sách được phép.
Bạn có thể cấu hình Kiểm soát ứng dụng để hoạt động ở các chế độ này bằng cả hai cách: sử dụng giao diện cục bộ của Kaspersky Endpoint Security và bằng cách sử dụng Kaspersky Security Center.
Tuy nhiên, Kaspersky Security Center cung cấp các công cụ không có sẵn trong giao diện cục bộ của Kaspersky Endpoint Security, ví dụ như các công cụ cần thiết cho các tác vụ sau:
Quy tắc kiểm soát ứng dụng được tạo trong Bảng điều khiển quản trị Kaspersky Security Center dựa trên các danh mục ứng dụng tùy chỉnh của bạn chứ không dựa trên các điều kiện bao gồm và loại trừ như trong trường hợp trong giao diện cục bộ của Kaspersky Endpoint Security.
Đây là lý do tại sao bạn nên sử dụng Kaspersky Security Center để cấu hình hoạt động của thành phần Kiểm soát ứng dụng.
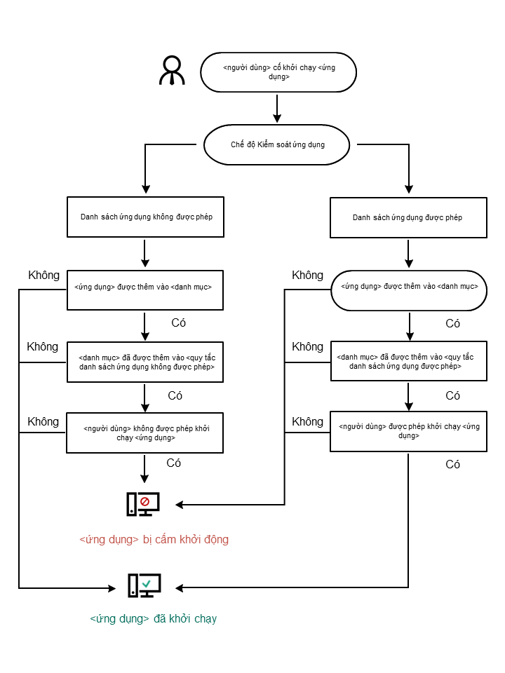
Thuật toán hoạt động của Kiểm soát ứng dụng
Kaspersky Endpoint Security sử dụng một thuật toán để đưa ra quyết định về việc khởi chạy một ứng dụng (xem hình bên dưới).

Thuật toán hoạt động của Kiểm soát ứng dụng