Die „Programmkontrolle“ verwaltet den Start von Programmen auf den Benutzercomputern. Dadurch wird ermöglicht, die Sicherheitsrichtlinie des Unternehmens bei der Verwendung von Programmen zu erfüllen. Außerdem reduziert die „Programmkontrolle“ das Risiko einer Infektion des Computers. Dazu wird der Zugriff auf Programme beschränkt.
Die „Programmkontrolle“ wird mit folgenden Schritten angepasst:
Der Administrator erstellt Kategorien für die Programme, die er verwalten möchte. Die Programmkategorien gelten unabhängig von der Administrationsgruppe für alle Computer des Unternehmensnetzwerks. Für die Kategorien können Sie beispielsweise folgende Kriterien verwenden: KL-Kategorie (z. B. Browser), Datei-Hash und Programmhersteller.
Der Administrator erstellt Regeln der „Programmkontrolle“ in der Richtlinie für die Administrationsgruppe. Eine Regel enthält Programmkategorien und einen Startstatus für die Programme aus diesen Kategorien: verboten oder erlaubt. Der Administrator kann eine Vielzahl von Regeln erstellen. Ein Programm kann die Kriterien mehrerer Regeln erfüllen. Eine Verbotsregel besitzt eine höhere Priorität als eine Erlaubnisregel. Kaspersky Endpoint Security überprüft bei jedem Programmstart, ob ein Programm mit einer Regel übereinstimmt. Kaspersky Endpoint Security vergleicht das Programm nacheinander mit allen Regeln der Programmkontrolle.
Der Administrator wählt einen Modus für die Arbeit mit den Programmen aus, die zu keiner Regel gehören: Denyliste und Allowliste.
Wenn der Benutzer versucht, ein verbotenes Programm zu starten, blockiert Kaspersky Endpoint Security den Programmstart und zeigt eine Benachrichtigung an (s. Abb. unten).
Die Einstellungen der „Programmkontrolle“ können im Testmodus überprüft werden. In diesem Modus führt Kaspersky Endpoint Security die folgenden Aktionen aus:

Benachrichtigung der „Programmkontrolle”
Modi der „Programmkontrolle”
Die Komponente „Programmkontrolle“ bietet zwei Modi:
Dieser Modus ist für die Programmkontrolle standardmäßig ausgewählt.
Wenn eine extrem genaue Erlaubnisregel für die Programmkontrolle erstellt wurde, verbietet die Komponente den Start aller neuen Programme, die noch nicht vom Administrator des lokalen Unternehmensnetzwerks überprüft wurden, gewährleistet dabei aber die Funktionsfähigkeit des Betriebssystems und der bereits untersuchten Programme, die von Benutzern für dienstliche Zwecke benötigt werden.
Beachten Sie die Tipps für die Anpassung von Regeln der Programmkontrolle im Allowlist-Modus.
Diese Modi für die Programmkontrolle können sowohl auf der lokalen Benutzeroberfläche von Kaspersky Endpoint Security als auch mithilfe von Kaspersky Security Center angepasst werden.
Allerdings verfügt Kaspersky Security Center über Tools, die auf der lokalen Benutzeroberfläche von Kaspersky Endpoint Security nicht verfügbar sind und für folgende Aufgaben dienen:
Die Regeln der Programmkontrolle, die in der Verwaltungskonsole von Kaspersky Security Center erstellt wurden, beruhen auf den von Ihnen erstellten Programmkategorien, und nicht wie in der lokalen Benutzeroberfläche von Kaspersky Endpoint Security auf ein- und ausschließenden Bedingungen.
Deshalb wird empfohlen, die Komponente „Programmkontrolle“ mithilfe von Kaspersky Security Center anzupassen.
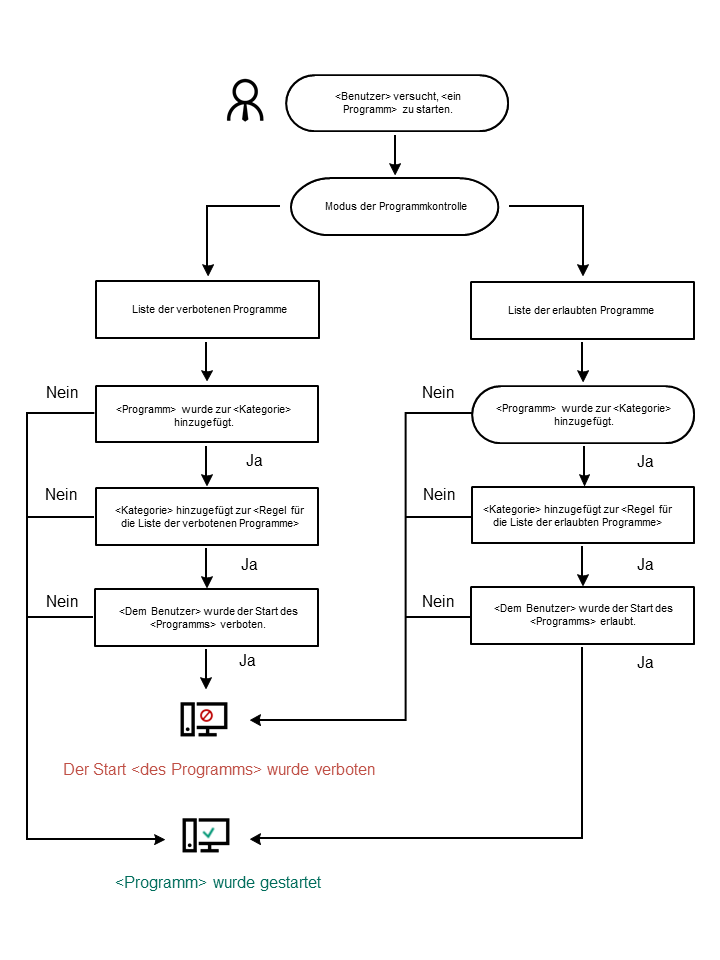
Algorithmus der „Programmkontrolle”
Kaspersky Endpoint Security verwendet einen Algorithmus, um über den Start eines Programms zu entscheiden (s. Abb. unten).

Algorithmus der „Programmkontrolle”