Alkalmazásfelügyelő

Az Alkalmazásfelügyelő kezeli az alkalmazások indítását a felhasználók számítógépén. Ez lehetővé teszi a vállalati biztonsági házirend bevezetését az alkalmazások használatára vonatkozóan. Az Alkalmazásfelügyelő emellett csökkenti a számítógép megfertőződésének kockázatát is azzal, hogy korlátozza a hozzáférést az alkalmazásokhoz.

Az Alkalmazásfelügyelő konfigurálásának lépései a következők:

  1. Alkalmazáskategóriák létrehozása.

    A rendszergazda létrehoz kategóriákat az általa kezelni kívánt alkalmazásokhoz. Az alkalmazáskategóriák a vállalati hálózat minden számítógépére vonatkoznak, függetlenül a rendszergazdai csoportoktól. Kategória létrehozása érdekében a következő feltételeket használhatja: KL kategória (például Browsers), fájlkivonat, alkalmazásforgalmazó és egyéb feltételek.

  2. Alkalmazásfelügyeleti szabályok létrehozása.

    A rendszergazda alkalmazásfelügyeleti szabályokat hoz létre a rendszergazdai csoport házirendjében. A szabályban alkalmazáskategóriák szerepelnek, és ezen kategóriák alkalmazásainak rendszerindításkori állapota lehet „letiltva” vagy „engedélyezett”.

  3. Az Alkalmazásfelügyelő módjának kiválasztása.

    A rendszergazda kiválasztja azt a módot, amelyet a szabályok egyikében sem szereplő alkalmazásokkal folytatott munka során használni kíván (alkalmazás tiltólista és engedélyezési lista).

Ha egy felhasználó megkísérli egy tiltott alkalmazás elindítását, a Kaspersky Endpoint Security blokkolja az alkalmazás elindítását, és értesítést jelenít meg (részletek az alábbi ábrán).

Elérhető a tesztelési mód, amellyel ellenőrizheti az Alkalmazásfelügyelő beállításait. Ebben a módban a Kaspersky Endpoint Security a következőt teszi:

Az Alkalmazásfelügyelő üzemmódjai

Az Alkalmazásfelügyelő összetevő két módban működhet:

Az Alkalmazásfelügyelő e módokban való működése egyaránt beállítható a Kaspersky Endpoint Security helyi felületén, illetve a Kaspersky Security Center segítségével.

A Kaspersky Security Center azonban olyan eszközöket is kínál, amelyek a Kaspersky Endpoint Security helyi felületén nem találhatók meg, köztük az alábbi feladatokhoz szükséges eszközöket:

Ezért javasoljuk az Alkalmazásfelügyelő összetevő működésének beállítását a Kaspersky Security Center segítségével.

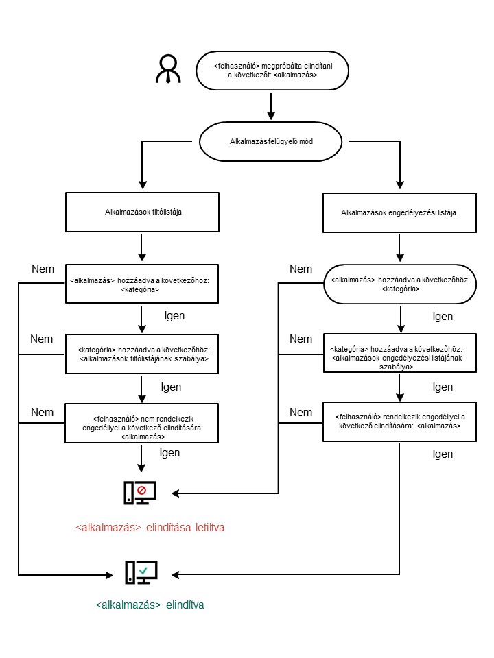
Alkalmazásfelügyelő műveleti algoritmusa

A Kaspersky Endpoint Security algoritmust használva hoz döntést egy adott alkalmazás elindításáról (részletek a lentebbi ábrán).

Alkalmazásfelügyelő műveleti algoritmusa

Az Alkalmazásfelügyelő összetevő beállításai

Paraméter

Leírás

Művelet szabályok által blokkolt alkalmazások indításakor

Szabályok alkalmazása. A Kaspersky Endpoint Security a kiválasztott módnak megfelelően kezeli az alkalmazások indítását.

Tesztszabályok. A Kaspersky Endpoint Security lehetővé teszi az Alkalmazásfelügyelő jelenlegi módjában blokkolt alkalmazás elindítását, azonban az indítás információit a jelentésben rögzíti.

Alkalmazásindítás vezérlésének módja

Az alábbi opciók közül választhat:

  • Tiltólista. Ha ez az opció van kiválasztva, az Alkalmazásfelügyelő az összes felhasználó számára engedélyezi bármely alkalmazás elindítását, kivéve, ha teljesülnek az Alkalmazásfelügyelő blokkolási szabályainak feltételei.
  • Engedélyezési lista. Ha ez az opció van kiválasztva, az Alkalmazásfelügyelő az összes felhasználó számára blokkolja bármely alkalmazás elindítását, kivéve, ha teljesülnek az Alkalmazásfelügyelő engedélyezési szabályainak feltételei.

Ha az Engedélyezési lista mód van kiválasztva, két Alkalmazásfelügyeleti szabály automatikusan létrejön:

  • Golden Image.
  • Megbízható frissítéstelepítők.

Az automatikusan létrehozott szabályok nem törölhetők, és beállításaik nem szerkeszthetők. A szabályok letilthatók és engedélyezhetők.

A DLL-modulok betöltésének figyelése

Ha a jelölőnégyzet be van jelölve, a Kaspersky Endpoint Security szabályozza a DLL modulok betöltését, ha a felhasználó alkalmazásokat próbál elindítani. A DLL modullal és az azt betöltő alkalmazással kapcsolatos információk bekerülnek a jelentésbe.

Amikor engedélyezi a DLL-modulok és illesztőprogramok betöltésének vezérlését, győződjön meg arról, hogy az Alkalmazásfelügyelő beállításaiban engedélyezve van a következő szabályok egyike: Golden Image szabály, illetve egy másik szabály, amely tartalmazza a Megbízható tanúsítványok KL-kategóriát, és gondoskodik a megbízható DLL-modulok és illesztőprogramok betöltéséről a Kaspersky Endpoint Security indítása előtt. Ha úgy engedélyezi a DLL-modulok és illesztőprogramok betöltésének vezérlését, hogy a Golden Image szabály ki van kapcsolva, az instabilitást okozhat az operációs rendszerben.

A Kaspersky Endpoint Security kizárólag a jelölőnégyzet bejelölését követően betöltött DLL modulokat és illesztőprogramokat figyeli. A jelölőnégyzet bejelölése után ajánlott a számítógép újraindítása annak érdekében, hogy az alkalmazás minden DLL-modult és illesztőprogramot figyeljen, beleértve a Kaspersky Endpoint Security indítása előtt betöltött modulokat is.

Szigorú digitális aláírás-ellenőrzés használata

Kiválaszthat egy tanúsítványt egy alkalmazásfelügyeleti szabály kiváltó feltételeként. Ha ez a jelölőnégyzet be van jelölve, a Kaspersky Endpoint Security csak a megbízható rendszertanúsítvány-tárhelytől származó tanúsítványokkal aláírt alkalmazásokra alkalmaz szabályokat. Az ilyen tanúsítvánnyal aláírt alkalmazásokat a védelmi összetevők is megbízhatónak tekintik, például a Kártevő vizsgálata feladat. Ha azonban egy másik tárolóból származó tanúsítványt ad meg egy alkalmazásfelügyeleti szabályban, a Kaspersky Endpoint Security nem alkalmaz ilyen szabályt.

Ha a jelölőnégyzet nincs bejelölve, a Kaspersky Endpoint Security szabályokat alkalmaz a Windows Megbízható főtanúsítványok tárolójából származó tanúsítvánnyal aláírt alkalmazásokra. Az ilyen alkalmazások nem részei a megbízható zónának. A védelmi összetevők figyelik az ilyen alkalmazások tevékenységét.

Alkalmazásblokkolással kapcsolatos üzenetsablonok

Üzenet a blokkolásról. Az üzenet sablonja, amely akkor jelenik meg, ha kiváltódik egy Alkalmazásfelügyeleti szabály, amely egy alkalmazás indítását blokkolja.

Üzenet a rendszergazdának. Üzenetsablon olyan üzenet írásához, amelyet a felhasználó küldhet a vállalati LAN rendszergazdájának, ha a felhasználó véleménye szerint egy alkalmazást tévedésből blokkol a rendszer. Miután a felhasználó hozzáférést kér, a Kaspersky Endpoint Security eseményt küld a Kaspersky Security Center számára: Alkalmazásindítás hozzáférésének blokkolására vonatkozó üzenet az adminisztrátornak. Az esemény leírása egy üzenetet tartalmaz a rendszergazdának behelyettesített változókkal. Ezeket az eseményeket a Kaspersky Security Center konzolján tekintheti meg az előre meghatározott User requests eseményválasztással. Ha a vállalatnál nincs telepítve a Kaspersky Security Center, vagy nincs kapcsolat a Felügyeleti kiszolgálóval, az alkalmazás üzenetet küld a rendszergazdának a megadott e-mail-címre.

Lásd: Az alkalmazás helyi felületről történő kezelése

Az Alkalmazásfelügyelő funkciónak korlátozásai

Az Alkalmazásfelügyelő engedélyezése és letiltása

Alkalmazásfelügyeleti szabályok kezelése

Az Alkalmazásfelügyeleti szabályok tesztelése

Az Alkalmazásfelügyelő módjának kiválasztása

Fájlok vagy mappák névmaszkjainak létrehozási szabályai

Az Alkalmazásfelügyelő üzenetsablonjainak szerkesztése

Oldal tetejére