Jelszóvédelem

Egy-egy számítógépet több, a számítógéphez különböző méretékben értő felhasználó is használhat. Ha a felhasználók korlátlanul hozzáférhetnek a Kaspersky Endpoint Security alkalmazáshoz és beállításaihoz, csökkenhet a számítógép védelmének általános szintje. A Jelszóvédelemmel korlátozhatja a felhasználók Kaspersky Endpoint Security-hez történő hozzáférését, a megadott jogosultságok alapján (például, jogosultság az alkalmazásból való kilépéshez).

Ha a felhasználónak, aki elindította a Windows munkamenetet, (munkamenet felhasználó) jogosultsága van a művelet végrehajtására, akkor a Kaspersky Endpoint Security nem kér felhasználónevet és jelszót vagy ideiglenes jelszót. A felhasználó hozzáférést kap a Kaspersky Endpoint Security alkalmazáshoz, a kapott jogosultságok alapján.

Ha a munkamenet-felhasználónak nincs jogosultsága a művelet végrehajtására, akkor a következő módokon kaphat elérést az alkalmazáshoz:

Ha a felhasználó jelszóval védett tevékenységet végez el, a Kaspersky Endpoint Security kéri a felhasználótól a felhasználónevet, jelszót vagy az átmeneti jelszót (lásd a korábbi ábrát).

A jelszóbeviteli ablakban csak az ALT+SHIFT billentyűkombináció használatával válthat nyelvet. Más gyorsgombok használata nem működik a nyelvváltásnál – még akkor sem, ha azok az operációs rendszerben vannak konfigurálva.

Az ablak mezőket tartalmaz a felhasználónév és jelszó megadásához. A felhasználó kiválaszthat egy időszakot, amely alatt az alkalmazás nem kér jelszót.

Kaspersky Endpoint Security elérési jelszó kérése

Felhasználónév és jelszó

A Kaspersky Endpoint Security eléréséhez meg kell adnia a fiók bejelentkezési adatait. A jelszóvédelem a következő fiókokat támogatja:

Ideiglenes jelszó

Az ideiglenes jelszó használható arra, hogy átmeneti elérést adjon a Kaspersky Endpoint Security-hez egy olyan egyéni számítógépnek, ami a vállalati hálózaton kívül található. A Rendszergazda létrehoz egy ideiglenes jelszót az egyéni számítógép számára a Kaspersky Security Center számítógépes tulajdonságaiban. A Rendszergazda kiválasztja a tevékenységeket, amiket védeni fog az ideiglenes jelszó, majd megadja az ideiglenes jelszó érvényességi idejét.

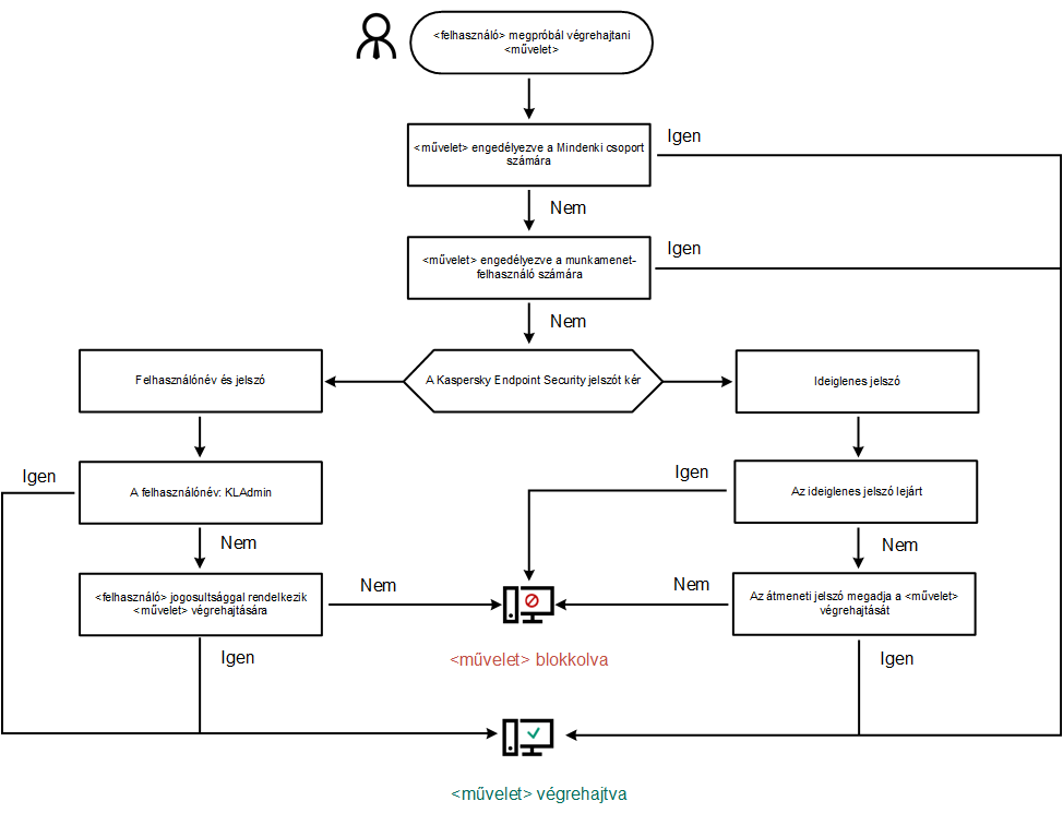
Jelszóvédelem működési algoritmus

A Kaspersky Endpoint Security a következő algoritmus alapján dönti el, hogy engedélyezze vagy letiltsa a jelszóval védett tevékenységet (lásd az alábbi ábrán).

Jelszóvédelem működési algoritmus

Ebben a részben

Jelszóvédelem engedélyezése

Jogosultságok megadása egyéni felhasználóknak vagy csoportoknak

Ideiglenes jelszó használata a jogosultságok megadásához

A Jelszóvédelem jogosultságok speciális szempontjai

A KLAdmin jelszó visszaállítása

Oldal tetejére