Bilgisayar okuryazarlığı düzeyi farklı kullanıcılar aynı bilgisayarı kullanabilir. Kaspersky Endpoint Security’ye ve ayarlarına sınırsız erişiminiz varsa bilgisayar korumasının genel düzeyi düşebilir. Parola koruması, kullanıcıların Kaspersky Endpoint Security'ye erişimlerini kendilerine verilen izinler kapsamında (uygulamadan çıkma izni gibi) kısıtlamanızı sağlar.
Windows oturumunu başlatan kullanıcı (oturum kullanıcısı) eylemi gerçekleştirme iznine sahipse, Kaspersky Endpoint Security kullanıcı adı ve parola ya da bir geçici parola istemez. Kullanıcı, Kaspersky Endpoint Security erişimini verilen izinlere uygun olarak alır.
Oturum kullanıcısının bir eylemi gerçekleştirmek için izni yoksa, kullanıcı uygulamaya erişimi şu yollarla elde edebilir:
Bu yöntem, günlük işlemler için uygundur. Parola korumalı bir eylemi gerçekleştirmek için gerekli izne sahip etki alanı hesabınızın bilgilerini girmeniz gerekir. Bu durumda bilgisayar o etki alanında olmalıdır. Bilgisayar etki alanında değilse, KLAdmin hesabını kullanabilirsiniz.
Bu yöntem, kurumsal ağ dışındaki kullanıcıların engellenen eylemleri gerçekleştirebilmeleri (uygulamadan çıkmak gibi) amacıyla geçici izinler vermek için uygundur. Geçici parolanın süresi dolarsa veya oturum kapanırsa Kaspersky Endpoint Security, ayarları önceki değerlerine geri getirir.
Kullanıcı, parola korumalı bir eylem gerçekleştirmeye çalıştığında Kaspersky Endpoint Security, kullanıcıdan kullanıcı adı ve parolasını veya geçici parolayı girmesini ister (aşağıdaki resme bakın).
Parola girişi penceresinde, dilleri sadece ALT+SHIFT tuşlarına basarak değiştirebilirsiniz. Başka kısayollar, işletim sisteminde yapılandırılmış olsalar bile, dil değiştirmek için kullanılamaz.

Kaspersky Endpoint Security erişimi parola istemi
Kullanıcı adı ve parola
Kaspersky Endpoint Security'ye erişmek için etki alanı hesabınızın bilgilerini girmeniz gerekir. Parola koruması aşağıdaki hesaplarda desteklenir:
Geçici parola
Kurumsal ağın dışındaki bir bilgisayar için Kaspersky Endpoint Security'ye geçici erişim vermek amacıyla geçici bir parola kullanılabilir. Yönetici, Kaspersky Security Center'daki bilgisayar özelliklerinde ayrı bir bilgisayar için geçici bir parola oluşturur. Yönetici, geçici parola ile koruma altına alınacak eylemleri seçer ve geçici parolanın geçerlilik dönemini belirler.
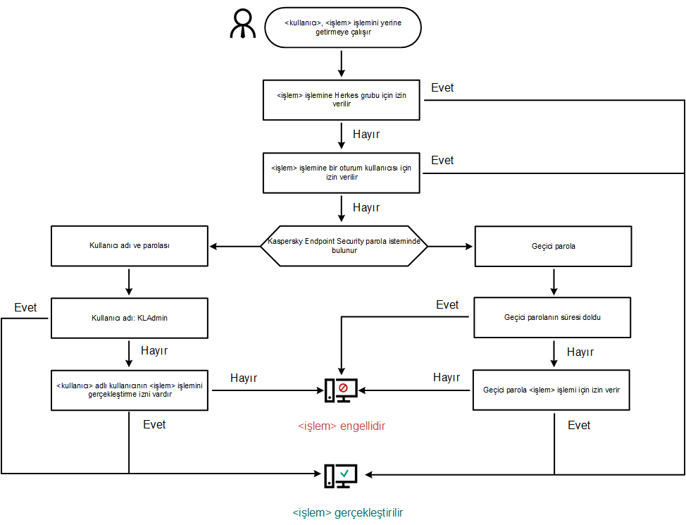
Parola korumasının çalışma algoritması
Kaspersky Endpoint Security, parola korumalı bir eyleme izin verilip verilmeyeceğini aşağıdaki algoritmaya (aşağıdaki şekle bakın) göre belirler.

Parola korumasının çalışma algoritması