Kiểm soát thiết bị quản lý quyền truy cập của người dùng đến các thiết bị được cài đặt trên máy tính hoặc kết nối với máy tính (ví dụ, ổ cứng, camera, hoặc mô-đun Wi-Fi). Việc này cho phép bạn bảo vệ máy tính khỏi bị nhiễm độc khi các thiết bị đó được kết nối, và ngăn thất thoát hoặc rò rỉ dữ liệu.
Nếu thành phần Kiểm soát thiết bị được bật, ứng dụng sẽ chuyển tiếp thông tin về các thiết bị được kết nối tới Kaspersky Security Center. Bạn có thể xem danh sách các thiết bị được kết nối trong Kaspersky Security Center, trong thư mục Advanced → Repositories → Hardware.
Các cấp truy cập thiết bị
Kiểm soát thiết bị kiểm soát quyền truy cập ở các cấp độ sau:
Bạn có thể cấu hình quyền truy cập thiết bị như sau:
Bạn có thể cấu hình quyền truy cập thiết bị như sau:
Bạn có thể bổ sung các thiết bị được tin tưởng dựa trên dữ liệu sau:
SCSI\CDROM&VEN_NECVMWAR&PROD_VMWARE_SATA_CD00\5&354AE4D7&0&000000. Thêm thiết bị theo ID là một cách thuận tiện nếu bạn muốn thêm một số thiết bị cụ thể.VID_1234&PID_5678. Thêm thiết bị theo model là cách thuận tiện nếu bạn sử dụng các thiết bị thuộc một model nhất định trong tổ chức của mình. Bằng cách này, bạn có thể thêm tất cả các thiết bị thuộc model này.* sẽ thay thế bất kỳ bộ ký tự nào. Kaspersky Endpoint Security không hỗ trợ ký tự ? khi nhập tên đại diện. Ví dụ: WDC_C*.* sẽ thay thế bất kỳ bộ ký tự nào. Kaspersky Endpoint Security không hỗ trợ ký tự ? khi nhập tên đại diện. Ví dụ: VID_05AC&PID_*.Kiểm soát thiết bị điều chỉnh quyền truy cập của người dùng đến các thiết bị thông qua các quy tắc truy cập. Kiểm soát thiết bị cũng cho phép bạn lưu các sự kiện kết nối/ngắt kết nối thiết bị. Để lưu các sự kiện, bạn cần cấu hình việc đăng ký sự kiện trong một chính sách.
Nếu quyền truy cập một thiết bị tùy thuộc vào bus kết nối (trạng thái
), Kaspersky Endpoint Security sẽ không lưu các sự kiện kết nối/ngắt kết nối thiết bị. Để cho phép Kaspersky Endpoint Security lưu các sự kiện kết nối/ngắt kết nối thiết bị, hãy cho phép truy cập đến loại thiết bị tương ứng (trạng thái
) hoặc thêm thiết bị vào danh sách tin tưởng.
Khi một thiết bị bị chặn bởi Kiểm soát thiết bị được kết nối đến máy tính, Kaspersky Endpoint Security sẽ chặn quyền truy cập và hiển thị một thông báo (xem hình dưới đây).

Thông báo Kiểm soát thiết bị
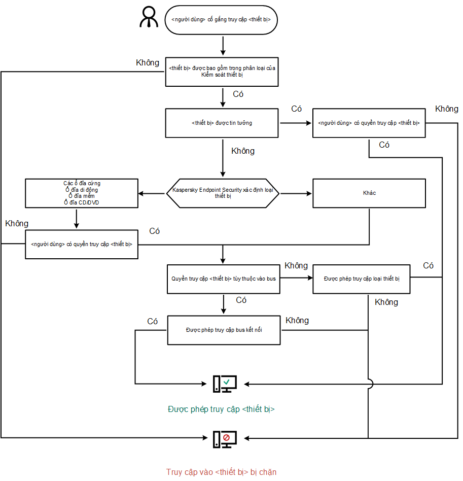
Thuật toán vận hành Kiểm soát thiết bị
Kaspersky Endpoint Security sẽ đưa ra quyết định về việc cho phép truy cập đến một thiết bị hay không, sau khi người dùng kết nối thiết bị đến máy tính (xem hình bên dưới).

Thuật toán vận hành Kiểm soát thiết bị
Nếu một thiết bị được kết nối và được cho phép truy cập, bạn có thể chỉnh sửa quy tắc truy cập và chặn quyền truy cập. Trong trường hợp này, lần tới, khi có người cố truy cập thiết bị (như xem cây thư mục hoặc thực hiện hoạt động đọc hay ghi) thì Kaspersky Endpoint Security sẽ chặn quyền truy cập. Một thiết bị không có hệ thống tập tin sẽ chỉ bị chặn ở lần tiếp theo thiết bị này được kết nối.
Nếu một người dùng của máy tính có cài đặt Kaspersky Endpoint Security phải yêu cầu truy cập đến một thiết bị mà người dùng đó tin là đã bị chặn do nhầm lẫn, hãy gửi cho người dùng đó hướng dẫn yêu cầu truy cập.