Součást Kontrola aplikací řídí spouštění aplikací v počítačích uživatelů. Tím vám umožňuje implementovat podnikové zásady zabezpečení při používání aplikací. Součást Kontrola aplikací také snižuje riziko počítačové infekce omezením přístupu k aplikacím.
Konfigurace součásti Kontrola aplikací se skládá z následujících kroků:
Správce vytvoří kategorie aplikací, které chce spravovat. Kategorie aplikací jsou určeny pro všechny počítače v podnikové síti bez ohledu na skupiny pro správu. Chcete-li vytvořit kategorii, můžete použít následující kritéria: Kategorie KL (například Prohlížeče), hodnota hash souboru, dodavatel aplikace a další kritéria.
Správce vytvoří pravidla součástí Kontrola aplikací v zásadách pro skupinu správy. Pravidlo zahrnuje kategorie aplikace a stav spouštění aplikací z těchto kategorií: blokované nebo povolené. Správce může vytvořit mnoho pravidel. Jedna aplikace může splňovat kritéria více pravidel. Priorita pravidla blokování je vyšší než priorita pravidla povolení. Kaspersky Endpoint Security při každém spuštění zkontroluje, zda aplikace splňuje pravidlo. Aplikace Kaspersky Endpoint Security postupně porovnává aplikaci se všemi pravidly součásti Kontrola aplikací.
Správce vybere režim pro práci s aplikacemi, které nejsou zahrnuty v žádném z pravidel (seznam blokovaných aplikací nebo seznam povolených aplikací).
Pokud se uživatel pokusí spustit zakázanou aplikaci, aplikace Kaspersky Endpoint Security její spuštění zablokuje a zobrazí upozornění (viz obrázek níže).
K dispozici je testovací režim pro kontrolu konfigurace součásti Kontrola aplikací. V tomto režimu aplikace Kaspersky Endpoint Security provádí následující akce:

Upozornění součásti Kontrola aplikací
Režimy operace součásti Kontrola aplikací
Součást Kontrola aplikací funguje ve dvou režimech:
Tento režim je ve výchozím nastavení povolen.
Pokud jsou pravidla povolených aplikací součástí Kontrola aplikací plně nakonfigurována, tato součást blokuje spouštění všech nových aplikací, které nebyly ověřeny správcem LAN, a zároveň umožňuje fungování operačního systému a důvěryhodných aplikací, které uživatelé potřebují pro práci.
Můžete si přečíst doporučení ohledně konfigurace pravidel součásti Kontrola aplikací v režimu povolených aplikací.
Součást Kontrola aplikací lze nakonfigurovat tak, aby v těchto režimech fungovala jak pomocí místního rozhraní aplikace Kaspersky Endpoint Security, tak pomocí aplikace Kaspersky Security Center.
Aplikace Kaspersky Security Center však nabízí nástroje, které nejsou dostupné v místním rozhraní aplikace Kaspersky Endpoint Security, jako jsou například nástroje potřebné pro následující úkoly:
Pravidla součásti Kontrola aplikací vytvořená v konzole pro správu aplikace Kaspersky Security Center jsou založena na vašich vlastních kategoriích aplikací, nikoli na podmínkách zahrnutí a vyloučení, jako je tomu v místním rozhraní aplikace Kaspersky Endpoint Security.
Z tohoto důvodu se doporučuje používat aplikaci Kaspersky Security Center ke konfiguraci provozu součásti Kontrola aplikací.
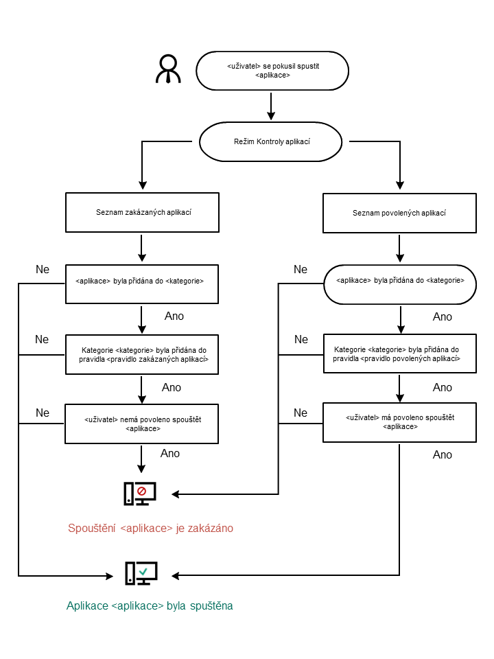
Algoritmus činnosti součásti Kontrola aplikací
Aplikace Kaspersky Endpoint Security používá k rozhodnutí o spuštění aplikace algoritmus (viz obrázek níže).

Algoritmus činnosti součásti Kontrola aplikací