Programmkontrolle

Die „Programmkontrolle“ verwaltet den Start von Programmen auf den Benutzercomputern. Dadurch wird ermöglicht, die Sicherheitsrichtlinie des Unternehmens bei der Verwendung von Programmen zu erfüllen. Außerdem reduziert die „Programmkontrolle“ das Risiko einer Infektion des Computers. Dazu wird der Zugriff auf Programme beschränkt.

Die „Programmkontrolle“ wird mit folgenden Schritten angepasst:

  1. Programmkategorien erstellen

    Der Administrator erstellt Kategorien für die Programme, die er verwalten möchte. Die Programmkategorien gelten unabhängig von der Administrationsgruppe für alle Computer des Unternehmensnetzwerks. Um eine Kategorie zu erstellen, können Sie beispielsweise folgende Kriterien verwenden: KL-Kategorie (z. B. Browser), Datei-Hash und Programmhersteller.

  2. Programmkontrolle-Regeln erstellen.

    Der Administrator erstellt Regeln der „Programmkontrolle“ in der Richtlinie für die Administrationsgruppe. Eine Regel enthält Programmkategorien und einen Startstatus für die Programme aus diesen Kategorien: verboten oder erlaubt. Der Administrator kann eine Vielzahl von Regeln erstellen. Ein Programm kann die Kriterien mehrerer Regeln erfüllen. Eine Verbotsregel besitzt eine höhere Priorität als eine Erlaubnisregel. Kaspersky Endpoint Security überprüft bei jedem Programmstart, ob ein Programm mit einer Regel übereinstimmt. Kaspersky Endpoint Security vergleicht das Programm nacheinander mit allen Regeln der Programmkontrolle.

  3. Modus der „Programmkontrolle“ auswählen.

    Der Administrator wählt einen Modus für die Arbeit mit den Programmen aus, die zu keiner Regel gehören: Denyliste und Allowliste.

Wenn der Benutzer versucht, ein verbotenes Programm zu starten, blockiert Kaspersky Endpoint Security den Programmstart und zeigt eine Benachrichtigung an (s. Abb. unten).

Die Einstellungen der „Programmkontrolle“ können im Testmodus überprüft werden. In diesem Modus führt Kaspersky Endpoint Security die folgenden Aktionen aus:

Modi der „Programmkontrolle”

Die Komponente „Programmkontrolle“ bietet zwei Modi:

Diese Modi für die Programmkontrolle können sowohl auf der lokalen Benutzeroberfläche von Kaspersky Endpoint Security als auch mithilfe von Kaspersky Security Center angepasst werden.

Allerdings verfügt Kaspersky Security Center über Tools, die auf der lokalen Benutzeroberfläche von Kaspersky Endpoint Security nicht verfügbar sind und für folgende Aufgaben dienen:

Deshalb wird empfohlen, die Komponente „Programmkontrolle“ mithilfe von Kaspersky Security Center anzupassen.

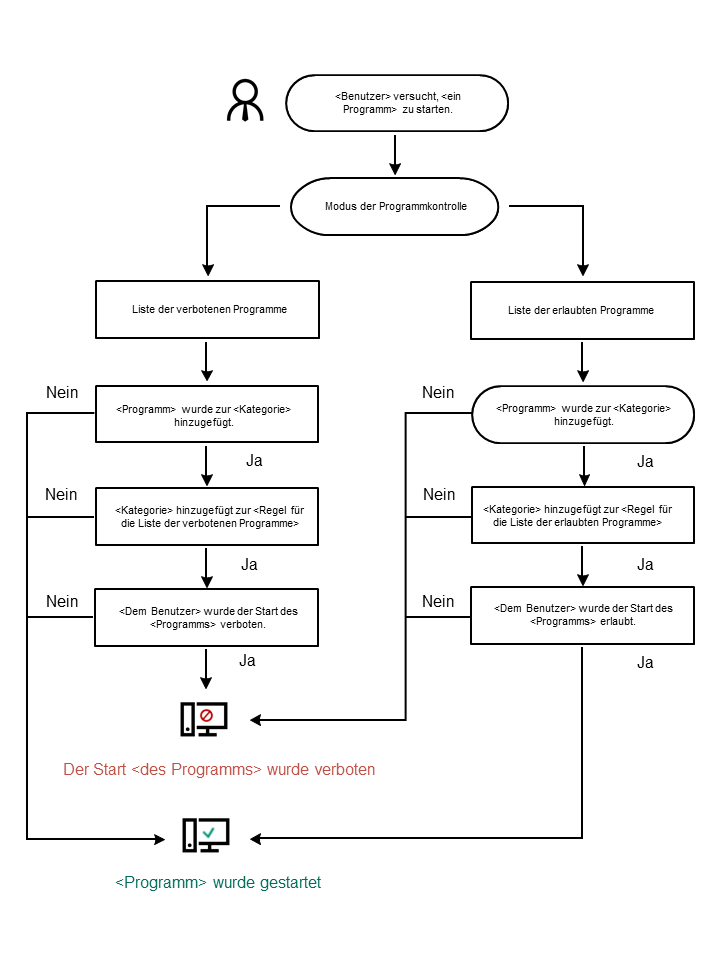
Algorithmus der „Programmkontrolle”

Kaspersky Endpoint Security verwendet einen Algorithmus, um über den Start eines Programms zu entscheiden (s. Abb. unten).

Algorithmus der „Programmkontrolle”

In diesem Abschnitt

Funktionelle Beschränkungen der Programmkontrolle

Empfang von Informationen über die Programme, die auf Benutzercomputern installiert sind

So aktivieren Sie den Modus „Blockierte Programme“

Programmkontrolle auf Basis eines Baseline-Computers

Regeln der Programmkontrolle verwalten

Regeln der Programmkontrolle testen

Aktivitätsmonitor für Programme

Regeln für das Erstellen von Masken für Datei- oder Ordnernamen

Meldungsvorlagen für die Programmkontrolle ändern

Bewährte Praktiken für die Implementierung einer Liste zulässiger Programme

Nach oben