Password protection

Multiple users with different levels of computer literacy can share a computer. If users have unrestricted access to Kaspersky Endpoint Security and its settings, the overall level of computer protection may be reduced. Password protection lets you restrict users' access to Kaspersky Endpoint Security according to the permissions granted to them (for example, permission to exit the application).

If the user that started the Windows session (session user) has the permission to perform the action, Kaspersky Endpoint Security does not request the user name and password or a temporary password. The user receives access to Kaspersky Endpoint Security in accordance with the granted permissions.

If a session user does not have the permission to perform an action, the user can obtain access to the application in the following ways:

When a user attempts to perform a password-protected action, Kaspersky Endpoint Security prompts the user for the user name and password or temporary password (see the figure below).

In the password entry window, you can switch languages only by pressing ALT+SHIFT. Using other shortcuts, even if they are configured in the operating system, do not work for switching languages.

The window contains fields for entering the user name and password. The user can select a time period, during which the application does not prompt for password.

Kaspersky Endpoint Security access password prompt

User name and password

To access Kaspersky Endpoint Security, you should enter account credentials. Password protection supports the following accounts:

Temporary password

A temporary password can be used to grant temporary access to Kaspersky Endpoint Security for an individual computer outside of the corporate network. The Administrator generates a temporary password for an individual computer in the computer properties in Kaspersky Security Center. The Administrator selects the actions that will be protected with the temporary password, and specifies the temporary password's validity period.

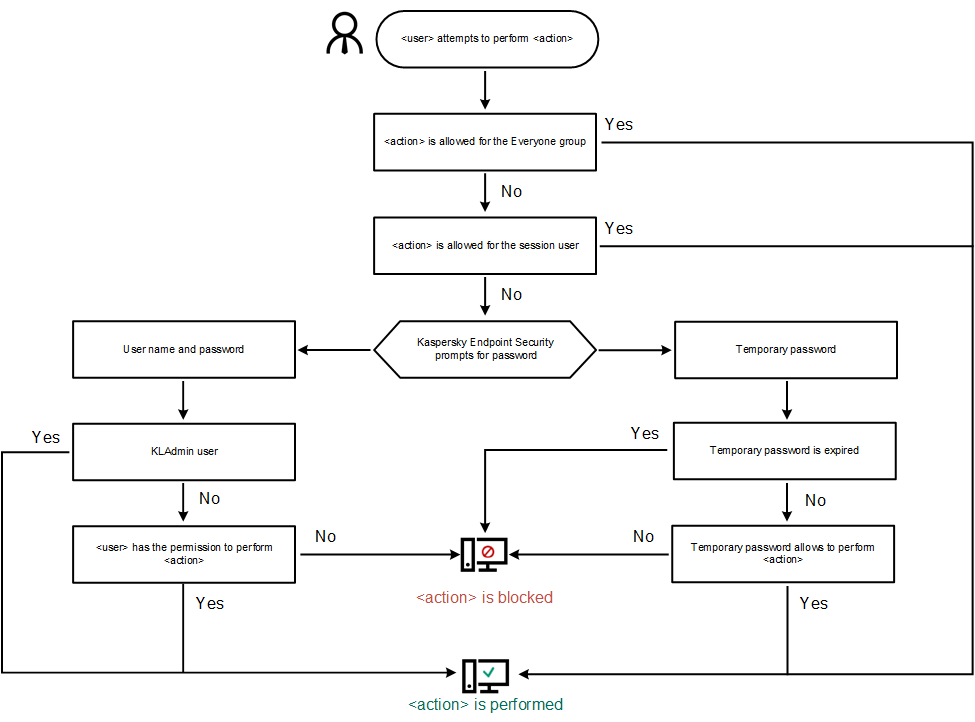
Password protection operating algorithm

Kaspersky Endpoint Security decides whether to allow or block a password-protected action based on the following algorithm (see the figure below).

Password protection operating algorithm

In this section

Enabling Password protection

Granting permissions to individual users or groups

Using a temporary password to grant permissions

Revoking temporary password

Special aspects of Password protection permissions

Resetting the KLAdmin password

Page top