Защита паролем

Компьютер могут использовать несколько пользователей с разным уровнем компьютерной грамотности. Неограниченный доступ пользователей к Kaspersky Endpoint Security и его параметрам может привести к снижению уровня безопасности компьютера в целом. Защита паролем позволяет ограничить доступ пользователей к Kaspersky Endpoint Security в соответствии с предоставленными разрешениями (например, разрешение на завершение работы приложения).

Если пользователь, который запустил сессию Windows, (сессионный пользователь) имеет разрешение на выполнение действия, Kaspersky Endpoint Security не запрашивает имя пользователя и пароль или временный пароль. Пользователь получает доступ к Kaspersky Endpoint Security в соответствии с предоставленными разрешениями.

Если у сессионного пользователя отсутствует разрешение на выполнение действия, пользователь может получить доступ к приложению следующими способами:

При попытке пользователя выполнить действие, защищенное паролем, Kaspersky Endpoint Security предложит пользователю ввести имя пользователя и пароль или временный пароль (см. рис. ниже).

В окне ввода пароля язык ввода можно поменять только с помощью одновременного нажатия клавиш ALT+SHIFT. При использовании других комбинаций клавиш, даже если они установлены в операционной системе, смена языка ввода не происходит.

Окно подтверждения действий пользователя. Пользователь может выбрать срок сессии, когда приложение не запрашивает пароль.

Запрос пароля для доступа к Kaspersky Endpoint Security

Имя пользователя и пароль

Для доступа к Kaspersky Endpoint Security необходимо ввести данные учетной записи. Защита паролем поддерживает работу со следующими учетными записями:

Временный пароль

Временный пароль позволяет предоставить временный доступ к Kaspersky Endpoint Security для отдельного компьютера вне корпоративной сети. Администратор создает временный пароль для отдельного компьютера в Kaspersky Security Center в свойствах компьютера пользователя. Администратор выбирает действия, на которые будет распространяться временный пароль, и срок действия временного пароля.

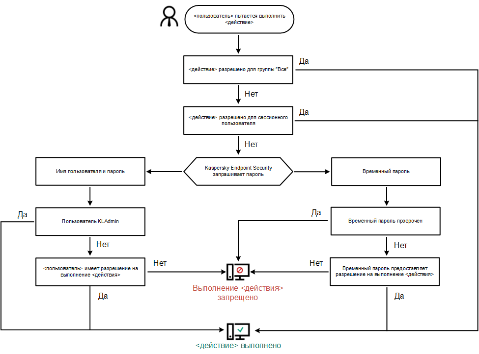
Алгоритм работы Защиты паролем

Kaspersky Endpoint Security принимает решение о выполнении действия, защищенного паролем, по следующему алгоритму (см. рис. ниже).

Алгоритм работы Защиты паролем

В этом разделе

Включение Защиты паролем

Предоставление разрешений для отдельных пользователей или групп

Использование временного пароля для предоставления разрешений

Отзыв временного пароля

Особенности разрешений Защиты паролем

Сброс пароля KLAdmin

В начало