Proteção por password

Um computador pode ser partilhado por vários utilizadores com diferentes níveis de conhecimento informático. Se os utilizadores tiverem acesso ilimitado ao Kaspersky Endpoint Security e às suas definições, o nível global de proteção do computador poderá ser reduzido. A proteção por password permite restringir o acesso dos utilizadores ao Kaspersky Endpoint Security de acordo com as permissões que lhes são concedidas (por exemplo, permissão para sair da aplicação).

Se o utilizador que iniciou a sessão do Windows (utilizador da sessão) tiver permissão para executar a ação, o Kaspersky Endpoint Security não solicitará o nome de utilizador, a password ou uma password temporária. O utilizador recebe acesso ao Kaspersky Endpoint Security de acordo com as permissões concedidas.

Se um utilizador da sessão não tiver permissão para executar uma ação, poderá obter acesso à aplicação das seguintes formas:

Quando um utilizador tenta executar uma ação protegida por password, o Kaspersky Endpoint Security solicita ao utilizador o nome de utilizador e a password ou password temporária (veja a figura abaixo).

Na janela de entrada de password, pode alternar os idiomas ao pressionar ALT+SHIFT. A utilização de outros atalhos não funciona para a troca de idiomas, mesmo que tenham sido configurados no sistema operativo.

A janela contém campos para inserir o nome de utilizador e password. O utilizador pode selecionar um período durante o qual a aplicação não pede a password.

Pedido de password de acesso do Kaspersky Endpoint Security

Utilizador e password

Para aceder ao Kaspersky Endpoint Security, deve introduzir as credenciais da conta. A proteção por password suporta as seguintes contas:

Password temporária

Uma password temporária pode ser usada para conceder acesso temporário ao Kaspersky Endpoint Security para um computador individual fora da rede corporativa. O Administrador gera uma password temporária para um computador individual nas propriedades do computador no Kaspersky Security Center. O Administrador seleciona as ações que serão protegidas com a password temporária e especifica o período de validade da password temporária.

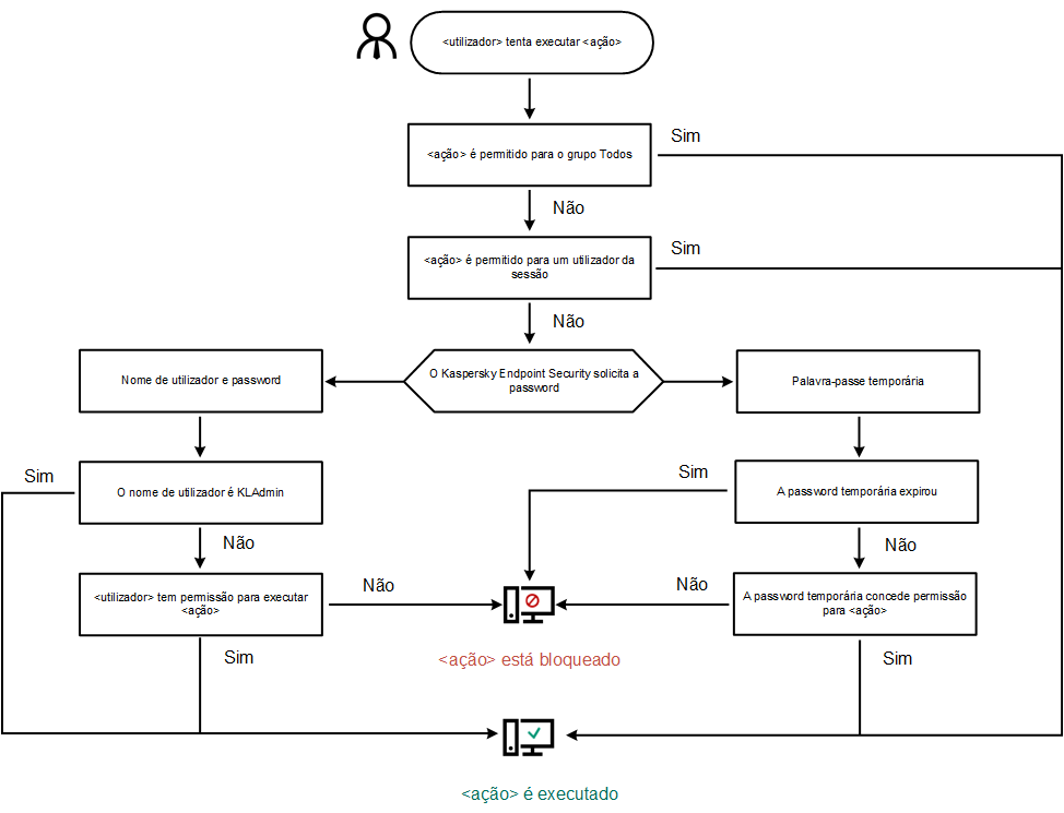
Algoritmo operacional de proteção por password

O Kaspersky Endpoint Security decide se permite ou bloqueia uma ação protegida por password com base no seguinte algoritmo (veja a figura abaixo).

Algoritmo operacional de proteção por password

Nesta secção

Ativar proteção por password

Conceder permissões a utilizadores ou grupos individuais

Usar uma password temporária para conceder permissões

Aspetos especiais de permissões de proteção por password

Redefinir a password do KLAdmin

Topo da página