如果您的帳戶具有一般功能:使用者權限功能區域中的修改物件 ACL 權限,並且您透過雙步驟驗證進行了身分驗證,則可以為管理伺服器的所有使用者啟用雙步驟驗證。
若要為多個使用者啟用或停用雙步驟驗證,請執行以下操作:
管理伺服器內容視窗將開啟。

對所有使用者啟用雙步驟驗證

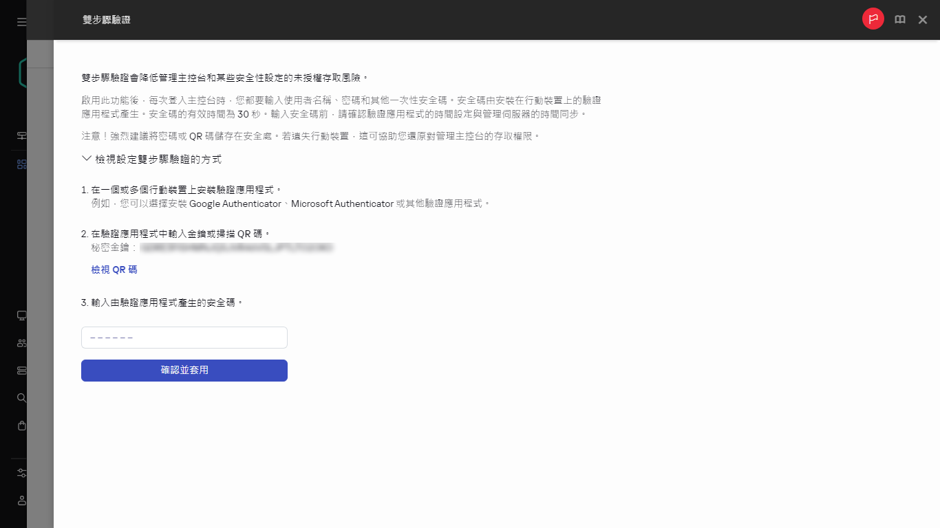
為身分驗證器應用程式產生 QR 代碼

身分驗證器應用程式的 QR 代碼
您也可在身份驗證器應用程式中手動輸入秘密金鑰。

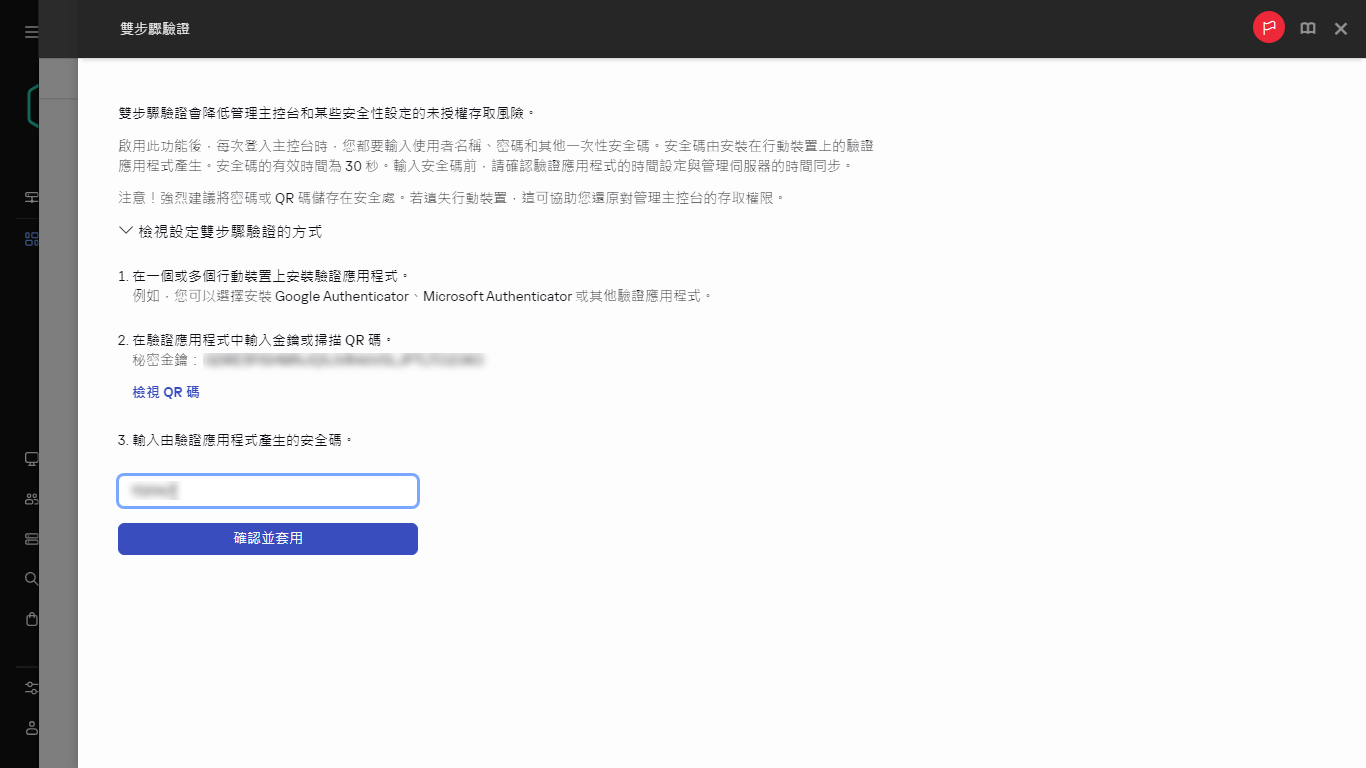
輸入來自身分驗證器應用程式的安全碼
為所有使用者啟用了雙步驟驗證。從現在開始,除了其帳戶不包括在雙步驟驗證中的使用者之外,管理伺服器的使用者(包括在啟用此選項後新增的使用者)都必須為其帳戶設定雙步驟驗證。