如果管理服务器可以访问 Internet,则可以从 Kaspersky Web 服务器创建 Kaspersky 应用程序的安装包。
要下载并创建 Kaspersky 应用程序的安装包:
您可以在屏幕通知列表中查看关于 Kaspersky 应用程序的新安装包的通知。如果有关于新安装包的通知,您可以点击通知旁边的链接并转到可用安装包列表。
此时会显示管理服务器上可用的安装包的列表。

安装包列表
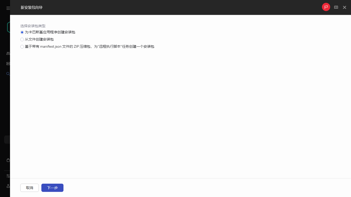
新安装包向导启动。使用“下一步”按钮进行向导。

选择安装包类型
将显示 Kaspersky Web 服务器上的可用安装包列表。该列表仅包含与当前版本的 Kaspersky Security Center Linux 兼容的应用程序的安装包。

可用安装包列表
带有安装包信息的窗口打开。
如果符合适用的法律法规,您可以下载并使用包含实施强加密的加密工具的安装包。要下载可满足组织需求的有效 Kaspersky Endpoint Security for Windows 安装包,请参考组织的客户端设备所在国家/地区的法律。

下载安装包
如果分发包无法转换为安装包,将显示“下载分发包”按钮而不是“下载并创建安装包”。
下载安装包到管理服务器开始。您可以关闭向导窗口。在这种情况下,下载过程将在后台模式下继续。您可以跟踪安装包的下载状态以及在包状态列中过滤和排序状态。
如果下载过程停止并且下载状态切换为“接受 EULA,则单击安装包名称,然后继续执行说明的第 6 步。默认情况下,状态为进行中和接受 EULA的安装包会放在列表的开头。
如果所选分发包中包含的数据大小超过当前限制,将显示错误消息。您可以更改限制值,然后继续创建安装包。

下载安装包
在您接受 EULA 后,下载继续。如果您单击“拒绝”,下载将停止。

接受 EULA
所选安装包将下载到管理服务器共享文件夹及 Packages 子文件夹。下载后,安装包出现在安装包列表。

安装包列表