Схема развертывания на нескольких узлах
На рисунке ниже приведена схема развертывания приложения Open Single Management Platform на нескольких узлах.

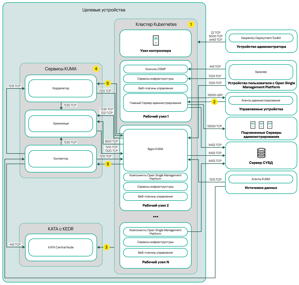
Схема развертывания Open Single Management Platform на нескольких узлах
Схема развертывания Open Single Management Platform на нескольких узлах включает следующие основные компоненты:
- Устройство администратора. На этом устройстве администратор использует Kaspersky Deployment Toolkit для развертывания и управления кластером Kubernetes и Open Single Management Platform. Устройство администратора не входит в кластер Kubernetes.
- Кластер Kubernetes. Кластер Kubernetes включает узел контроллера (также называемый управляющим узлом во время процедуры развертывания) и как минимум три рабочих узла. Количество управляющих и рабочих узлов может быть разным. На схеме распределение компонентов Open Single Management Platform по рабочим узлам показано в качестве примера. Фактическое распределение компонентов может отличаться.
- Сервер СУБД. Для корректной работы компонентов Open Single Management Platform необходим сервер с установленной системой управления базами данных. Администратор устанавливает СУБД вручную на отдельные серверы вне кластера Kubernetes.
- Устройства с сервисами KUMA. Сервисы KUMA (коллекторы, корреляторы и хранилища) устанавливаются на устройства, расположенные вне кластера Kubernetes. Количество целевых устройств для сервисов KUMA может отличаться.
- KATA с KEDR. Kaspersky Anti Targeted Attack Platform с функциональным блоком Kaspersky Endpoint Detection and Response. Подробную информацию о сценариях развертывания KATA см. в документации KATA.
- Устройство пользователя с Open Single Management Platform. Пользовательское устройство, которое используется для входа в Консоль OSMP или Консоль KUMA.
- Подчиненные Серверы администрирования (необязательно). Подчиненные Серверы администрирования используются для создания иерархии Серверов.
- Управляемые устройства. Клиентские устройства защищены Open Single Management Platform. На каждом управляемом устройстве установлен Агент администрирования.
Порты
На схеме не отображены все порты, необходимые для успешного развертывания. Полный список портов приведен в разделе Порты, используемые Open Single Management Platform.
Условные обозначения схемы:
На схеме не показано взаимодействие внутри кластера Kubernetes между узлами и между компонентами Open Single Management Platform. Подробнее см. в разделе Порты, используемые Open Single Management Platform.
Список портов, которые необходимо открыть на управляемых устройствах, приведен в разделе Порты, используемые Open Single Management Platform.
Подробнее об интеграции с KATA, включая функциональный блок KEDR, см. в разделе Интеграция с KATA/KEDR.
На схеме сервисы KUMA развернуты по схеме развертывания на нескольких узлах. Количество целевых устройств для сервисов KUMA может отличаться. Список открываемых портов зависит от выбранной схемы развертывания. Полный список портов приведен в разделе Порты, используемые Open Single Management Platform.
TCP-порт 7221 и другие порты для установки служб. Вы указываете эти порты как значение для --api.point <port>.
В начало