Kennwortschutz

Es kann sein, dass ein Computer von mehreren Benutzern verwendet wird, deren Fertigkeiten im Umgang mit Computern sich unterscheiden. Der uneingeschränkte Zugriff der Benutzer auf Kaspersky Endpoint Security und dessen Einstellungen kann das Sicherheitsniveau des Computers insgesamt beeinträchtigen. Mit dem Kennwortschutz können Sie den Benutzerzugriff auf Kaspersky Endpoint Security gemäß den gewährten Berechtigungen beschränken (z. B. die Berechtigung zum Beenden des Programms).

Wenn ein Benutzer, der die Windows-Sitzung gestartet hat (Sitzungsbenutzer), zur Ausführung von Aktionen berechtigt ist, fragt Kaspersky Endpoint Security nicht nach Benutzername und Kennwort oder temporärem Kennwort. Der Benutzer erhält Zugriff auf Kaspersky Endpoint Security gemäß den vorhandenen Berechtigungen.

Wenn der Sitzungsbenutzer nicht zur Ausführung von Aktionen berechtigt ist, kann der Benutzer wie folgt Zugriff auf das Programm erhalten:

Wenn der Benutzer versucht, eine kennwortgeschützte Aktion auszuführen, fordert Kaspersky Endpoint Security den Benutzer auf, einen Benutzernamen und ein Kennwort oder ein temporäres Kennwort einzugeben (siehe Bild unten).

Im Kennworteingabefenster können Sie die Sprache nur mit der Tastenkombination ALT-UMSCHALT umschalten. Anderer Tastenkombinationen funktionieren nicht zum Wechseln der Sprache, auch wenn sie im Betriebssystem konfiguriert sind.

Kennwortabfrage für den Zugriff auf Kaspersky Endpoint Security

Benutzername und Kennwort

Um auf Kaspersky Endpoint Security zuzugreifen, müssen Sie die Daten des Domänenkontos eingeben. Der Kennwortschutz unterstützt die Verwendung der folgenden Benutzerkonten:

Temporäres Kennwort

Mit dem temporären Kennwort können Sie für einen einzelnen Computer außerhalb des Unternehmensnetzwerks den temporären Zugriff auf Kaspersky Endpoint Security gewähren. Der Administrator erstellt in Kaspersky Security Center in den Eigenschaften des Benutzercomputers ein temporäres Kennwort für einen bestimmten Computer. Der Administrator wählt die Aktionen aus, für die das temporäre Kennwort gilt, und die Gültigkeitsdauer des temporären Kennworts.

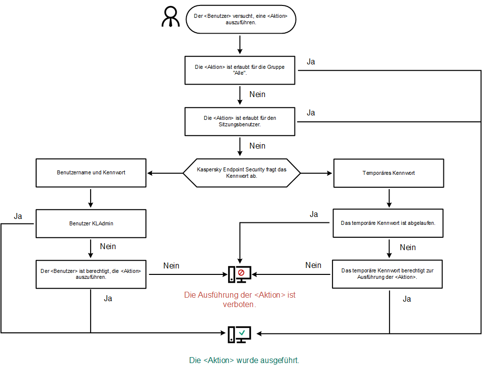
Algorithmus des Kennwortschutzes

Um über die Ausführung einer kennwortgeschützten Aktion zu entscheiden, folgt Kaspersky Endpoint Security dem folgenden Algorithmus (siehe Bild unten).

Algorithmus des Kennwortschutzes

In diesem Abschnitt

Kennwortschutz aktivieren

Berechtigungen für bestimmte Benutzer oder Gruppen gewähren

Verwenden eines temporären Kennworts, um Berechtigungen zu gewähren

Besonderheiten der Berechtigungen für den Kennwortschutz

KLAdmin-Kennwort zurücksetzen

Nach oben