Protección con contraseña

Un equipo puede ser utilizado por múltiples usuarios con diferentes niveles de conocimientos informáticos. Si los usuarios tienen acceso no restringido a Kaspersky Endpoint Security y a su configuración, es posible que se reduzca el nivel general de protección del equipo. La protección con contraseña permite restringir el acceso a Kaspersky Endpoint Security conforme a los permisos que los usuarios tienen asignados (por ejemplo, el permiso para cerrar la aplicación).

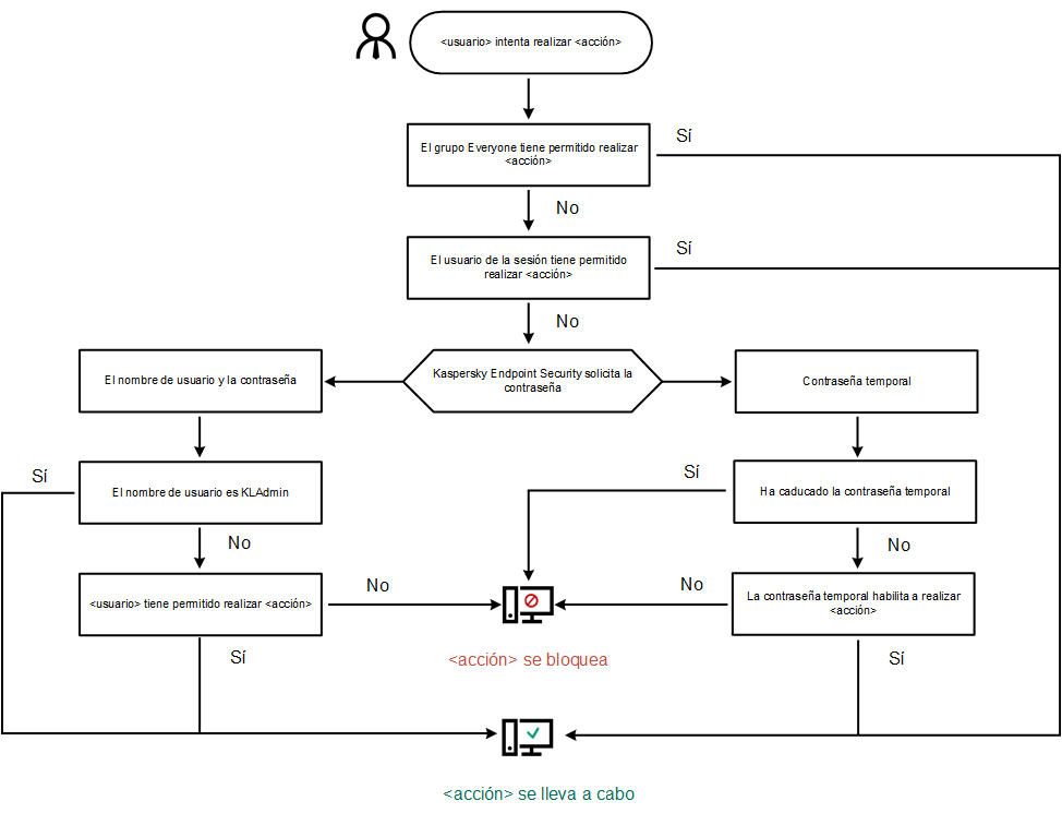
Si el usuario que ha iniciado sesión en Windows (el usuario de la sesión) tiene el permiso necesario para realizar una acción, Kaspersky Endpoint Security no le solicita un nombre de usuario y contraseña o una contraseña temporal. El usuario obtiene acceso a Kaspersky Endpoint Security de conformidad con los permisos que tiene asignados.

Si el usuario de la sesión no tiene permitido realizar una acción, tiene las siguientes alternativas para obtener acceso a la aplicación:

Como se ve en la siguiente imagen, cuando un usuario intenta realizar una acción protegida con contraseña, Kaspersky Endpoint Security le solicita su nombre de usuario y contraseña o una contraseña temporal.

En la ventana de entrada de la contraseña, puede cambiar de idioma con solo presionar ALT+SHIFT. El uso de otros accesos directos, incluso si están configurados en el sistema operativo, no funcionan para cambiar de idioma.

Solicitud de contraseña de acceso en Kaspersky Endpoint Security

Nombre de usuario y contraseña

Para acceder a Kaspersky Endpoint Security, introduzca las credenciales de su cuenta de dominio. La protección con contraseña admite las siguientes cuentas:

Contraseña temporal

Una contraseña temporal se utiliza para brindar acceso no permanente a Kaspersky Endpoint Security en un equipo ajeno a la red corporativa. El administrador genera la contraseña temporal para un equipo específico en Kaspersky Security Center, dentro de las propiedades del equipo. A continuación, especifica qué acciones estarán protegidas por dicha contraseña y cuál será su período de vigencia.

Algoritmo de funcionamiento de la protección con contraseña

Para determinar si una acción protegida con contraseña debe permitirse o bloquearse, Kaspersky Endpoint Security usa el algoritmo de la siguiente imagen.

Algoritmo de funcionamiento de la protección con contraseña

En esta sección

Habilitar la protección con contraseña

Asignación de permisos a usuarios o grupos individuales

Uso de una contraseña temporal para otorgar permisos

Aspectos especiales de los permisos de la protección con contraseña

Restablecimiento de la contraseña de KLAdmin

Inicio de página