Contrôle des applications

Le Contrôle des applications contrôle le lancement des applications sur les ordinateurs des utilisateurs. Cela permet de mettre en œuvre la stratégie de sécurité de l'organisation dans le cadre de l'utilisation des applications. De plus, le Contrôle des applications réduit le risque d'infection de l'ordinateur en limitant l'accès aux applications.

La configuration du Contrôle des applications comprend les étapes suivantes :

  1. Création des catégories d'applications.

    L'administrateur crée des catégories d'application que l'administrateur souhaite administrer Les catégories d'applications sont prévues pour tous les ordinateurs du réseau de l'organisation, quels que soient les groupes d'administration. Pour créer une catégorie, vous pouvez utiliser les critères suivants : catégorie KL (par exemple, Navigateurs), hachage du fichier, éditeurs d'applications, etc.

  2. Création de règles de Contrôle des applications.

    L'administrateur crée les règles de Contrôle des applications dans la stratégie pour le groupe d'administration. La règle inclut les catégories d'application et l'état du lancement des applications de ces catégories : interdit ou autorisé.

  3. Sélection du mode de fonctionnement du Contrôle des applications.

    L'administrateur choisit le mode d'utilisation des applications qui ne figurent dans aucune des règles (liste de refus et liste d'autorisation de l'application).

Lorsqu'un utilisateur tente de lancer une application interdite, Kaspersky Endpoint Security empêche le lancement de celle-ci et affiche une notification (cf. ill. ci-dessous).

Pour vérifier les paramètres du Contrôle des applications, utilisez le mode de test. Dans ce mode, Kaspersky Endpoint Security exécute les actions suivantes :

Modes de fonctionnement du Contrôle des applications

Le module Contrôle des applications peut fonctionner selon deux modes :

La configuration du Contrôle des applications pour le fonctionnement dans ces modes est possible à partir de l'interface locale de Kaspersky Endpoint Security ou via Kaspersky Security Center.

Ceci étant dit, Kaspersky Security Center propose des outils qui ne sont pas accessibles dans l'interface locale de Kaspersky Endpoint Security et qui sont indispensables pour réaliser les tâches suivantes :

C'est pour cette raison qu'il est conseillé de configurer le fonctionnement du module Contrôle des applications via Kaspersky Security Center.

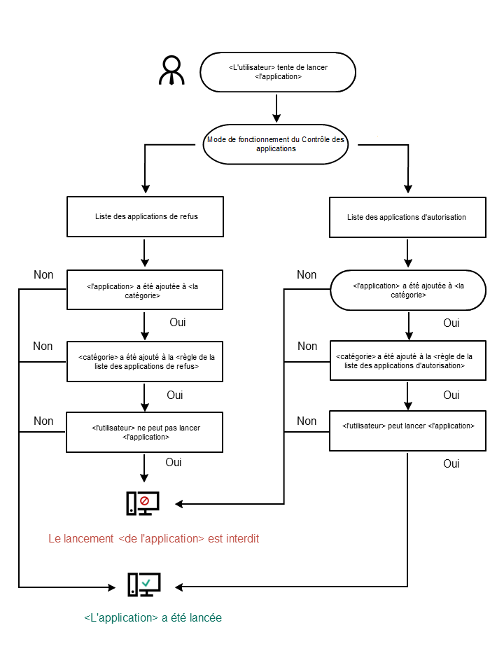
Algorithme de fonctionnement du Contrôle des applications

Kaspersky Endpoint Security utilise un algorithme pour décider de lancer ou non une application (cf. ill. ci-dessous).

Algorithme de fonctionnement du Contrôle des applications

Paramètres du module Contrôle des applications

Paramètre

Description

Action au démarrage des applications bloquées

Appliquer les règles ; Kaspersky Endpoint Security gère le démarrage des applications selon le mode sélectionné.

Tester les règles ; Kaspersky Endpoint Security autorise le lancement de l'application interdite dans le mode actuel du Contrôle des applications et consigne les informations relatives au lancement de l'application dans le rapport.

Mode de contrôle de démarrage de l'application

Vous avez le choix entre les options suivantes :

  • Liste de refus ; Si vous choisissez cette option, le Contrôle des applications permet à tous les utilisateurs de lancer n'importe quelle application, à l'exception des cas qui répondent aux règles d'interdiction de Contrôle des applications.
  • Liste d'autorisation ; Si vous choisissez cette option, le Contrôle des applications interdit aux utilisateurs de lancer n'importe quelle application, à l'exception des cas qui répondent aux règles d'autorisation de Contrôle des applications.

Le choix du mode Liste d'autorisation entraîne la création automatique de deux règles du Contrôle des applications :

  • Catégorie principale ;
  • Programmes de mise à jour de confiance ;

Il est impossible de modifier les paramètres et de supprimer les règles créées automatiquement. Vous pouvez activer ou désactiver ces règles.

Contrôler le téléchargement des modules DLL

Si la case est cochée, Kaspersky Endpoint Security contrôle le chargement des modules DLL lors du lancement des applications par les utilisateurs. Les informations relatives au module DLL et à l'application qui a chargé celui-ci seront enregistrées dans le rapport.

Au moment d'activer la fonction de contrôle de chargement des modules DLL et des pilotes, assurez-vous que la règle par défaut Catégorie principale ou toute autre règle qui contient la catégorie KL "Certificats de confiance" est activée dans les paramètres du Contrôle des applications et qu'elle garantit le chargement des modules DLL et des pilotes de confiance avant le lancement de Kaspersky Endpoint Security. L'activation du contrôle du chargement des modules DLL et des pilotes lorsque la règle Catégorie principale est désactivée peut provoquer l'instabilité du système d'exploitation.

Kaspersky Endpoint Security contrôle uniquement les modules DLL et les pilotes chargés à partir du moment où la case a été cochée. Après avoir coché la case, il est recommandé de redémarrer l'ordinateur pour s'assurer que l'application surveille tous les modules DLL et les pilotes, y compris ceux chargés avant le démarrage de Kaspersky Endpoint Security.

Modèles de messages sur le blocage d'applications

Message sur le blocage ; Modèle du message qui apparaît suite au déclenchement d'une règle de Contrôle des applications bloquant le lancement de l'application.

Message à l'administrateur ; Modèle du message à envoyer à l'administrateur du réseau local d'entreprise si l'utilisateur croit que le blocage de l'application est intervenu par erreur. Après que l'utilisateur a demandé l'autorisation d'accès, Kaspersky Endpoint Security envoie un événement à Kaspersky Security Center : Message envoyé à l'administrateur sur l'interdiction du lancement de l'application. La description de l'événement contient un message adressé à l'administrateur avec des variables substituées. Vous pouvez consulter ces événements dans la console de Kaspersky Security Center à l'aide de la sélection d'événements prédéfinie Requêtes des utilisateurs. Si votre organisation n'a pas déployé Kaspersky Security Center ou s'il n'y a pas de connexion au Serveur d'administration, l'application enverra un message à l'administrateur à l'adresse email indiquée.

Voir aussi sur l'administration de l'application via l'interface locale

Restrictions sur le fonctionnement du Contrôle des applications

Activation et désactivation du Contrôle des applications

Administration des règles du Contrôle des applications

Test des règles du Contrôle des applications

Sélection du mode du Contrôle des applications

Règles de création de masques de noms de fichiers ou de dossiers

Modification des modèles de messages du Contrôle des applications

Haut de page