Az Alkalmazásfelügyelő kezeli az alkalmazások indítását a felhasználók számítógépén. Ez lehetővé teszi a vállalati biztonsági házirend bevezetését az alkalmazások használatára vonatkozóan. Az Alkalmazásfelügyelő emellett csökkenti a számítógép megfertőződésének kockázatát is azzal, hogy korlátozza a hozzáférést az alkalmazásokhoz.
Az Alkalmazásfelügyelő konfigurálásának lépései a következők:
A rendszergazda létrehoz kategóriákat az általa kezelni kívánt alkalmazásokhoz. Az alkalmazáskategóriák a vállalati hálózat minden számítógépére vonatkoznak, függetlenül a rendszergazdai csoportoktól. Kategória létrehozása érdekében a következő feltételeket használhatja: KL kategória (például Browsers), fájlkivonat, alkalmazásforgalmazó és egyéb feltételek.
A rendszergazda alkalmazásfelügyeleti szabályokat hoz létre a rendszergazdai csoport házirendjében. A szabályban alkalmazáskategóriák szerepelnek, és ezen kategóriák alkalmazásainak rendszerindításkori állapota lehet „letiltva” vagy „engedélyezett”.
A rendszergazda kiválasztja azt a módot, amelyet a szabályok egyikében sem szereplő alkalmazásokkal folytatott munka során használni kíván (alkalmazás tiltólista és engedélyezési lista).
Ha egy felhasználó megkísérli egy tiltott alkalmazás elindítását, a Kaspersky Endpoint Security blokkolja az alkalmazás elindítását, és értesítést jelenít meg (részletek az alábbi ábrán).
Elérhető a tesztelési mód, amellyel ellenőrizheti az Alkalmazásfelügyelő beállításait. Ebben a módban a Kaspersky Endpoint Security a következőt teszi:

Az Alkalmazásfelügyelő értesítései
Az Alkalmazásfelügyelő üzemmódjai
Az Alkalmazásfelügyelő összetevő két módban működhet:
Alapértelmezés szerint ez a mód van engedélyezve az Alkalmazásfelügyelőben.
Ha az Alkalmazásfelügyelő engedélyezési szabályai teljes mértékben meg vannak adva, az összetevő minden, a helyi hálózati rendszergazda által nem ellenőrzött új alkalmazás indítását blokkolja, miközben engedélyezi az operációs rendszer és a felhasználók számára munkájukhoz szükséges megbízható alkalmazások működését.
Elolvashatja az Alkalmazásfelügyelői szabályok engedélyezési lista módban történő konfigurálására vonatkozó ajánlásokat.
Az Alkalmazásfelügyelő e módokban való működése egyaránt beállítható a Kaspersky Endpoint Security helyi felületén, illetve a Kaspersky Security Center segítségével.
A Kaspersky Security Center azonban olyan eszközöket is kínál, amelyek a Kaspersky Endpoint Security helyi felületén nem találhatók meg, köztük az alábbi feladatokhoz szükséges eszközöket:
A Kaspersky Security Center Adminisztrációs Konzolban előállított Alkalmazásfelügyeleti szabályok egyedi alkalmazáskategóriákon alapulnak, nem pedig szerepeltetési és kizárási feltételeken, mint a Kaspersky Endpoint Security helyi felülete esetén.
Ezért javasoljuk az Alkalmazásfelügyelő összetevő működésének beállítását a Kaspersky Security Center segítségével.
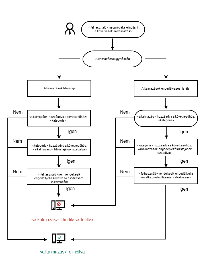
Alkalmazásfelügyelő műveleti algoritmusa
A Kaspersky Endpoint Security algoritmust használva hoz döntést egy adott alkalmazás elindításáról (részletek a lentebbi ábrán).

Alkalmazásfelügyelő műveleti algoritmusa
Az Alkalmazásfelügyelő összetevő beállításai
Paraméter |
Leírás |
|---|---|
Művelet blokkolt alkalmazások indításakor |
Szabályok alkalmazása. A Kaspersky Endpoint Security a kiválasztott módnak megfelelően kezeli az alkalmazások indítását. Tesztszabályok. A Kaspersky Endpoint Security lehetővé teszi az Alkalmazásfelügyelő jelenlegi módjában blokkolt alkalmazás elindítását, azonban az indítás információit a jelentésben rögzíti. |
Alkalmazásindítás vezérlésének módja |
Az alábbi opciók közül választhat:
Ha az Engedélyezési lista mód van kiválasztva, két Alkalmazásfelügyeleti szabály automatikusan létrejön:
Az automatikusan létrehozott szabályok nem törölhetők, és beállításaik nem szerkeszthetők. A szabályok letilthatók és engedélyezhetők. |
DLL-modulok betöltésének vezérlése |
Ha a jelölőnégyzet be van jelölve, a Kaspersky Endpoint Security szabályozza a DLL modulok betöltését, ha a felhasználó alkalmazásokat próbál elindítani. A DLL modullal és az azt betöltő alkalmazással kapcsolatos információk bekerülnek a jelentésbe. Amikor engedélyezi a DLL-modulok és illesztőprogramok betöltésének vezérlését, győződjön meg arról, hogy az Alkalmazásfelügyelő beállításaiban engedélyezve van a következő szabályok egyike: Golden Image szabály, illetve egy másik szabály, amely tartalmazza a Megbízható tanúsítványok KL-kategóriát, és gondoskodik a megbízható DLL-modulok és illesztőprogramok betöltéséről a Kaspersky Endpoint Security indítása előtt. Ha úgy engedélyezi a DLL-modulok és illesztőprogramok betöltésének vezérlését, hogy a Golden Image szabály ki van kapcsolva, az instabilitást okozhat az operációs rendszerben. A Kaspersky Endpoint Security kizárólag a jelölőnégyzet bejelölését követően betöltött DLL modulokat és illesztőprogramokat figyeli. A jelölőnégyzet bejelölése után ajánlott a számítógép újraindítása annak érdekében, hogy az alkalmazás minden DLL-modult és illesztőprogramot figyeljen, beleértve a Kaspersky Endpoint Security indítása előtt betöltött modulokat is. |
Alkalmazásblokkolással kapcsolatos üzenetsablonok |
Üzenet a blokkolásról. Az üzenet sablonja, amely akkor jelenik meg, ha kiváltódik egy Alkalmazásfelügyeleti szabály, amely egy alkalmazás indítását blokkolja. Üzenet a rendszergazdának. Üzenetsablon olyan üzenet írásához, amelyet a felhasználó küldhet a vállalati LAN rendszergazdájának, ha a felhasználó véleménye szerint egy alkalmazást tévedésből blokkol a rendszer. Miután a felhasználó hozzáférést kér, a Kaspersky Endpoint Security eseményt küld a Kaspersky Security Center számára: Alkalmazásindítás hozzáférésének blokkolására vonatkozó üzenet az adminisztrátornak. Az esemény leírása egy üzenetet tartalmaz a rendszergazdának behelyettesített változókkal. Ezeket az eseményeket a Kaspersky Security Center konzolján tekintheti meg az előre meghatározott User requests eseményválasztással. Ha a vállalatnál nincs telepítve a Kaspersky Security Center, vagy nincs kapcsolat a Felügyeleti kiszolgálóval, az alkalmazás üzenetet küld a rendszergazdának a megadott e-mail-címre. |