Контроль приложений управляет запуском приложений на компьютерах пользователей. Это позволяет выполнить политику безопасности организации при использовании приложений. Также Контроль приложений снижает риск заражения компьютера, ограничивая доступ к приложениям.
Настройка Контроля приложений состоит из следующих этапов:
Администратор создает категории приложений, которыми администратор хочет управлять. Категории приложений предназначены для всех компьютеров сети организации независимо от групп администрирования. Для создания категории вы можете использовать следующие критерии: KL-категория (например, Браузеры), хеш файла, производитель приложения и другие.
Администратор создает правила Контроля приложений в политике для группы администрирования. Правило включает в себя категории приложений и статус запуска приложений из этих категорий: запрещен или разрешен.
Администратор выбирает режим работы с приложениями, которые не входят ни в одно из правил (списки запрещенных и разрешенных приложений).
При попытке пользователя запустить запрещенное приложение, Kaspersky Endpoint Security заблокирует запуск приложения и покажет уведомление (см. рис. ниже).
Для проверки настройки Контроля приложений предусмотрен тестовый режим. В этом режиме Kaspersky Endpoint Security выполняет следующие действия:

Уведомление Контроля приложений
Режимы работы Контроля приложений
Компонент Контроль приложений может работать в двух режимах:
Этот режим работы Контроля приложений установлен по умолчанию.
Если разрешающие правила Контроля приложений сформированы максимально полно, компонент запрещает запуск всех новых приложений, не проверенных администратором локальной сети организации, но обеспечивает работоспособность операционной системы и проверенных приложений, которые нужны пользователям для выполнения должностных обязанностей.
Вы можете ознакомиться с рекомендациями по настройке правил Контроля приложений в режиме списка разрешенных приложений.
Настройка Контроля приложений для работы в этих режимах возможна как в локальном интерфейсе Kaspersky Endpoint Security, так и с помощью Kaspersky Security Center.
Однако Kaspersky Security Center предоставляет инструменты, недоступные в локальном интерфейсе Kaspersky Endpoint Security и необходимые для следующих задач:
Правила Контроля приложений, сформированные в Консоли администрирования Kaspersky Security Center, основываются на созданных вами категориях приложений, а не на включающих и исключающих условиях, как в локальном интерфейсе Kaspersky Endpoint Security.
Поэтому настройку работы компонента Контроль приложений рекомендуется выполнять с помощью Kaspersky Security Center.
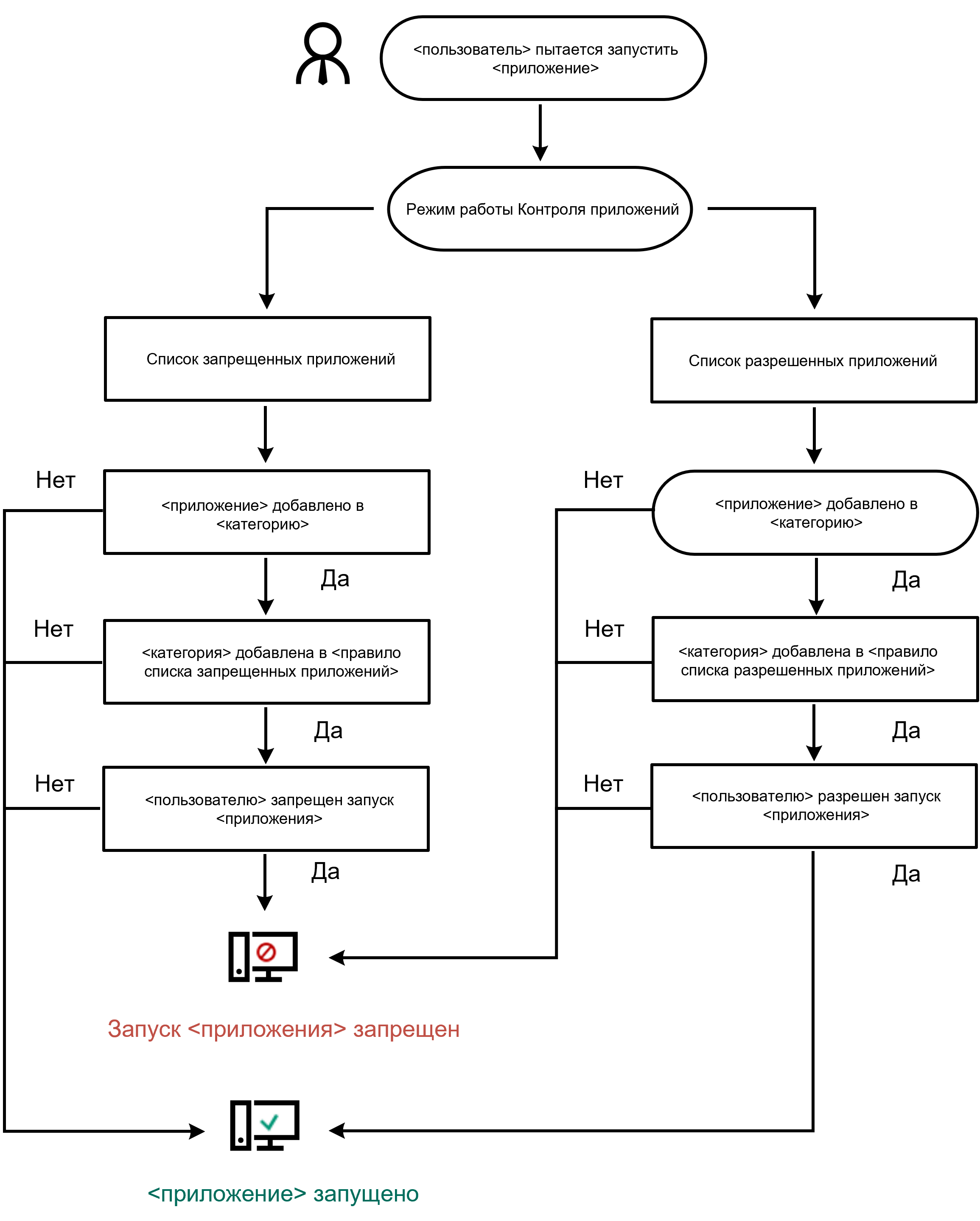
Алгоритм работы Контроля приложений
Kaspersky Endpoint Security использует алгоритм для принятия решения о запуске приложения (см. рис. ниже).

Алгоритм работы Контроля приложений
Параметры компонента Контроль приложений
Параметр |
Описание |
|---|---|
Действие при запуске приложений, запрещенных правилами |
Применять правила. Kaspersky Endpoint Security управляет запуском приложений в соответствии с выбранным режимом. Тестировать правила. Kaspersky Endpoint Security разрешает запуск приложения, запрещенного в текущем режиме Контроля приложений, но заносит информацию о запуске приложения в отчет. |
Режим контроля запуска приложений |
Вы можете выбрать один из следующих вариантов:
При выборе режима Список разрешенных автоматически создается два правила Контроля приложений:
Изменение параметров и удаление автоматически созданных правил недоступно. Вы можете включить или выключить эти правила. |
Контролировать загрузку DLL-модулей |
Если флажок установлен, то Kaspersky Endpoint Security контролирует загрузку DLL-модулей при запуске пользователями приложений. Информация о DLL-модуле и приложении, загрузившей этот DLL-модуль, сохраняется в отчет. При включении функции контроля загрузки DLL-модулей и драйверов убедитесь, что в параметрах Контроля приложений включено правило по умолчанию Приложения ОС или другое правило, которое содержит KL-категорию "Доверенные сертификаты" и обеспечивает загрузку доверенных DLL-модулей и драйверов до запуска Kaspersky Endpoint Security. Включение контроля загрузки DLL-модулей и драйверов при выключенном правиле Приложения ОС может привести к нестабильности операционной системы. Kaspersky Endpoint Security контролирует только DLL-модули и драйверы, загруженные с момента установки флажка. Рекомендуется перезагрузить компьютер после установки флажка, чтобы приложение контролировало все DLL-модули и драйверы, включая те, которые загружаются до запуска Kaspersky Endpoint Security. |
Шаблоны сообщений о блокировке приложений |
Сообщение о блокировке. Шаблон сообщения, которое появляется при срабатывании правила Контроля приложений, блокирующего запуск приложения. Сообщение администратору. Шаблон сообщения для отправки администратору локальной сети организации в случае, если блокировка приложения, по мнению пользователя, произошла ошибочно. После запроса пользователя предоставить доступ Kaspersky Endpoint Security отправляет в Kaspersky Security Center событие Сообщение администратору о запрете запуска приложения. Описание события содержит сообщение администратору с подставленными переменными. Вы можете посмотреть эти события в консоли Kaspersky Security Center с помощью предустановленной выборки Запросы пользователей. Если в вашей организации не развернуто решение Kaspersky Security Center или связь с Сервером администрирования отсутствует, приложение отправит сообщение администратору на указанный адрес электронной почты. |