Компьютер могут использовать несколько пользователей с разным уровнем компьютерной грамотности. Неограниченный доступ пользователей к Kaspersky Endpoint Security и его параметрам может привести к снижению уровня безопасности компьютера в целом. Защита паролем позволяет ограничить доступ пользователей к Kaspersky Endpoint Security в соответствии с предоставленными разрешениями (например, разрешение на завершение работы приложения).
Если пользователь, который запустил сессию Windows, (сессионный пользователь) имеет разрешение на выполнение действия, Kaspersky Endpoint Security не запрашивает имя пользователя и пароль или временный пароль. Пользователь получает доступ к Kaspersky Endpoint Security в соответствии с предоставленными разрешениями.
Если у сессионного пользователя отсутствует разрешение на выполнение действия, пользователь может получить доступ к приложению следующими способами:
Этот способ удобен для повседневной работы. Для выполнения действия, защищенного паролем, требуется ввести данные доменной учетной записи пользователя с необходимым разрешением. При этом компьютер должен быть в домене. Если компьютер не в домене, вы можете использовать учетную запись KLAdmin.
Этот способ удобен, если пользователь находится вне корпоративной сети и необходимо предоставить ему временное разрешение на выполнение запрещенного действия (например, завершить работу приложения). По истечении срока действия временного пароля или истечении сессии приложение возвращает параметры Kaspersky Endpoint Security в прежнее состояние.
При попытке пользователя выполнить действие, защищенное паролем, Kaspersky Endpoint Security предложит пользователю ввести имя пользователя и пароль или временный пароль (см. рис. ниже).
В окне ввода пароля язык ввода можно поменять только с помощью одновременного нажатия клавиш ALT+SHIFT. При использовании других комбинаций клавиш, даже если они установлены в операционной системе, смена языка ввода не происходит.

Запрос пароля для доступа к Kaspersky Endpoint Security
Имя пользователя и пароль
Для доступа к Kaspersky Endpoint Security необходимо ввести данные доменной учетной записи. Защита паролем поддерживает работу со следующими учетными записями:
Временный пароль
Временный пароль позволяет предоставить временный доступ к Kaspersky Endpoint Security для отдельного компьютера вне корпоративной сети. Администратор создает временный пароль для отдельного компьютера в Kaspersky Security Center в свойствах компьютера пользователя. Администратор выбирает действия, на которые будет распространяться временный пароль, и срок действия временного пароля.
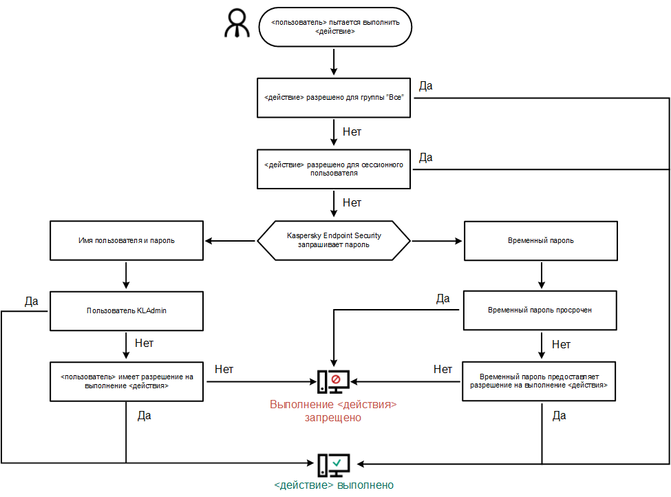
Алгоритм работы Защиты паролем
Kaspersky Endpoint Security принимает решение о выполнении действия, защищенного паролем, по следующему алгоритму (см. рис. ниже).

Алгоритм работы Защиты паролем