Proteção por senha

Vários usuários com diferentes níveis de conhecimentos de informática podem utilizar um computador. Se os usuários têm acesso sem restrições ao Kaspersky Endpoint Security e às configurações deste, talvez haja uma redução do nível geral de proteção. A proteção por senha permite restringir o acesso dos usuários ao Kaspersky Endpoint Security de acordo com as permissões concedidas a eles (por exemplo, permissão para sair do aplicativo).

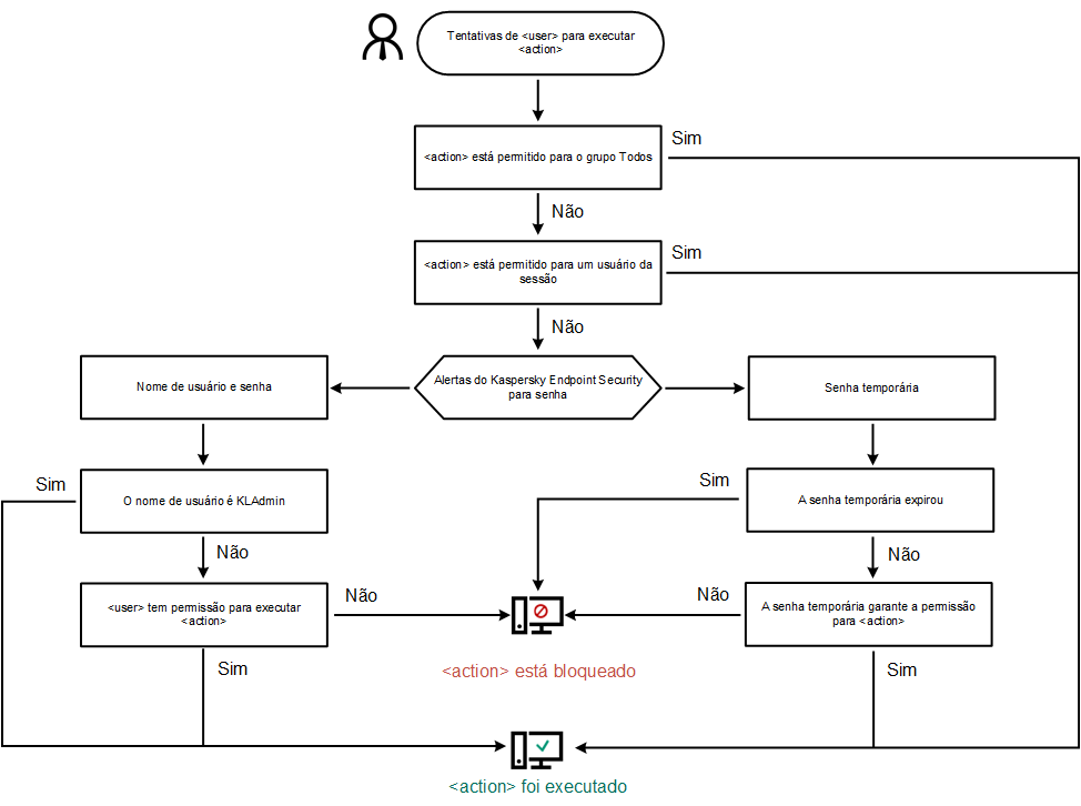
Se o usuário que iniciou a sessão do Windows (usuário da sessão) tiver permissão para executar a ação, o Kaspersky Endpoint Security não solicitará o nome do usuário, senha ou senha temporária. O usuário recebe acesso ao Kaspersky Endpoint Security de acordo com as permissões concedidas.

Se um usuário da sessão não tiver permissão para executar uma ação, ele poderá obter acesso ao aplicativo das seguintes maneiras:

Quando um usuário tenta executar uma ação protegida por senha, o Kaspersky Endpoint Security solicita ao usuário o nome de usuário e a senha ou a senha temporária (veja a figura abaixo).

Na janela de entrada de senha, é possível alternar os idiomas apenas pressionando ALT+ SHIFT. O uso de outros atalhos, mesmo que configurados no sistema operacional, não funciona para a troca de idiomas.

A janela contém campos para inserção do nome de usuário e senha. O usuário pode selecionar um período de tempo durante o qual o aplicativo não solicitará a senha.

Prompt de senha de acesso do Kaspersky Endpoint Security

Nome de usuário e senha

Para acessar o Kaspersky Endpoint Security, é necessário inserir as credenciais da conta. A proteção por senha suporta as seguintes contas:

Senha temporária

Uma senha temporária pode ser usada para conceder acesso temporário ao Kaspersky Endpoint Security para um computador individual fora da rede corporativa. O Administrador gera uma senha temporária para um computador individual nas propriedades do computador no Kaspersky Security Center. O Administrador seleciona as ações que serão protegidas com a senha temporária e especifica o período de validade da senha temporária.

Algoritmo operacional de proteção por senha

O Kaspersky Endpoint Security decide se permite ou bloqueia uma ação protegida por senha com base no algoritmo a seguir (veja a figura abaixo).

Algoritmo operacional de proteção por senha

Nesta seção

Ativar a proteção por senha

Conceder permissões a usuários individuais ou grupos

Usar uma senha temporária para conceder permissões

Aspectos especiais das permissões de Proteção por senha

Redefinir a senha do KLAdmin

Início da página