Le Contrôle des applications contrôle le lancement des applications sur les ordinateurs des utilisateurs. Cela permet de mettre en œuvre la stratégie de sécurité de l'organisation dans le cadre de l'utilisation des applications. De plus, le Contrôle des applications réduit le risque d'infection de l'ordinateur en limitant l'accès aux applications.
La configuration du Contrôle des applications comprend les étapes suivantes :
L'administrateur crée des catégories d'application que l'administrateur souhaite administrer Les catégories d'applications sont prévues pour tous les ordinateurs du réseau de l'organisation, quels que soient les groupes d'administration. Pour créer une catégorie, vous pouvez utiliser les critères suivants : catégorie KL (par exemple, Navigateurs), hachage du fichier, éditeurs d'applications, etc.
L'administrateur crée les règles de Contrôle des applications dans la stratégie pour le groupe d'administration. La règle inclut les catégories d'application et l'état du lancement des applications de ces catégories : interdit ou autorisé.
L'administrateur choisit le mode d'utilisation des applications qui ne figurent dans aucune des règles (liste de refus et liste d'autorisation de l'application).
Lorsqu'un utilisateur tente de lancer une application interdite, Kaspersky Endpoint Security empêche le lancement de celle-ci et affiche une notification (cf. ill. ci-dessous).
Pour vérifier les paramètres du Contrôle des applications, utilisez le mode de test. Dans ce mode, Kaspersky Endpoint Security exécute les actions suivantes :

Notification du Contrôle des applications
Modes de fonctionnement du Contrôle des applications
Le module Contrôle des applications peut fonctionner selon deux modes :
Il s'agit du mode de fonctionnement du Contrôle des applications définies par défaut.
Si les règles d'autorisation de Contrôle des applications sont les plus strictes, le module interdit le lancement de toutes les nouvelles applications qui n'ont pas été vérifiées par l'administrateur du réseau local, mais il garantit le fonctionnement du système d'exploitation et des applications vérifiées nécessaires aux utilisateurs dans l'exécution de leurs tâches.
Vous pouvez prendre connaissance des recommandations sur la configuration des règles du Contrôle des applications en mode de liste d'autorisation.
La configuration du Contrôle des applications pour le fonctionnement dans ces modes est possible à partir de l'interface locale de Kaspersky Endpoint Security ou via Kaspersky Security Center.
Ceci étant dit, Kaspersky Security Center propose des outils qui ne sont pas accessibles dans l'interface locale de Kaspersky Endpoint Security et qui sont indispensables pour réaliser les tâches suivantes :
Les règles de Contrôle des applications créées dans la Console d'administration de Kaspersky Security Center reposent sur des catégories d'application que vous avez créées et non pas sur des conditions d'inclusion ou d'exception comme dans l'interface locale de Kaspersky Endpoint Security.
C'est pour cette raison qu'il est conseillé de configurer le fonctionnement du module Contrôle des applications via Kaspersky Security Center.
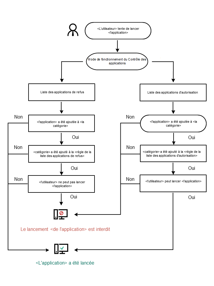
Algorithme de fonctionnement du Contrôle des applications
Kaspersky Endpoint Security utilise un algorithme pour décider de lancer ou non une application (cf. ill. ci-dessous).

Algorithme de fonctionnement du Contrôle des applications