Zdarza się, że z jednego komputera korzysta wielu użytkowników o rożnej umiejętności jego obsługi. Jeżeli użytkownicy nie mają ograniczonego dostępu do Kaspersky Endpoint Security i jego ustawień, może to zmniejszyć ogólny poziom ochrony komputera. Ochrona hasłem umożliwia ograniczenie dostępu użytkowników do Kaspersky Endpoint Security zgodnie z uprawnieniami im nadanymi (na przykład, uprawnienie do zakończenia działania aplikacji).
Jeśli użytkownik, który rozpoczął sesję Windows (użytkownik sesji) ma uprawnienia do wykonania tej akcji, Kaspersky Endpoint Security nie prosi o nazwę użytkownika i hasło ani o hasło tymczasowe. Użytkownik uzyskuje dostęp do Kaspersky Endpoint Security zgodnie z udzielonymi uprawnieniami.
Jeśli użytkownik sesji nie ma uprawnień do wykonania akcji, może uzyskać dostęp do aplikacji w następujące sposoby:
Ta metoda jest odpowiednia dla codziennych działań. Aby wykonać działanie chronione hasłem, musisz wprowadzić poświadczenia konta domeny użytkownika z wymaganym uprawnieniem. W takim przypadku komputer musi należeć do tej domeny. Jeśli komputer nie znajduje się w domenie, możesz użyć konta KLAdmin lub konta dodanego ręcznie.
Ta metoda jest odpowiednia do nadania uprawnień tymczasowych do wykonywania zablokowanych działań (na przykład, kończenia działania aplikacji) użytkownikom poza siecią firmową. Jeśli hasło tymczasowe wygaśnie lub sesja zakończy się, Kaspersky Endpoint Security przywróci ustawienia do poprzedniego stanu.
Jeśli użytkownik spróbuje wykonać działanie ochrony hasłem, Kaspersky Endpoint Security wyświetli prośbę o podanie nazwy użytkownika i hasła lub hasła tymczasowego (patrz rysunek poniżej).
W oknie do wprowadzenia hasła możesz zmienić język tylko poprzez wciśnięcie klawiszy ALT+SHIFT. Korzystając z innych skrótów, nawet wtedy, gdy są skonfigurowane w systemie operacyjnym, nie działają do zmiany języków.

Monit o podanie hasła dostępu do Kaspersky Endpoint Security
Nazwa użytkownika i hasło
Aby uzyskać dostęp do Kaspersky Endpoint Security, musisz wprowadzić dane uwierzytelniające konta. Ochrona hasłem obsługuje następujące konta:
Hasło tymczasowe
Hasło tymczasowe może zostać użyte do nadania tymczasowego dostępu do Kaspersky Endpoint Security dla pojedynczego komputera poza siecią firmową. Administrator generuje hasło tymczasowe dla indywidualnego komputera we właściwościach komputera w Kaspersky Security Center. Administrator wybierz działania, które będą chronione hasłem tymczasowym, i określa okres ważności hasła tymczasowego.
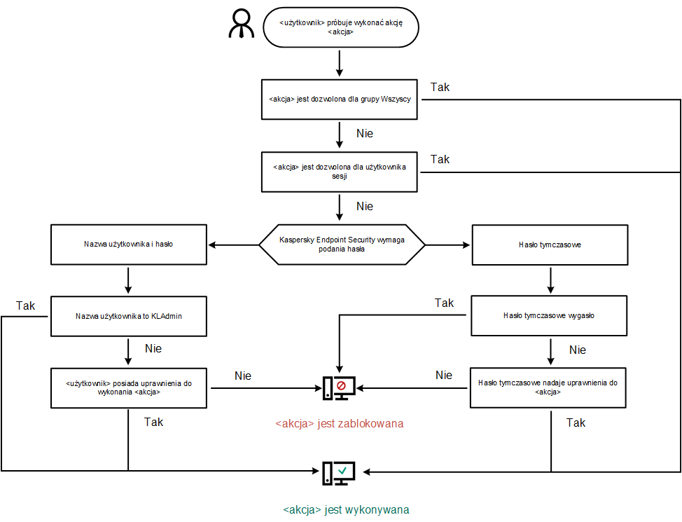
Algorytm działania ochrony hasłem
Kaspersky Endpoint Security decyduje, czy zezwolić na lub zablokować działanie ochrony hasłem w oparciu o następujący algorytm (patrz rysunek poniżej).

Algorytm działania ochrony hasłem