장치 제어는 컴퓨터에 설치되거나 컴퓨터에 연결된 장치(예: 하드 드라이브, 카메라 또는 Wi-Fi 모듈)에 대한 사용자 접근을 관리합니다. 이는 이러한 장치가 연결될 때 컴퓨터를 감염으로부터 보호하고 데이터 손실 또는 유출을 방지할 수 있습니다.
장치 접근 레벨
장치 제어는 다음 레벨에서 접근을 제어합니다:
다음과 같이 장치 접근 설정을 구성할 수 있습니다:
다음과 같이 장치 접근 설정을 구성할 수 있습니다:
다음 데이터를 기반으로 신뢰하는 장치를 추가할 수 있습니다:
SCSI\CDROM&VEN_NECVMWAR&PROD_VMWARE_SATA_CD00\5&354AE4D7&0&000000. 여러 특정 장치를 추가하려는 경우 ID별로 장치를 추가하는 것이 편리합니다.VID_1234&PID_5678. 조직에서 특정 모델의 장치를 사용하는 경우 모델별로 장치를 추가하는 것이 편리합니다. 이런 식으로 이 모델의 모든 장치를 추가할 수 있습니다.* 문자는 모든 문자의 조합을 나타냅니다. Kaspersky Endpoint Security는 마스크를 입력할 때 ? 문자를 지원하지 않습니다. 예: WDC_C*.* 문자는 모든 문자의 조합을 나타냅니다. Kaspersky Endpoint Security는 마스크를 입력할 때 ? 문자를 지원하지 않습니다. 예: VID_05AC&PID_*.장치 제어는 접근 규칙을 사용하여 장치에 대한 사용자 접근을 규제합니다. 장치 제어를 사용하면 장치 연결/연결 끊김 이벤트도 저장할 수 있습니다. 이벤트를 저장하려면 정책에서 이벤트 등록을 구성해야 합니다.
장치에 대한 접근이 연결 버스(
상태)에 따른다면 Kaspersky Endpoint Security는 장치 연결/연결 끊김 이벤트를 저장하지 않습니다. Kaspersky Endpoint Security를 사용하여 장치 연결/연결 끊김 이벤트를 저장하려면 해당 장치에 대한 접근을 허용하거나(
상태) 장치를 신뢰하는 목록에 추가합니다.
장치 제어로 차단된 장치가 컴퓨터에 연결되면 Kaspersky Endpoint Security가 접근을 차단하고 알림을 표시합니다(아래 그림 참조).

장치 제어 알림
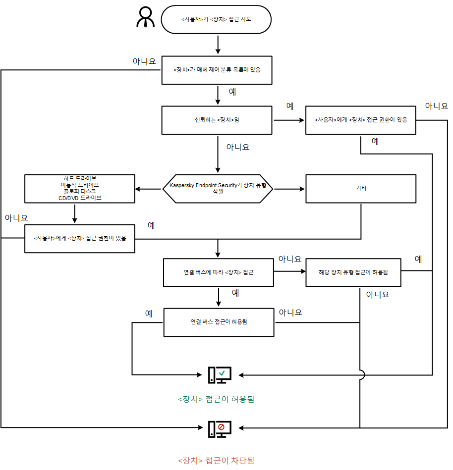
장치 제어 동작 알고리즘
Kaspersky Endpoint Security는 사용자가 장치를 컴퓨터에 연결한 후 장치에 대한 접근을 허용할지 여부를 결정합니다(아래 그림 참조).

장치 제어 동작 알고리즘
장치가 연결되고 접근이 허용되는 경우에는 접근 규칙을 편집하고 접근을 차단할 수 있습니다. 이 경우 다음 번에 누군가가 이 장치에 접근을 시도하면(폴더 트리 보기, 읽기/쓰기 작업 수행 등) Kaspersky Endpoint Security에서 접근을 차단합니다. 파일 시스템이 없는 장치는 다음 번에 장치가 연결되는 경우에만 차단됩니다.
Kaspersky Endpoint Security가 설치된 컴퓨터의 사용자가 본인이 실수로 차단되었다고 생각하는 장치에 접근을 요청해야 하는 경우 사용자에게 접근 허용 요청 안내를 전송합니다.