Alkalmazásfelügyelő

Az Alkalmazásfelügyelő kezeli az alkalmazások indítását a felhasználók számítógépén. Ez lehetővé teszi a vállalati biztonsági házirend bevezetését az alkalmazások használatára vonatkozóan. Az Alkalmazásfelügyelő emellett csökkenti a számítógép megfertőződésének kockázatát is azzal, hogy korlátozza a hozzáférést az alkalmazásokhoz.

Az Alkalmazásfelügyelő konfigurálásának lépései a következők:

  1. Alkalmazáskategóriák létrehozása.

    A rendszergazda létrehoz kategóriákat az általa kezelni kívánt alkalmazásokhoz. Az alkalmazáskategóriák a vállalati hálózat minden számítógépére vonatkoznak, függetlenül a rendszergazdai csoportoktól. Kategória létrehozása érdekében a következő feltételeket használhatja: KL kategória (például Browsers), fájlkivonat, alkalmazásforgalmazó és egyéb feltételek.

  2. Alkalmazásfelügyeleti szabályok létrehozása.

    A rendszergazda alkalmazásfelügyeleti szabályokat hoz létre a rendszergazdai csoport házirendjében. A szabályban alkalmazáskategóriák szerepelnek, és ezen kategóriák alkalmazásainak rendszerindításkori állapota lehet „letiltva” vagy „engedélyezett”. Az adminisztrátor sok szabályt hozhat létre. Egy alkalmazás több szabály feltételeinek is megfelelhet. A blokkoló szabályok prioritása magasabb az engedélyező szabályokénál. A Kaspersky Endpoint Security minden indításkor ellenőrzi, hogy az alkalmazás megfelel-e a szabálynak. A Kaspersky Endpoint Security egymás után elvégzi az alkalmazás összes Alkalmazásfelügyeleti szabályának megfelelőségét.

  3. Az Alkalmazásfelügyelő módjának kiválasztása.

    A rendszergazda kiválasztja azt a módot, amelyet a szabályok egyikében sem szereplő alkalmazásokkal folytatott munka során használni kíván (alkalmazás tiltólista és engedélyezési lista).

Ha egy felhasználó megkísérli egy tiltott alkalmazás elindítását, a Kaspersky Endpoint Security blokkolja az alkalmazás elindítását, és értesítést jelenít meg (részletek az alábbi ábrán).

Elérhető a tesztelési mód, amellyel ellenőrizheti az Alkalmazásfelügyelő beállításait. Ebben a módban a Kaspersky Endpoint Security a következőt teszi:

Az Alkalmazásfelügyelő üzemmódjai

Az Alkalmazásfelügyelő összetevő két módban működhet:

Az Alkalmazásfelügyelő e módokban való működése egyaránt beállítható a Kaspersky Endpoint Security helyi felületén, illetve a Kaspersky Security Center segítségével.

A Kaspersky Security Center azonban olyan eszközöket is kínál, amelyek a Kaspersky Endpoint Security helyi felületén nem találhatók meg, köztük az alábbi feladatokhoz szükséges eszközöket:

Ezért javasoljuk az Alkalmazásfelügyelő összetevő működésének beállítását a Kaspersky Security Center segítségével.

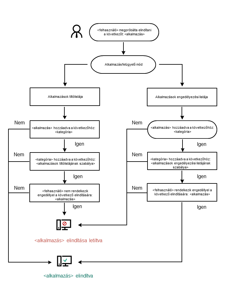
Alkalmazásfelügyelő műveleti algoritmusa

A Kaspersky Endpoint Security algoritmust használva hoz döntést egy adott alkalmazás elindításáról (részletek a lentebbi ábrán).

Alkalmazásfelügyelő műveleti algoritmusa

Ebben a részben

Az Alkalmazásfelügyelő funkciónak korlátozásai

A felhasználói számítógépeken telepített alkalmazásokra vonatkozó információk fogadása

Az Alkalmazásfelügyelő engedélyezése és letiltása

Az Alkalmazásfelügyelő módjának kiválasztása

Alkalmazásfelügyeleti szabályok kezelése

Az Alkalmazásfelügyeleti szabályok tesztelése

Alkalmazástevékenység-figyelő

Fájlok vagy mappák névmaszkjainak létrehozási szabályai

Az Alkalmazásfelügyelő üzenetsablonjainak szerkesztése

A legjobb gyakorlat az engedélyezett alkalmazások listájának megvalósításához

Oldal tetejére