Чтобы подключить утилиту удаленной диагностики к клиентскому устройству:
В результате открывается главное окно утилиты удаленной диагностики.
В качестве адреса устройства можно использовать IP-адрес, NetBIOS- или DNS-имя.
По умолчанию указан адрес устройства, из контекстного меню которого запущена утилита.
Подключение к устройству возможно только под учетной записью локального администратора устройства.
В качестве адреса Сервера можно использовать IP-адрес, NetBIOS- или DNS-имя.
По умолчанию указан адрес Сервера, с которого запущена утилита.
Если установлен флажок Устройство принадлежит подчиненному Серверу администрирования, в поле Устройство принадлежит подчиненному Серверу администрирования вы можете выбрать подчиненный Сервер администрирования, под управлением которого находится устройство, нажав на кнопку Обзор.
Вы должны авторизовываться с помощью двухэтапной проверки, если двухэтапная проверка для вашей учетной записи включена.
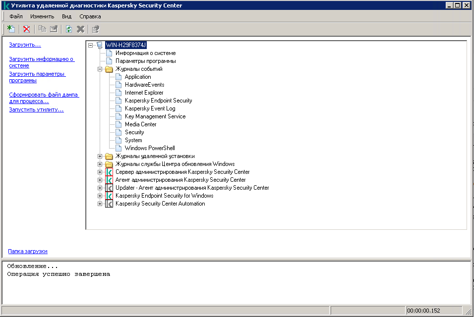
В результате откроется окно удаленной диагностики устройства (см. рис. ниже). В левой части окна расположены ссылки для выполнения операций по диагностике устройства. В правой части окна расположено дерево объектов устройства, с которыми может работать утилита. В нижней части окна отображается процесс выполнения операций утилиты.

Утилита удаленной диагностики. Окно удаленной диагностики устройства
Утилита удаленной диагностики сохраняет загруженные с устройств файлы на рабочем столе устройства, с которого она запущена.