Le Contrôle des applications contrôle le lancement des applications sur les ordinateurs des utilisateurs. Cela permet de mettre en œuvre la stratégie de sécurité de l'organisation dans le cadre de l'utilisation des applications. De plus, le Contrôle des applications réduit le risque d'infection de l'ordinateur en limitant l'accès aux applications.
La configuration du Contrôle des applications comprend les étapes suivantes :
L'administrateur crée des catégories d'application que l'administrateur souhaite administrer Les catégories d'applications sont prévues pour tous les ordinateurs du réseau de l'organisation, quels que soient les groupes d'administration. Pour créer une catégorie, vous pouvez utiliser les critères suivants : catégorie KL (par exemple, Navigateurs), hachage du fichier, éditeurs d'applications, etc.
L'administrateur crée les règles de Contrôle des applications dans la stratégie pour le groupe d'administration. La règle inclut les catégories d'application et l'état du lancement des applications de ces catégories : interdit ou autorisé.
L'administrateur choisit le mode d'utilisation des applications qui ne figurent dans aucune des règles (liste de refus et liste d'autorisation de l'application).
Lorsqu'un utilisateur tente de lancer une application interdite, Kaspersky Endpoint Security empêche le lancement de celle-ci et affiche une notification (cf. ill. ci-dessous).
Pour vérifier les paramètres du Contrôle des applications, utilisez le mode de test. Dans ce mode, Kaspersky Endpoint Security exécute les actions suivantes :

Notification du Contrôle des applications
Modes de fonctionnement du Contrôle des applications
Le module Contrôle des applications peut fonctionner selon deux modes :
Il s'agit du mode de fonctionnement du Contrôle des applications définies par défaut.
Si les règles d'autorisation de Contrôle des applications sont les plus strictes, le module interdit le lancement de toutes les nouvelles applications qui n'ont pas été vérifiées par l'administrateur du réseau local, mais il garantit le fonctionnement du système d'exploitation et des applications vérifiées nécessaires aux utilisateurs dans l'exécution de leurs tâches.
Vous pouvez prendre connaissance des recommandations sur la configuration des règles du Contrôle des applications en mode de liste d'autorisation.
La configuration du Contrôle des applications pour le fonctionnement dans ces modes est possible à partir de l'interface locale de Kaspersky Endpoint Security ou via Kaspersky Security Center.
Ceci étant dit, Kaspersky Security Center propose des outils qui ne sont pas accessibles dans l'interface locale de Kaspersky Endpoint Security et qui sont indispensables pour réaliser les tâches suivantes :
Les règles de Contrôle des applications créées dans la Console d'administration de Kaspersky Security Center reposent sur des catégories d'application que vous avez créées et non pas sur des conditions d'inclusion ou d'exception comme dans l'interface locale de Kaspersky Endpoint Security.
C'est pour cette raison qu'il est conseillé de configurer le fonctionnement du module Contrôle des applications via Kaspersky Security Center.
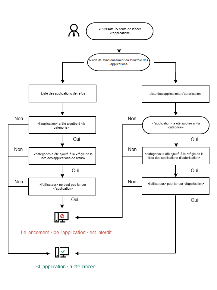
Algorithme de fonctionnement du Contrôle des applications
Kaspersky Endpoint Security utilise un algorithme pour décider de lancer ou non une application (cf. ill. ci-dessous).

Algorithme de fonctionnement du Contrôle des applications
Paramètres du module Contrôle des applications
Paramètre |
Description |
|---|---|
Action au démarrage des applications bloquées |
Appliquer les règles ; Kaspersky Endpoint Security gère le démarrage des applications selon le mode sélectionné. Tester les règles ; Kaspersky Endpoint Security autorise le lancement de l'application interdite dans le mode actuel du Contrôle des applications et consigne les informations relatives au lancement de l'application dans le rapport. |
Mode de contrôle de démarrage de l'application |
Vous avez le choix entre les options suivantes :
Le choix du mode Liste d'autorisation entraîne la création automatique de deux règles du Contrôle des applications :
Il est impossible de modifier les paramètres et de supprimer les règles créées automatiquement. Vous pouvez activer ou désactiver ces règles. |
Contrôler le téléchargement des modules DLL |
Si la case est cochée, Kaspersky Endpoint Security contrôle le chargement des modules DLL lors du lancement des applications par les utilisateurs. Les informations relatives au module DLL et à l'application qui a chargé celui-ci seront enregistrées dans le rapport. Au moment d'activer la fonction de contrôle de chargement des modules DLL et des pilotes, assurez-vous que la règle par défaut Catégorie principale ou toute autre règle qui contient la catégorie KL "Certificats de confiance" est activée dans les paramètres du Contrôle des applications et qu'elle garantit le chargement des modules DLL et des pilotes de confiance avant le lancement de Kaspersky Endpoint Security. L'activation du contrôle du chargement des modules DLL et des pilotes lorsque la règle Catégorie principale est désactivée peut provoquer l'instabilité du système d'exploitation. Kaspersky Endpoint Security contrôle uniquement les modules DLL et les pilotes chargés à partir du moment où la case a été cochée. Après avoir coché la case, il est recommandé de redémarrer l'ordinateur pour s'assurer que l'application surveille tous les modules DLL et les pilotes, y compris ceux chargés avant le démarrage de Kaspersky Endpoint Security. |
Modèles de messages sur le blocage d'applications |
Message sur le blocage ; Modèle du message qui apparaît suite au déclenchement d'une règle de Contrôle des applications bloquant le lancement de l'application. Message à l'administrateur ; Modèle du message à envoyer à l'administrateur du réseau local d'entreprise si l'utilisateur croit que le blocage de l'application est intervenu par erreur. Après que l'utilisateur a demandé l'autorisation d'accès, Kaspersky Endpoint Security envoie un événement à Kaspersky Security Center : Message envoyé à l'administrateur sur l'interdiction du lancement de l'application. La description de l'événement contient un message adressé à l'administrateur avec des variables substituées. Vous pouvez consulter ces événements dans la console de Kaspersky Security Center à l'aide de la sélection d'événements prédéfinie Requêtes des utilisateurs. Si votre organisation n'a pas déployé Kaspersky Security Center ou s'il n'y a pas de connexion au Serveur d'administration, l'application enverra un message à l'administrateur à l'adresse email indiquée. |