Součást Kontrola aplikací řídí spouštění aplikací v počítačích uživatelů. Tím vám umožňuje implementovat podnikové zásady zabezpečení při používání aplikací. Součást Kontrola aplikací také snižuje riziko počítačové infekce omezením přístupu k aplikacím.
Konfigurace součásti Kontrola aplikací se skládá z následujících kroků:
Správce vytvoří kategorie aplikací, které chce spravovat. Kategorie aplikací jsou určeny pro všechny počítače v podnikové síti bez ohledu na skupiny pro správu. Chcete-li vytvořit kategorii, můžete použít následující kritéria: Kategorie KL (například Prohlížeče), hodnota hash souboru, dodavatel aplikace a další kritéria.
Správce vytvoří pravidla součástí Kontrola aplikací v zásadách pro skupinu správy. Pravidlo zahrnuje kategorie aplikace a stav spouštění aplikací z těchto kategorií: blokované nebo povolené. Správce může vytvořit mnoho pravidel. Jedna aplikace může splňovat kritéria více pravidel. Priorita pravidla blokování je vyšší než priorita pravidla povolení. Kaspersky Endpoint Security při každém spuštění zkontroluje, zda aplikace splňuje pravidlo. Aplikace Kaspersky Endpoint Security postupně porovnává aplikaci se všemi pravidly součásti Kontrola aplikací.
Správce vybere režim pro práci s aplikacemi, které nejsou zahrnuty v žádném z pravidel (seznam blokovaných aplikací nebo seznam povolených aplikací).
Pokud se uživatel pokusí spustit zakázanou aplikaci, aplikace Kaspersky Endpoint Security její spuštění zablokuje a zobrazí upozornění (viz obrázek níže).
K dispozici je testovací režim pro kontrolu konfigurace součásti Kontrola aplikací. V tomto režimu aplikace Kaspersky Endpoint Security provádí následující akce:

Upozornění součásti Kontrola aplikací
Režimy operace součásti Kontrola aplikací
Součást Kontrola aplikací funguje ve dvou režimech:
Tento režim je ve výchozím nastavení povolen.
Pokud jsou pravidla povolených aplikací součástí Kontrola aplikací plně nakonfigurována, tato součást blokuje spouštění všech nových aplikací, které nebyly ověřeny správcem LAN, a zároveň umožňuje fungování operačního systému a důvěryhodných aplikací, které uživatelé potřebují pro práci.
Můžete si přečíst doporučení ohledně konfigurace pravidel součásti Kontrola aplikací v režimu povolených aplikací.
Součást Kontrola aplikací lze nakonfigurovat tak, aby v těchto režimech fungovala jak pomocí místního rozhraní aplikace Kaspersky Endpoint Security, tak pomocí aplikace Kaspersky Security Center.
Aplikace Kaspersky Security Center však nabízí nástroje, které nejsou dostupné v místním rozhraní aplikace Kaspersky Endpoint Security, jako jsou například nástroje potřebné pro následující úkoly:
Pravidla součásti Kontrola aplikací vytvořená v konzole pro správu aplikace Kaspersky Security Center jsou založena na vašich vlastních kategoriích aplikací, nikoli na podmínkách zahrnutí a vyloučení, jako je tomu v místním rozhraní aplikace Kaspersky Endpoint Security.
Z tohoto důvodu se doporučuje používat aplikaci Kaspersky Security Center ke konfiguraci provozu součásti Kontrola aplikací.
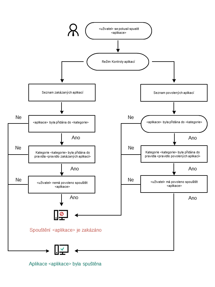
Algoritmus činnosti součásti Kontrola aplikací
Aplikace Kaspersky Endpoint Security používá k rozhodnutí o spuštění aplikace algoritmus (viz obrázek níže).

Algoritmus činnosti součásti Kontrola aplikací
Nastavení součásti Kontrola aplikací
Parametr |
Popis |
|---|---|
Akce při spuštění aplikací blokovaných pravidly |
Použít pravidla. Kaspersky Endpoint Security řídí spouštění aplikací podle zvoleného režimu. Otestovat pravidla. Kaspersky Endpoint Security povolí spuštění aplikace, která je v aktuálním režimu součásti Kontrola aplikací zablokována, ale zaznamená informace o spuštění aplikace do zprávy protokolu. |
Režim kontroly spouštění aplikací |
Máte na výběr tyto možnosti:
Při výběru režimu Seznam povolených položek jsou automaticky vytvořena dvě pravidla součásti Kontrola aplikací:
Automaticky vytvořená pravidla nemůžete odstranit ani upravovat jejich nastavení. Tato pravidla můžete povolit nebo zakázat. |
Monitorovat zavádění modulů DLL |
Je-li políčko zaškrtnuto, aplikace Kaspersky Endpoint Security kontroluje načítání modulů DLL, když se uživatel pokusí o spuštění aplikací. Informace o modulu DLL a aplikaci, která tento modul DLL načetla, jsou zaprotokolovány do zprávy. Při povolování kontroly načítání modulů DLL a ovladačů se ujistěte, že je v nastavení oddílu Kontrola aplikací povoleno jedno z následujících pravidel: výchozí pravidlo Golden Image nebo jiné pravidlo, které obsahuje kategorii KL „Golden Image\Důvěryhodné certifikáty“ a zajišťuje načtení důvěryhodných modulů DLL a ovladačů před spuštěním aplikace Kaspersky Endpoint Security. Povolení řízení načítání modulů DLL a ovladačů v případě zakázání pravidla Golden Image může způsobit nestabilitu v operačním systému. Aplikace Kaspersky Endpoint Security monitoruje pouze moduly DLL a ovladače načtené od okamžiku zaškrtnutí políčka. Po zaškrtnutí tohoto políčka se doporučuje restartovat počítač, aby se zajistilo, že aplikace sleduje všechny moduly a ovladače DLL, včetně těch, které byly načteny před spuštěním aplikace Kaspersky Endpoint Security. |
Používat přísné ověřování digitálního podpisu |
Jako aktivující podmínku pro pravidlo součásti Kontrola aplikací můžete vybrat certifikát. Je-li toto políčko zaškrtnuto, aplikace Kaspersky Endpoint Security použije pravidla na aplikace podepsané pouze pomocí certifikátů z úložiště důvěryhodných systémových certifikátů. Aplikace podepsané takovým certifikátem jsou také považovány za důvěryhodné součástmi ochrany, například úlohou Kontrola malwaru. Pokud však v pravidlu součásti Kontrola aplikací zadáte certifikát z jiného úložiště, aplikace Kaspersky Endpoint Security takové pravidlo nepoužije. Není-li toto políčko zaškrtnuto, aplikace Kaspersky Endpoint Security použije pravidla na aplikace podepsané certifikátem z úložiště důvěryhodných kořenových certifikátů systému Windows. Takové aplikace nejsou součástí důvěryhodné zóny. Součásti ochrany monitorují aktivitu těchto aplikací. |
Šablony zpráv o blokování aplikace |
Zpráva o blokování. Šablonu zprávy, která se zobrazí při spuštění pravidla kontroly aplikací blokujícího spuštění aplikace. Zpráva správci. Šablona zprávy, kterou může uživatel odeslat správci podnikové sítě LAN, pokud se uživatel domnívá, že aplikace byla omylem zablokována. Poté, co uživatel požádá o poskytnutí přístupu, Kaspersky Endpoint Security odešle událost do aplikace Kaspersky Security Center: Zpráva o blokování spuštění aplikace určená pro správce. Popis události obsahuje zprávu správci s nahrazenými proměnnými. Tyto události můžete zobrazit v konzole aplikace Kaspersky Security Center pomocí předdefinovaného výběru událostí User requests. Pokud vaše organizace nemá nasazenou aplikaci Kaspersky Security Center nebo není k dispozici připojení k serveru pro správu, aplikace odešle zprávu správci na zadanou e-mailovou adresu. |