Az Alkalmazásfelügyelő kezeli az alkalmazások indítását a felhasználók számítógépén. Ez lehetővé teszi a vállalati biztonsági házirend bevezetését az alkalmazások használatára vonatkozóan. Az Alkalmazásfelügyelő emellett csökkenti a számítógép megfertőződésének kockázatát is azzal, hogy korlátozza a hozzáférést az alkalmazásokhoz.
Az Alkalmazásfelügyelő konfigurálásának lépései a következők:
A rendszergazda létrehoz kategóriákat az általa kezelni kívánt alkalmazásokhoz. Az alkalmazáskategóriák a vállalati hálózat minden számítógépére vonatkoznak, függetlenül a rendszergazdai csoportoktól. Kategória létrehozása érdekében a következő feltételeket használhatja: KL kategória (például Browsers), fájlkivonat, alkalmazásforgalmazó és egyéb feltételek.
A rendszergazda alkalmazásfelügyeleti szabályokat hoz létre a rendszergazdai csoport házirendjében. A szabályban alkalmazáskategóriák szerepelnek, és ezen kategóriák alkalmazásainak rendszerindításkori állapota lehet „letiltva” vagy „engedélyezett”.
A rendszergazda kiválasztja azt a módot, amelyet a szabályok egyikében sem szereplő alkalmazásokkal folytatott munka során használni kíván (alkalmazás tiltólista és engedélyezési lista).
Ha egy felhasználó megkísérli egy tiltott alkalmazás elindítását, a Kaspersky Endpoint Security blokkolja az alkalmazás elindítását, és értesítést jelenít meg (részletek az alábbi ábrán).
Elérhető a tesztelési mód, amellyel ellenőrizheti az Alkalmazásfelügyelő beállításait. Ebben a módban a Kaspersky Endpoint Security a következőt teszi:

Az Alkalmazásfelügyelő értesítései
Az Alkalmazásfelügyelő üzemmódjai
Az Alkalmazásfelügyelő összetevő két módban működhet:
Alapértelmezés szerint ez a mód van engedélyezve az Alkalmazásfelügyelőben.
Ha az Alkalmazásfelügyelő engedélyezési szabályai teljes mértékben meg vannak adva, az összetevő minden, a helyi hálózati rendszergazda által nem ellenőrzött új alkalmazás indítását blokkolja, miközben engedélyezi az operációs rendszer és a felhasználók számára munkájukhoz szükséges megbízható alkalmazások működését.
Elolvashatja az Alkalmazásfelügyelői szabályok engedélyezési lista módban történő konfigurálására vonatkozó ajánlásokat.
Az Alkalmazásfelügyelő e módokban való működése egyaránt beállítható a Kaspersky Endpoint Security helyi felületén, illetve a Kaspersky Security Center segítségével.
A Kaspersky Security Center azonban olyan eszközöket is kínál, amelyek a Kaspersky Endpoint Security helyi felületén nem találhatók meg, köztük az alábbi feladatokhoz szükséges eszközöket:
A Kaspersky Security Center Adminisztrációs Konzolban előállított Alkalmazásfelügyeleti szabályok egyedi alkalmazáskategóriákon alapulnak, nem pedig szerepeltetési és kizárási feltételeken, mint a Kaspersky Endpoint Security helyi felülete esetén.
Ezért javasoljuk az Alkalmazásfelügyelő összetevő működésének beállítását a Kaspersky Security Center segítségével.
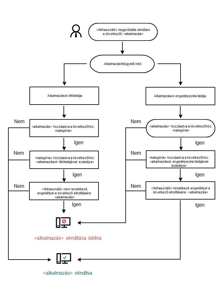
Alkalmazásfelügyelő műveleti algoritmusa
A Kaspersky Endpoint Security algoritmust használva hoz döntést egy adott alkalmazás elindításáról (részletek a lentebbi ábrán).

Alkalmazásfelügyelő műveleti algoritmusa